366x
004077
8.1.2024

Výstupní protokol

Údaje o ocelových přípojích lze přidat do tiskového protokolu, který byl vytvořen v části 1. Tento dokument otevřeme dvojím kliknutím na položku 1 v kategorii Tiskové protokoly v 'Navigátoru - Data'.

V tiskovém protokolu otevřeme „Správce tiskových protokolů“ kliknutím na tlačítko Upravit tiskový protokol v panelu nástrojů (druhé zprava). Další možností je vybrat příkaz Upravit tiskový protokol z nabídky Upravit.

Aktivujte složku protokolu Posouzení ocelových přípojů pro zadání návrhových dat. Poté klikněte na Uložit a zobrazit.

Kapitola 11 tiskového protokolu obsahuje standardní údaje pro posouzení přípoje.

Informace

Pokud jste prošli částí 2 a 3 tohoto tutoriálu, číslování kapitol je jiné.

Kapitola 11.5.2 obsahuje klasifikaci, kapitola 11.6.1 využití pro každý typ ocelového přípoje.

Úprava obsahu

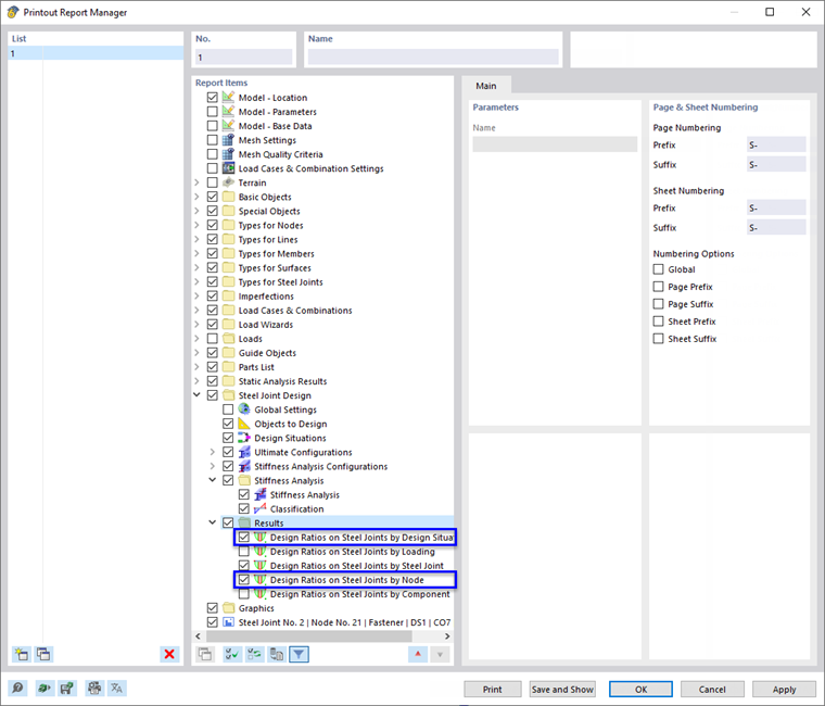
Chcete-li přidat nebo odstranit kapitolu, můžete použít 'Správce tiskových protokolů' podle popisu v Části 1. Pokud například klikneme pravým tlačítkem myši na kapitolu 11.6 Výsledky (1), otevře se místní nabídka této kapitoly. Tam vyberte možnost Upravit (2).

Ve 'Správci tiskových protokolů' se v sekci 'Položky protokolu' nastavuje kategorie 'Výsledky' posouzení ocelového přípoje. Zaškrtněte políčka Využití na ocelových přípojích po návrhových situacích a Využití na ocelových přípojích po uzlech , chcete-li tyto výsledky přidat do tiskového protokolu.

Kliknutím na tlačítko Uložit a zobrazit zavřete 'Správce tiskových protokolů' a aktualizujete tiskový protokol.

Grafika ocelového přípoje č. 2, který jste vytiskli v okně 'Výsledky v ocelovém přípoji' (viz kapitola Náhled obrázku ) jsou umístěny na konci kapitoly 11. Pokud chcete, můžete tuto položku přetáhnout na jiné místo, například do kapitoly 11.6.2.

Tisk grafiky

Pro přidání obrázku do tiskového protokolu je třeba zmenšit okno náhledu kliknutím na tlačítko Minimalizace v titulkové liště „Tiskového protokolu“. Znovu se zobrazí pracovní plocha programu RFEM s ocelovým přípojem rohového uzlu (viz kapitola Využití spojovacích prostředků a svarů ). Natočte a přibližte model pro dobrý pohled na přípoj.

Chcete-li tento obrázek vytisknout, klikněte na tlačítko Tlačítko Seznam vedle tlačítka Tisk v panelu nástrojů. Otevře se seznam možností tisku. Klikněte na tlačítko Tisk grafiky do tiskového protokolu.

V náhledu obrázku jsou k dispozici některé možnosti pro úpravu rozložení.

V sekci 'Nastavení pro obrázky' (1) zaškrtněte políčko Uživatelský název. Poté do textového pole vpravo zadejte Rohový uzel , který nahradí standardní nadpis. Ujistěte se, že v sekci 'Obrázky' je nastavena volba Jako na obrazovce (2).

V oblasti 'Velikost obrázku a natočení' vyberte možnost Výška , abyste mohli definovat svislou velikost obrázku (3). Zadejte Výškový poměr 50 %, to znamená, že se použije pouze polovina stránky. Poté klikněte na Uložit a zobrazit.

Znovu se vytvoří tiskový protokol s obrázkem na poslední stránce kapitoly 'Ocelové přípoje'.

Nakonec tiskový protokol zavřeme tlačítkem Zavřít .

Dokončili jste část kurzu pro posouzení přípojů. Uložte data kliknutím na tlačítko Uložit v panelu nástrojů.