366x
004077
08.01.2024

Rapport d'impression

Les données des assemblages acier peuvent être ajoutées au rapport d'impression créé dans la Partie 1. Pour ouvrir ce document, double-cliquez sur l’élément 1 dans la catégorie Rapports d’impression du « Navigateur - Données ».

Dans le rapport d'impression, ouvrez le « Gestionnaire des rapports d'impression » à l’aide du bouton Modifier le rapport d'impression de la barre d’outils (deuxième à partir de la droite). Vous pouvez également sélectionner Modifier le rapport d’impression dans le menu Modifier.

Activez le dossier de l'élément du rapport Vérification des assemblages acier pour inclure les données de vérification. Cliquez ensuite sur Enregistrer et afficher.

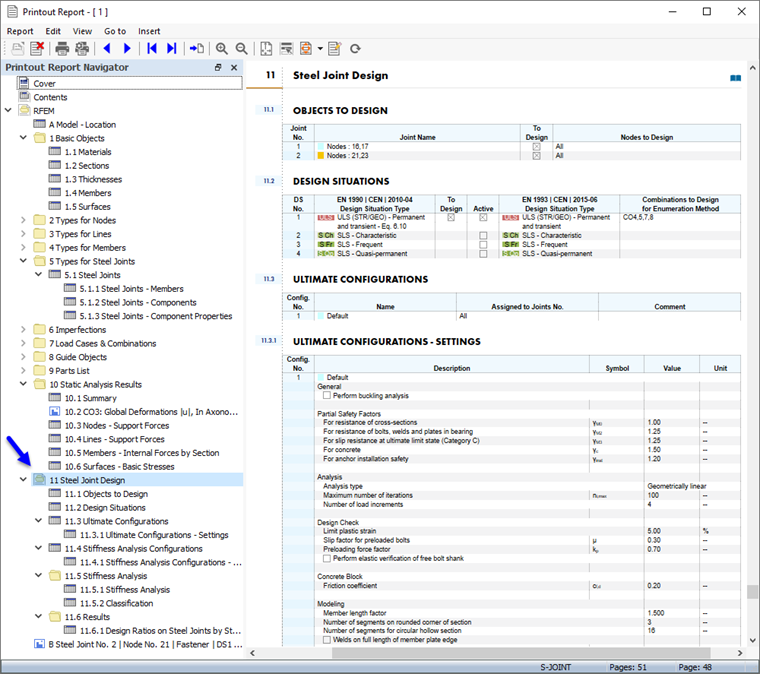
Le chapitre 11 du rapport d'impression contient les données par défaut de la vérification de l'assemblage.

Informations

Si vous avez achevé les parties 2 et 3 de ce tutoriel, la numérotation des chapitres est différente.

Le chapitre 11.5.2 contient la classification et le chapitre 11.6.1 les ratios de vérification de chaque type d’assemblage acier.

Ajustement du contenu

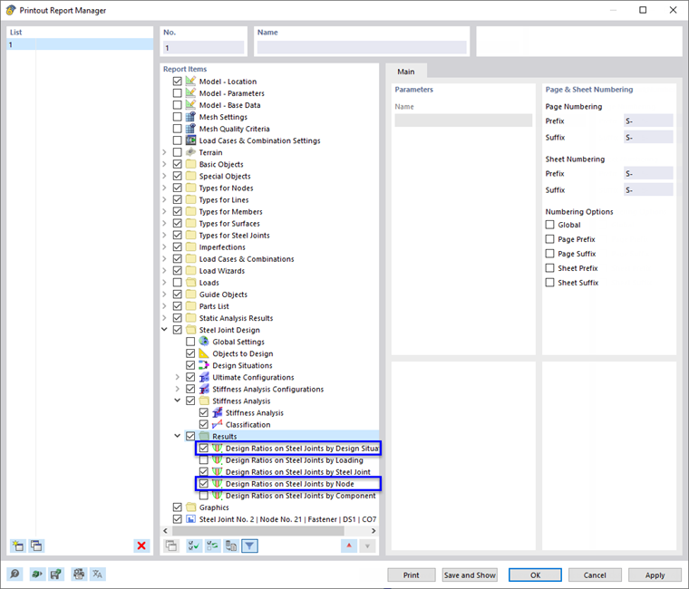
Pour ajouter ou supprimer un chapitre, vous pouvez utiliser le « Gestionnaire des rapports d’impression » comme décrit dans la Partie 1. Cliquez-droit sur le chapitre 11.6 Résultats, par exemple (1), pour ouvrir le menu contextuel de ce chapitre. Sélectionnez ensuite l’option Modifier (2).

Dans le « Gestionnaire des rapports d’impression », la catégorie « Résultats » de la vérification des assemblages acier est définie dans « Objets du rapport ». Cochez les cases Ratios de vérification sur les assemblages acier par situation de projet et Ratios de vérification sur les assemblages acier par nœud pour ajouter ces résultats au rapport d'impression.

Cliquez sur Enregistrer et afficher pour fermer le « Gestionnaire des rapports d’impression » et mettre à jour le rapport d’impression.

Les graphiques de l’assemblage acier n° 2 que vous avez imprimées dans la fenêtre « Résultats dans Assemblages acier » (voir l'image Aperçu de l'impression graphique ) sont placés à la fin du chapitre 11. Si vous le souhaitez, vous pouvez faire glisser cet élément vers un autre emplacement, par exemple dans le Chapitre 11.6.2.

Impression graphique

Pour ajouter une image au rapport d’impression, réduisez la fenêtre d’aperçu à l’aide du bouton Minimiser dans la barre de titre « Rapport d’impression ». L’espace de travail RFEM réapparaît avec l'assemblage acier du nœud de coin (voir l'image Ratios de vérification des connecteurs et des cordons de soudure ). Faites pivoter le modèle et zoomez pour obtenir une bonne vue de l'assemblage.

Pour imprimer cette image, cliquez sur le bouton Bouton Liste à côté du bouton Impression dans la barre d'outils. Une liste d'options d'impression s'ouvre alors. Cliquez sur Imprimer les graphiques dans le rapport d'impression.

L'aperçu de l'image est présenté avec quelques options pour ajuster la mise en page.

Cochez la case Nom défini par l’utilisateur dans la zone « Paramètres d’image » (1). Entrez ensuite le nœud de coin dans la zone de texte de droite pour remplacer le titre par défaut. Vérifiez que Comme affiché à l’écran est défini dans « Images graphiques » (2).

Dans la zone « Taille de l’image graphique et rotation », sélectionnez l’option Hauteur afin de définir la taille verticale de l’image (3). Entrez un rapport de hauteur de 50 %, ce qui signifie que seule la moitié de la page est utilisée. Cliquez ensuite sur Enregistrer et afficher.

Le rapport d’impression est à nouveau créé avec l’image de la dernière page du chapitre « Assemblages acier ».

Enfin, fermez le rapport d'impression en cliquant sur le bouton Fermer .

Vous avez maintenant terminé la partie de ce tutoriel dédiée à la vérification des assemblages. Enregistrez les données à l'aide du bouton Sauvegarde de la barre d'outils.