366x
004077
2024-01-08

relazione di calcolo

I dati dei giunti in acciaio possono essere aggiunti alla Relazione di calcolo che è stato creato nella Parte 1. Per aprire questo documento, fai doppio clic sull'elemento 1 nella categoria Relazioni di calcolo del "Navigatore - Dati".

Nel rapporto di stampa, aprire il "Gestore della Relazione di calcolo" facendo clic sul pulsante Modifica relazione di calcolo nella barra degli strumenti (secondo da destra). In alternativa, seleziona Modifica Relazione di calcolo nel menu Modifica.

Attiva la cartella dell'elemento di report Verifica acciaio per includere i dati di progettazione. Quindi, fai clic su Salva e mostra.

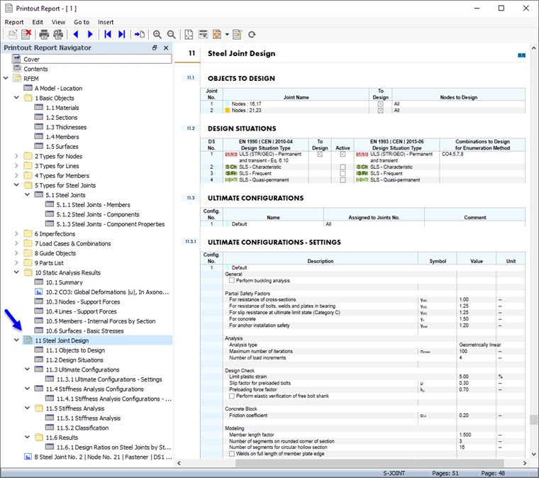
Il Capitolo 11 del Relazione di calcolo contiene i dati predefiniti della verifica di collegamento.

Informazione

Se hai completato le parti 2 e 3 del tutorial, la numerazione dei capitoli è diversa.

Il Capitolo 11.5.2 contiene la classificazione, e il Capitolo 11.6.1 i rapporti di progetto di ciascun tipo di giunzione in acciaio.

Regolazione dei contenuti

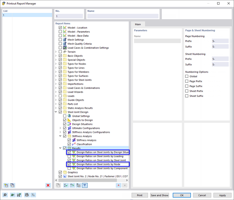
Per aggiungere o rimuovere un capitolo, è possibile utilizzare il "Gestore della Relazione di calcolo" come descritto nella Parte 1. Fare clic con il pulsante destro del mouse sul capitolo 11.6 Risultati, ad esempio (1), per aprire il menu di scelta rapida di questo capitolo. Seleziona l'opzione Modifica lì (2).

Nel "Gestore della relazione di calcolo", la categoria "Risultati" della progettazione delle giunzioni in acciaio è impostata nell'area "Elementi della relazione". Attiva le caselle di controllo Coefficiente di progetto sui collegamenti in acciaio per situazione di progetto e Coefficiente di progetto sui collegamenti in acciaio per nodo, ad esempio, per aggiungere quei risultati al rapporto di stampa.

Fare clic su Salva e Mostra per chiudere il "Gestore del Rapporto di Stampa" e aggiornare il rapporto di stampa.

La grafica del giunto in acciaio n. 2 che hai stampato nella finestra "Risultati nel giunto in acciaio" (vedi il Anteprima della stampa grafica image) sono collocati alla fine del Capitolo 11. Se lo desideri, puoi trascinare quell'elemento in un'altra posizione, ad esempio nel Capitolo 11.6.2.

stampa grafica

Per aggiungere un'immagine al report di stampa, riduci la finestra di anteprima facendo clic sul pulsante Ridurre al minimo nella barra del titolo "Report di Stampa". L'area di lavoro di RFEM riappare, mostrando il giunto in acciaio del nodo d'angolo (vedi il Rapporti di progetto di elementi di fissaggio e saldature image). Ruota e ingrandisci il modello per avere una buona visuale della connessione.

Per stampare questa immagine, fare clic sul pulsante Pulsante elenco accanto al pulsante Stampa nella barra degli strumenti. Viene aperto un elenco di opzioni di stampa. Fare clic su Stampa grafica nel rapporto di stampa.

L'anteprima dell'immagine viene presentata con alcune opzioni per regolare il layout.

Seleziona la casella di controllo Nome personalizzato nell'area "Impostazioni immagine" (1). Quindi inserisci Nodo d'angolo nella casella di testo a destra per sostituire il titolo predefinito. Assicurati che Come visualizzazione schermo sia impostato nell'area "Immagini grafiche" (2).

Nell'area "Dimensioni e rotazione dell'immagine grafica", selezionare l'opzione Altezza in modo da poter definire la dimensione verticale dell'immagine (3). Inserire il Rapporto di Altezza del 50%, il che significa che viene utilizzata solo metà della pagina. Quindi, fai clic su Salva e mostra.

Il rapporto di stampa viene creato nuovamente con l'immagine nell'ultima pagina del capitolo "Collegamenti in acciaio".

Infine, chiudi il rapporto di stampa facendo clic sul pulsante Chiudi .

Ora hai completato la parte di progettazione delle connessioni del tutorial. Salva i dati facendo clic sul pulsante Salva nella barra degli strumenti.