366x
004077
8. Januar 2024

Ausdruckprotokoll

Die Daten der Stahlanschlüsse können dem Ausdruckprotokoll beigefügt werden, das in Teil 1 erstellt wurde. Um dieses Dokument zu öffnen, doppelklicken Sie auf den Eintrag 1 in der Kategorie Ausdruckprotokolle im "Navigator - Daten".

Öffnen Sie den "Ausdruckprotokoll-Manager", indem Sie im Ausdruckprotokoll auf die Schaltfläche Ausdruckprotokoll bearbeiten in der Symbolleiste (zweite von rechts) klicken. Alternativ wählen Sie im Menü Bearbeiten die Option Ausdruckprotokoll bearbeiten.

Aktivieren Sie den Ordner der Protokollelemente für die Stahlanschlussbemessung, um die Bemessungsdaten hinzuzufügen. Klicken Sie dann auf Speichern und anzeigen.

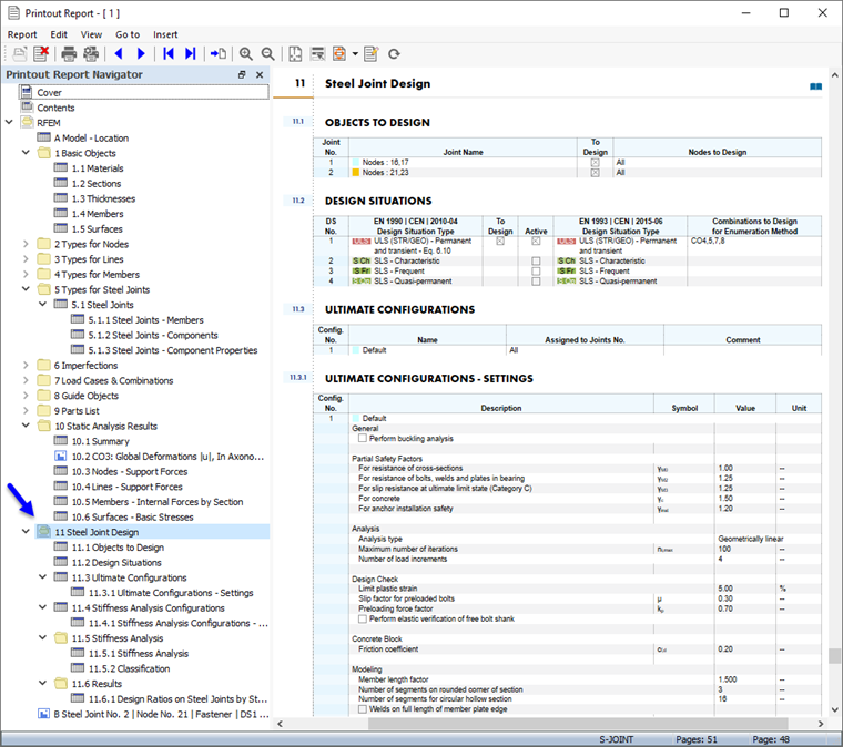
Kapitel 11 des Ausdruckprotokolls enthält die Standarddaten der Anschlussbemessung.

Info

Wenn Sie Teil 2 und 3 des Tutorials durchgearbeitet haben, ist die Nummerierung der Kapitel anders.

Kapitel 11.5.2 enthält die Klassifizierung und Kapitel 11.6.1 die Ausnutzungen der einzelnen Stahlanschlusstypen.

Anpassen der Inhalte

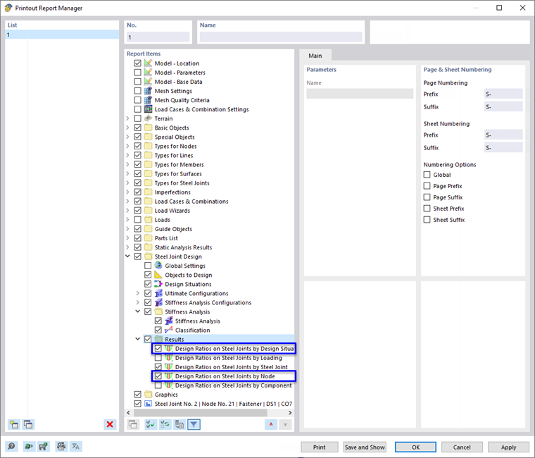
Um ein Kapitel hinzuzufügen oder zu entfernen, kann der "Ausdruckprotokoll-Manager" wie in Teil 1 beschrieben genutzt werden. Wenn Sie beispielsweise mit der rechten Maustaste auf das Kapitel 11.6 Ergebnisse klicken (1), wird das Kontextmenü dieses Kapitels geöffnet. Wählen Sie dort die Option Bearbeiten (2).

Im "Ausdruckprotokoll-Manager" wird im Bereich "Protokollelemente" die Kategorie "Ergebnisse" der Stahlanschlussbemessung eingestellt. Aktivieren Sie beispielsweise die Kontrollfelder Ausnutzung an Stahlanschlüssen nach Bemessungssituation und Ausnutzung an Stahlanschlüssen nach Knoten, um diese Ergebnisse in das Ausdruckprotokoll aufzunehmen.

Klicken Sie auf Speichern und anzeigen, um den "Ausdruckprotokoll-Manager" zu schließen und das Ausdruckprotokoll zu aktualisieren.

Die Grafiken von Stahlanschluss Nr. 2, die Sie in das Fenster "Ergebnisse im Stahlanschluss" übertragen haben (siehe Bild Vorschau des Grafikausdrucks ), werden am Ende von Kapitel 11 platziert. Wenn Sie möchten, können Sie dieses Element auch an eine andere Stelle ziehen, zum Beispiel in Kapitel 11.6.2.

Drucken von Grafiken

Um dem Ausdruckprotokoll ein Bild hinzuzufügen, minimieren Sie das Vorschaufenster, indem Sie auf die Schaltfläche Minimieren in der Titelleiste "Ausdruckprotokoll" klicken. Es erscheint wieder der RFEM-Arbeitsbereich mit dem Stahlanschluss des Eckknotens (siehe Bild Ausnutzungen von Verbindungsmitteln und Schweißnähten ). Drehen und zoomen Sie das Modell, um eine gute Ansicht der Verbindung zu erhalten.

Um dieses Bild zu drucken, klicken Sie in der Symbolleiste auf die Schaltfläche Listenschaltfläche neben der Schaltfläche Drucken . Eine Liste mit Druckoptionen wird geöffnet. Klicken Sie auf In das Ausdruckprotokoll.

Die Bildvorschau mit Optionen zur Anpassung des Layouts wird angezeigt.

Aktivieren Sie im Bereich "Bildeinstellungen" das Kontrollfeld Benutzerdefinierter Name (1). Geben Sie dann Eckknoten in das Textfeld auf der rechten Seite ein, um den Standardtitel zu ersetzen. Vergewissern Sie sich, dass Wie Bildschirmansicht im Bereich "Grafikbilder" eingestellt ist (2).

Wählen Sie unter "Grafikbild-Größe und -Drehung" die Option Höhe aus, um die vertikale Größe des Bildes festzulegen (3). Geben Sie 50 % als Höhenverhältnis ein, was bedeutet, dass nur die Hälfte der Seite genutzt wird. Klicken Sie dann auf Speichern und anzeigen.

Das Ausdruckprotokoll wird erneut mit dem Bild auf der letzten Seite des Kapitels "Stahlanschlüsse" erstellt.

Zum Schluss schließen Sie das Ausdruckprotokoll mit der Schaltfläche Schließen .

Sie haben damit den Teil zur Anschlussbemessung des Tutorials abgeschlossen. Speichern Sie die Daten mit einem Klick auf die Schaltfläche Speichern in der Symbolleiste.

Übergeordnetes Kapitel