366x
004077
2024-01-08

打印报告

钢结构节点数据可以添加到在第 1 部分中创建的打印报告中 要打开该文档,请在'导航器 - 数据'的打印报告类别中双击1项。

在打印报告中,通过点击工具栏上的按钮 编辑计算书 (右起第二个)打开'打印报告管理器'。 或者在编辑菜单上选择编辑打印报告

激活钢结构节点设计报告的项目文件夹,以包含设计数据。 然后点击保存并显示

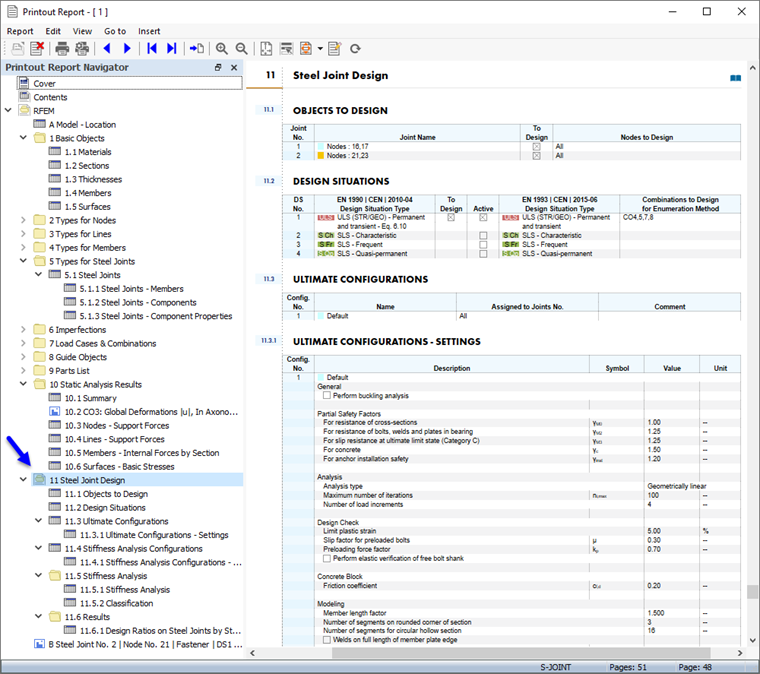
打印报告的章节 11 包含节点设计的默认设置。

信息

如果您已经学习了本教程的第 2 和 3 部分,

章节 11.5.2 介绍了每种钢结构节点类型的分类,章节 11.6.1 介绍了利用率。

调整内容

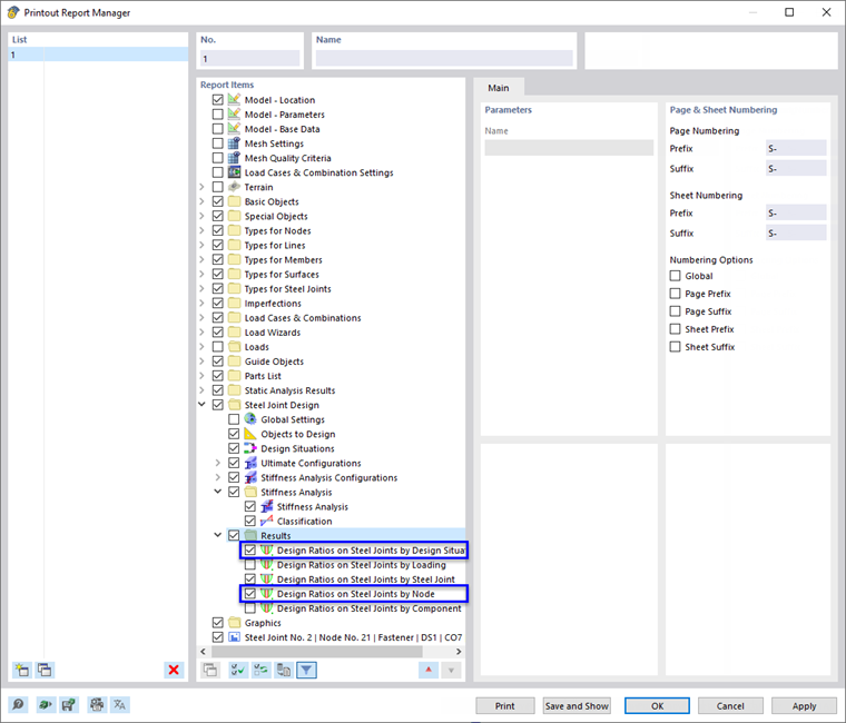
要添加或删除章节,您可以按照第 1 部分中的介绍使用'打印报告管理器'。 例如,右键点击11.6 结果章节(1),打开该章节的上下文菜单。 在该对话框中选择编辑(2)。

在'打印报告管理器'中,钢结构节点设计的'结果'类别可以在'报告项目'部分中设置。 激活钢结构节点的利用率(按设计状况)和钢结构节点的利用率(按节点)复选框,然后将结果添加到打印报告中。

点击Save 并显示关闭'打印报告管理器'并更新打印报告。

钢结构节点图形编号2 在'钢结构节点结果'窗口中打印的结果(见 打印图形输出预览 )在第11章的末尾。 如果需要,您可以将该项目拖到其他位置,例如拖到章节 11.6.2。

打印图形

要在打印报告中添加图像,请点击'打印报告'标题栏上的 最小化 按钮,将预览窗口最小化。 程序重新出现 RFEM 工作区,并显示角节点处的钢结构节点(见章节 紧固件和焊缝设计利用率 )。 旋转和缩放模型可以清楚地查看连接线。

要打印该图像,请点击工具栏上 打印 按钮旁边的 列表按钮 按钮。 出现打印选项列表。 点击将图形到打印报告

在预览图时可以看到一些调整布局的选项。

在'图片设置'部分中勾选自定义名称复选框 (1)。 然后在右侧的输入栏中输入角节点,替换默认的标题。 确保在'图形图片'部分中设置为屏幕视图(2)。

在'图形图片的大小和旋转'区域中,选择高度选项,以便定义图像的垂直尺寸 (3)。 输入50 % 作为高度比,这意味着只使用了页面的一半。 然后点击保存并显示

打印报告是根据'钢结构节点'章节最后一页的图片重新创建的。

最后,点击 关闭 关闭打印报告。

现在您已经完成了教程中关于节点连接的设计部分。 点击工具栏上的 保存 按钮保存数据。