219x
003853
2024-01-09

Relatório de impressão

Criar relatório de impressão

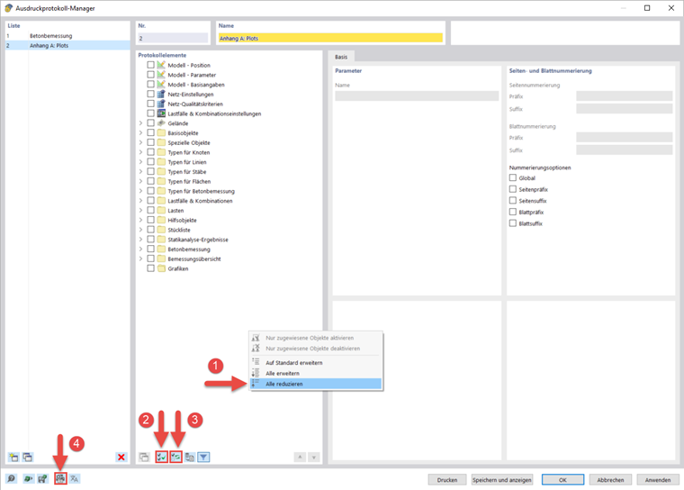
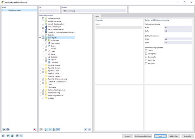
Pode criar um novo relatório de impressão utilizando o botão Novo relatório de impressão na barra de ferramentas. Abre-se primeiro um gestor de relatórios de impressão, onde pode especificar que informação deve ser incluída no relatório. Após confirmar a configuração através do clique em "Guardar e visualizar", o relatório de impressão aparece numa nova janela, permitindo trabalhar simultaneamente no programa principal e no relatório de impressão.

Inserir gráfico

Pode utilizar o botão Imprimir imediatamente para imprimir as vistas definidas anteriormente e a actual no relatório de impressão, se você as tiver aberto no espaço de trabalho principal.

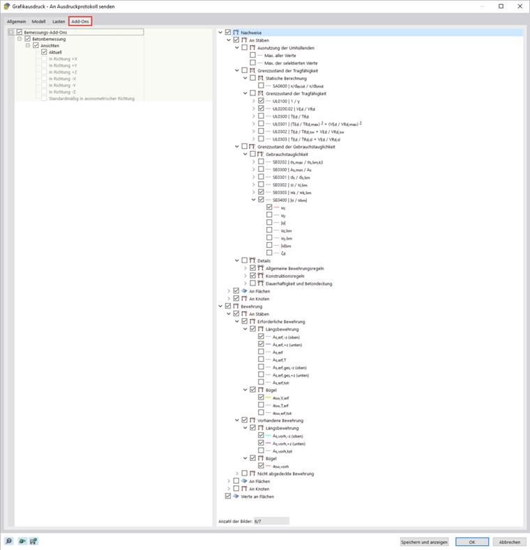
Aparece uma caixa de diálogo onde tem várias opções para personalizar a visualização das imagens. Entre outras coisas, também pode seleccionar a área de impressão no gráfico utilizando a seta de seleção na área "Imagem gráfica".

As imagens inseridas são colocadas no final do relatório de impressão por predefinição, mas podem ser movidas facilmente para qualquer posição utilizando o recurso arrastar e largar.

Impressão múltipla

Pode utilizar a vista atual para uma impressão em massa a fim de gerar gráficos para cargas, esforços internos e resultados de dimensionamento. Para fazer isso, active a opção de impressão múltipla na caixa de diálogo Impressão gráfica.

A caixa de diálogo inclui separadores adicionais com os quais pode seleccionar os gráficos que serão gerados, de forma semelhante ao Navegador. Por baixo das opções de seleção, pode ver quantos gráficos gostaria de imprimir com a seleção anterior. No seminário web, a multi-impressão foi utilizada para transferir de forma rápida e clara os resultados do dimensionamento e da armadura da viga para o relatório de impressão.

Criar gráficos

Para imprimir os gráficos individuais em um formato maior, também é possível utilizar o relatório de impressão. Em primeiro lugar, crie um novo relatório de impressão e desative todos os elementos clicando em Selecione todas as formas e depois em Inverter seleção .

Em seguida, abra a opção "Configuração de impressora e página" e selecione uma impressora no separador "Configuração da impressora", que pode imprimir em qualquer formato de papel e especifique a orientação do papel. Depois, especifique o formato no separador "Configurar página". A folha de rosto e a imagem de pré-visualização podem ser desativadas nas configurações da folha de rosto.

O relatório de impressão oferece muitas outras opções para a gestão individual dos resultados. Para mais informações, consulte o RFEM 6 Manual.