219x
003853
09.01.2024

Documentation dans le rapport d'impression

Création du rapport d’impression

Un nouveau rapport d’impression peut être créé à l’aide du bouton Nouveau rapport d'impression de la barre d’outils. Un gestionnaire de rapports d'impression s'ouvre d'abord, dans lequel vous pouvez spécifier les informations à inclure dans le rapport. Après avoir confirmé vos paramètres avec « Enregistrer et afficher », le rapport d'impression s'ouvre dans une nouvelle fenêtre afin que vous puissiez travailler simultanément dans le logiciel de base et dans le rapport d'impression.

Insertion de graphiques

Le bouton Imprimez immédiatement permet d'imprimer les vues définies précédemment et les vues actuelles dans le rapport d'impression si vous les avez ouvertes dans l'espace de travail principal.

Une boîte de dialogue apparait dans laquelle vous pouvez ajuster l’affichage de l’image selon vos souhaits. Vous pouvez également sélectionner vous-même la zone d'impression dans le graphique à l'aide de la flèche de sélection dans la zone « images graphiques ».

Les images insérées sont placées à la fin du rapport d'impression par défaut, mais peuvent facilement être déplacées à l'emplacement que vous souhaitez par glisser-déposer.

Impression multiple

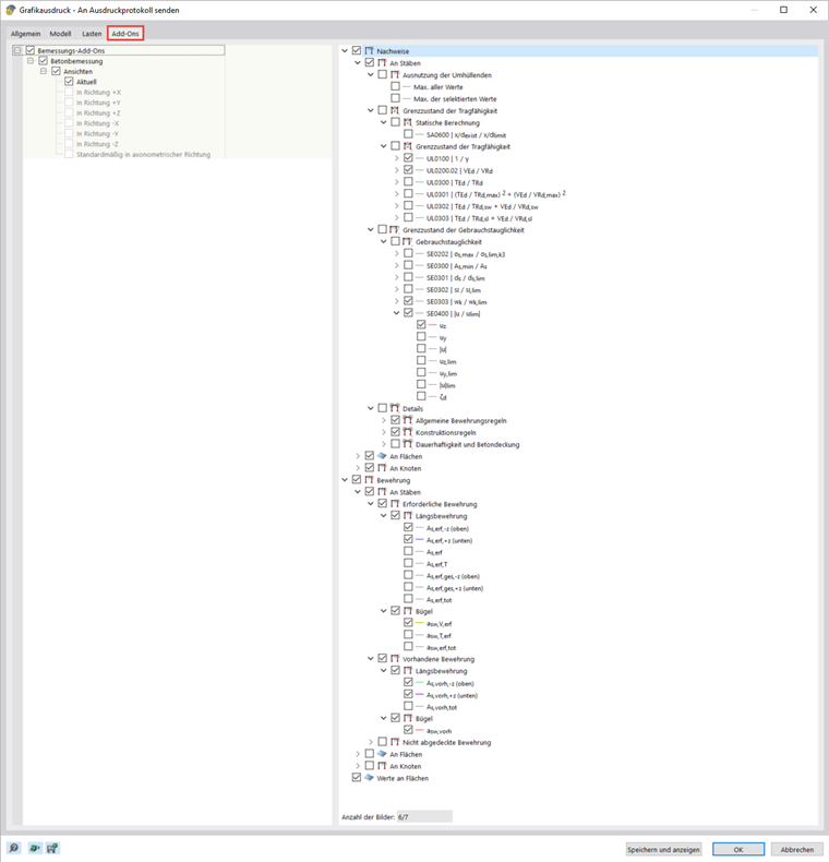
Vous pouvez utiliser la vue actuelle pour une impression multiple et l'utiliser pour générer des graphiques pour les charges, les efforts internes et les résultats de calcul. Pour ce faire, cochez la case « Impression multiple » dans la boîte de dialogue « Impression graphique ».

Des onglets supplémentaires sont ajoutés à la boîte de dialogue, dans lesquels vous pouvez sélectionner les graphiques à générer, comme dans le navigateur. Sous les options de sélection, vous pouvez voir le nombre de graphiques que vous imprimeriez avec votre sélection précédente. Dans le webinaire, l'impression multiple a permis de transférer rapidement et clairement les résultats de la vérification et des armatures de la poutre dans le rapport d'impression.

Création de graphiques

Si vous souhaitez imprimer des graphiques individuels dans un format plus grand, vous pouvez également utiliser le rapport d'impression. Créez un nouveau rapport d'impression et désactivez tous les éléments en cliquant d'abord sur Sélectionner toutes les formes puis sur Inverser la sélection .

Ouvrez les « Paramètres Imprimante et page » et sélectionnez une imprimante dans l'onglet « Paramètres d'imprimante » pouvant imprimer le format de papier souhaité et spécifier l'orientation du papier. Le format peut ensuite être spécifié dans l'onglet « Config. de page ». La page de couverture et l'aperçu peuvent être désactivés dans les paramètres de la page de couverture.

Le rapport d'impression vous offre de nombreuses autres possibilités pour gérer les résultats individuellement. Des explications plus détaillées sont disponibles dans le manuel de RFEM 6.