219x
003853
2024-01-09

打印报告中的文档

创建打印报告

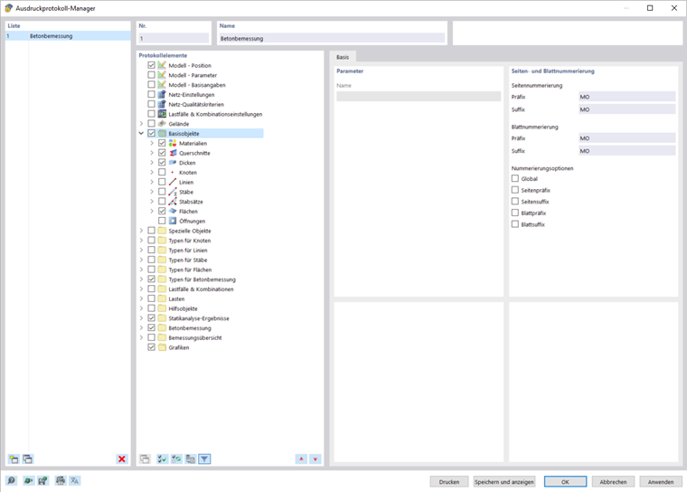
您可以使用工具栏中的 新建计算书 按钮创建一个新的打印报告。 首先打开一个打印报告管理器,您可以在其中指定应该在报告中包含哪些信息。 点击“保存并显示”确认设置后,打印报告将出现在一个新窗口中,您可以在该窗口中同时在主程序和打印报告中工作。

插入图形

如果在主工作区中打开了之前定义的视图和当前视图,则可以使用按钮 立即打印 将它们打印到打印报告中。

出现一个对话框,您可以在其中选择各种自定义图像显示的选项。 此外,您还可以通过在“图形图像”区域中使用选择箭头在图形中选择打印区域。

插入的图像默认放置在打印报告的末尾,但是您可以通过拖放操作轻松地将它们移动到任何位置。

批量打印

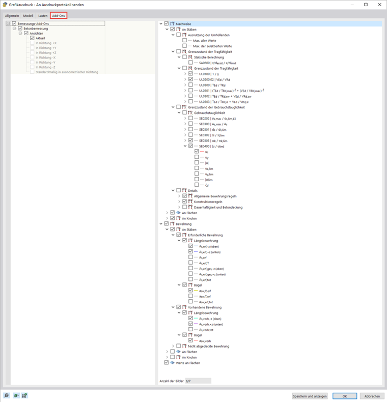
您可以使用当前视图进行批量打印,以便生成荷载、内力和设计结果的图形。 为此,请激活图形打印对话框中的多张打印复选框。

该对话框包括附加选项卡,您可以使用这些选项卡来选择要生成的图形,类似于导航器。 在选项下方,您可以看到使用之前的选择要打印的图形数量。 在网络研讨会中,使用了 multi-print 功能,可以将梁的设计和配筋结果快速清晰地传递到打印报告中。

创建绘图

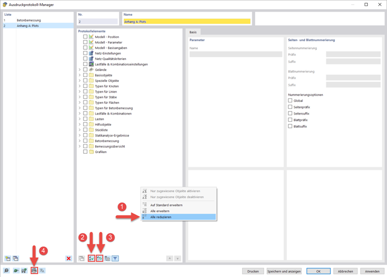
如果您想以更大的格式打印单个图形,您也可以使用打印报告。 首先创建一个新的打印报告,然后点击 选择所有形状 ,然后点击 反选 ,取消激活所有元素。

然后,打开“打印机和页面设置”,在“打印机设置”选项卡中选择可以打印任何纸张格式的打印机,并指定纸张方向。 然后可以在“页面设置”选项卡中指定格式。 在封面页设置中可以取消激活封面页和预览图。

打印报告为您提供了许多其他选项,用于对结果进行单独管理。 详细说明请参见 RFEM 6 手册