218x
003853
9. Januar 2024

Dokumentation im Ausdruckprotokoll

Erstellen eines Ausdruckprotokolls

Über die Schaltfläche Neues Ausdruckprotokoll in der Symbolleiste kann ein neues Ausdruckprotokoll erstellt werden. Dabei öffnet sich zunächst der Ausdruckprotokoll-Manager, indem festgelegt werden kann, welche Informationen das Protokoll enthalten soll. Nachdem Sie Ihre Vorgaben mit 'Speichern und anzeigen' bestätigt haben, öffnet sich das Ausdruckprotokoll in einem neuen Fenster, sodass im Hauptprogramm und im Ausdruckprotokoll gleichzeitig gearbeitet werden kann.

Einfügen von Grafiken

Sie können zuvor definierte und aktuelle Ansichten über die Schaltfläche Sofort Drucken in das Ausdrucksprotokoll drucken, wenn Sie diese im Hauptarbeitsbereich geöffnet haben.

Es öffnet sich ein Dialog, indem Sie verschiedene Möglichkeiten haben, die Darstellung des Bildes ganz nach Ihren Wünschen anzupassen. Unter anderem können Sie den Druckbereich auch selber in der Grafik wählen, indem Sie im Bereich 'Grafikbilder' den Auswahlpfeil nutzen.

Die eingefügten Bilder werden zunächst an das Ende des Ausdruckprotokolls gestellt, können aber einfach per Drag and Drop an eine gewünschte Position verschoben werden.

Mehrfachdruck

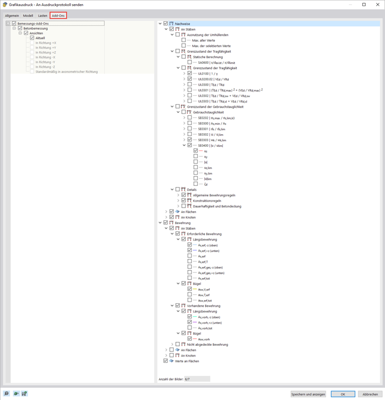
Sie können die aktuelle Ansicht für einen Seriendruck verwenden und damit Grafiken für Lasten, Schnittgrößen und Bemessungsergebnisse erzeugen lassen. Aktivieren Sie hierzu im Dialog Grafikausdruck das Auswahlfeld Mehrfachdruck.

Im Dialog werden weitere Register ergänzt, in denen Sie wie im Navigator auswählen können, welche Grafiken erzeugt werden sollen. Unterhalb der Auswahlmöglichkeiten wird Ihnen angezeigt, wie viele Grafiken Sie mit Ihrer bisherigen Auswahl drucken würden. Im Webinar wurde der Mehrfachdruck dafür verwendet, die Nachweis- und Bewehrungsergebnisse für den Unterzug schnell und übersichtlich in das Ausdruckprotokoll zu übernehmen.

Erstellen von Plots

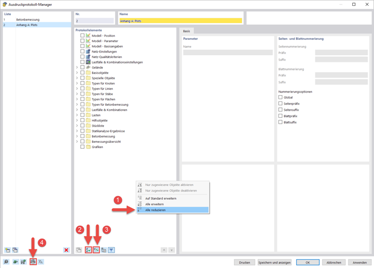
Wenn Sie einzelne Grafiken größer ausdrucken möchten, ist dies auch über das Ausdruckprotokoll möglich. Erstellen Sie ein neues Ausdruckprotokoll und deaktivieren Sie alle Elemente, indem Sie zuerst auf Alle Formen auswählen und anschließend auf Auswahl umkehren klicken.

Öffnen Sie die 'Drucker- & Seiteneinstellungen' und wählen Sie dort im Register 'Druckereinstellungen' einen Drucker aus, der das gewünschte Papierformat drucken kann und geben Sie die Papierausrichtung an. Im Register 'Seite einrichten' kann dann das Format festgelegt werden. Das Deckblatt und das Vorschaubild lassen sich in den Deckblatteinstellungen deaktivieren.

Das Ausdruckprotokoll bietet Ihnen noch viele weitere Möglichkeiten zum individuellen Aufbereiten der Ergebnisse. Ausführlichere Erklärungen finden Sie im Handbuch zu RFEM 6.