219x
003853
9.1.2024

Dokumentace v tiskovém protokolu

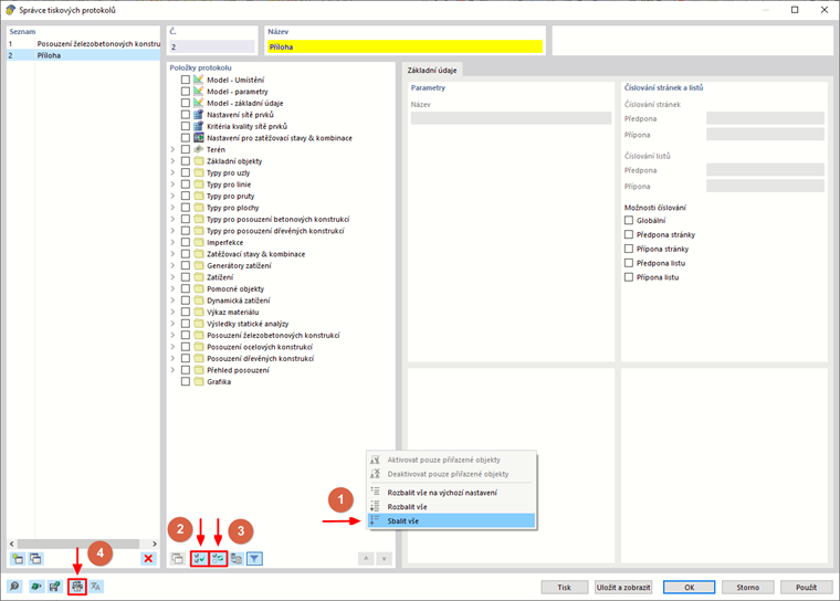
Vytvoření tiskového protokolu

Nový tiskový protokol vytvoříme pomocí tlačítka Nový tiskový protokol v panelu nástrojů. Nejprve se otevře Správce tiskových protokolů, kde lze určit, které informace mají být do protokolu zahrnuty. Po potvrzení nastavení tlačítkem "Uložit a zobrazit" se v novém okně otevře tiskový protokol, který Vám umožní pracovat v hlavním programu i v tiskovém protokolu.

Vkládání grafiky

Tlačítkem Ihned k vytištění lze vytisknout dříve definované a aktuální pohledy ve výstupním protokolu, pokud jsme je otevřeli v hlavní pracovní ploše.

Zobrazí se dialog, ve kterém máme různé možnosti pro přizpůsobení zobrazení obrázku. Oblast tisku lze v grafice vybrat mimo jiné také pomocí výběrové šipky v oblasti „Obrázek grafiky“.

Vložené obrázky jsou standardně umístěny na konci tiskového protokolu, lze je však jednoduše přesunout na libovolné místo pomocí funkce Drag & Drop.

Vícenásobný tisk

Aktuální pohled lze použít pro tisk hmoty a graficky zobrazit zatížení, vnitřní síly a výsledky posouzení. Za tímto účelem zaškrtneme v dialogu Tisk grafiky volbu Hromadný tisk.

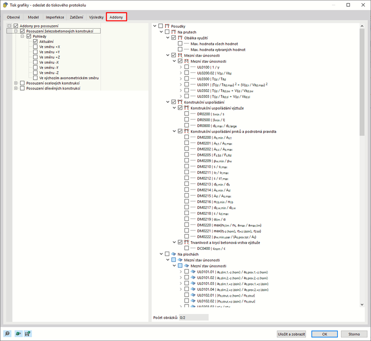
Dialog obsahuje další záložky, na kterých lze podobně jako v navigátoru vybrat, který obrázek se má vygenerovat. Pod možnostmi výběru vidíte, kolik obrázků byste vytiskli s předchozím výběrem. Ve webináři byl použit multiprint k rychlému a přehlednému přenosu výsledků posouzení a výztuže prutu do tiskového protokolu.

Vytváření grafů

Pokud si přejete vytisknout jednotlivé grafiky ve větším formátu, můžete také použít tiskový protokol. Nejprve vytvořte nový tiskový protokol a deaktivujte všechny prvky kliknutím na Vyberte všechny tvary a poté Invertovat výběr .

Poté otevřete "Nastavení tiskárny a stránky" a v záložce "Nastavení tiskárny" vyberte tiskárnu, která může tisknout jakýkoli formát papíru, a zadejte orientaci papíru. V záložce "Nastavení stránky" pak můžete určit formát. Titulní stránku a obrázek náhledu lze deaktivovat v nastavení krycí stránky.

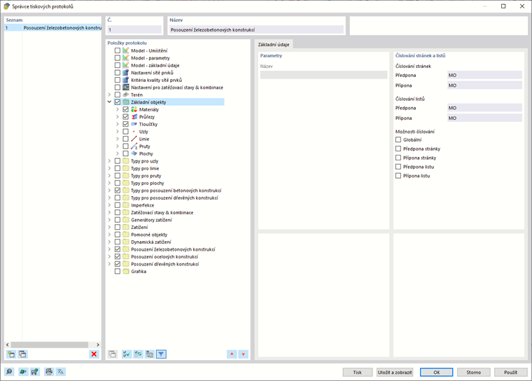
Tiskový protokol nabízí mnoho dalších možností pro individuální správu výsledků. Podrobná vysvětlení najdete v RFEM 6 Manual.