219x
003853
2024-01-09

Dokumentacja w raporcie

Tworzenie protokołu wydruku

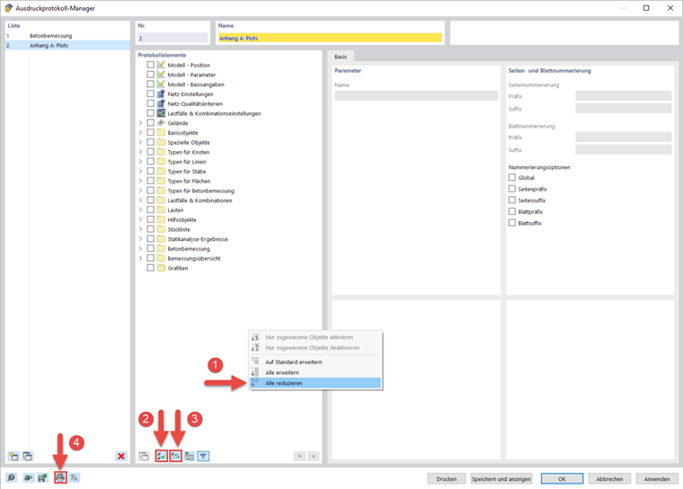
Za pomocą przycisku Nowy raport w pasku narzędzi można utworzyć nowy protokół wydruku. Najpierw otwiera się menedżer raportów wydruku, w którym można określić, jakie informacje mają znaleźć się w raporcie. Po zatwierdzeniu ustawień przyciskiem „Zapisz i wyświetl” raport wydruku pojawia się w nowym oknie, co umożliwia pracę jednocześnie w programie głównym i na raporcie.

Wstawianie grafiki

Za pomocą przycisku Natychmiast wydrukuj można wydrukować w protokole wcześniej zdefiniowane i aktualne widoki, jeżeli zostały one otwarte w głównym obszarze roboczym.

Pojawi się okno dialogowe, w którym dostępne są różne opcje dostosowywania sposobu wyświetlania obrazu. Obszar wydruku w grafice można wybrać między innymi również za pomocą strzałki wyboru w obszarze "obraz graficzny".

Wstawione obrazy są domyślnie umieszczane na końcu protokołu wydruku, ale można je łatwo przenieść w dowolne miejsce za pomocą funkcji przeciągnij i upuść.

Multiwydruk

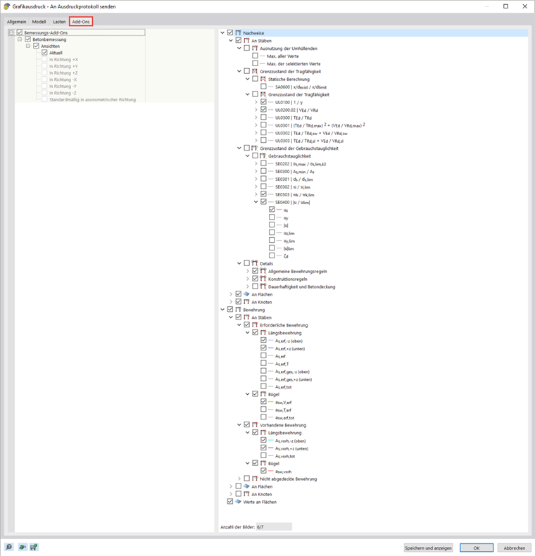
Bieżący widok można wykorzystać do wydruku masy w celu wygenerowania grafiki dla obciążeń, sił wewnętrznych i wyników obliczeń. W tym celu należy aktywować opcję Wydruk wielokrotny w oknie dialogowym Wydruk graficzny.

W oknie dialogowym znajdują się dodatkowe zakładki, za pomocą których, podobnie jak w Nawigatorze, można wybrać, jakie grafiki mają zostać wygenerowane. Poniżej opcji wyboru można zobaczyć, ile grafik można wydrukować przy poprzednim wyborze. Podczas webinarium, multiprint został wykorzystany do szybkiego i przejrzystego przeniesienia wyników wymiarowania i zbrojenia belki do raportu.

Tworzenie wykresów

Jeżeli chcesz wydrukować poszczególne grafiki w większym formacie, możesz również skorzystać z protokołu wydruku. Najpierw utwórz nowy protokół wydruku i dezaktywuj wszystkie elementy, klikając Wybierz wszystkie postaci , a następnie Odwróć wybór .

Następnie należy otworzyć zakładkę "Ustawienia drukarki i strony " iw zakładce "Ustawienia drukarki" wybrać drukarkę, na której można drukować w dowolnym formacie oraz określić orientację papieru. Następnie można określić format w zakładce "Ustawienia strony". Okładkę i podgląd obrazu można dezaktywować w ustawieniach okładki.

Protokół wydruku udostępnia wiele innych możliwości indywidualnego zarządzania wynikami. Szczegółowe wyjaśnienia znajdują się w RFEM 6 Manual.