219x
003853
2024-01-09

Documentazione nella relazione di calcolo

Creazione della relazione di calcolo

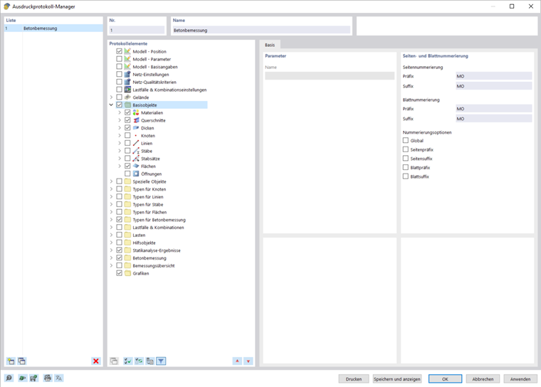
È possibile creare una nuova relazione di calcolo utilizzando il pulsante Nuova relazione di calcolo nella barra degli strumenti. Si apre prima un gestore della relazione di calcolo, in cui è possibile specificare quali informazioni devono essere incluse nella relazione. Dopo aver confermato le impostazioni facendo clic su "Salva e visualizza", la relazione di calcolo appare in una nuova finestra, che consente di lavorare contemporaneamente nel programma principale e nella relazione di calcolo.

Inserimento di elementi grafici

È possibile utilizzare il pulsante Stampa immediata per stampare le viste precedentemente definite e correnti nella relazione di calcolo, se le sono state aperte nell'area di lavoro principale.

Viene visualizzata una finestra di dialogo in cui sono disponibili varie opzioni per la personalizzazione della visualizzazione dell'immagine. Tra le altre cose, è anche possibile selezionare l'area di stampa nell'immagine utilizzando la freccia di selezione nell'area "Immagine grafica".

Le immagini inserite sono posizionate alla fine della relazione di calcolo per impostazione predefinita, ma puoi spostarle facilmente in qualsiasi posizione usando il trascinamento della selezione.

Stampa multipla

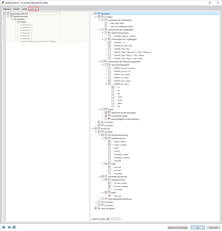
È possibile utilizzare la vista corrente per una stampa di massa al fine di generare grafici per carichi, forze interne e risultati di progetto. A tale scopo, attivare la casella di controllo Stampa multipla nella finestra di dialogo Stampa grafica.

La finestra di dialogo include schede aggiuntive che è possibile utilizzare per selezionare quali elementi grafici devono essere generati, in modo simile al Navigatore. Sotto le opzioni di selezione, puoi vedere quanti grafici stamperesti con la selezione precedente. Nel webinar, la stampa multipla è stata utilizzata per trasferire rapidamente e chiaramente i risultati della verifica e dell'armatura della trave alla relazione di calcolo.

Creazione di grafici

Se si desidera stampare i singoli grafici in un formato più grande, è possibile utilizzare anche la relazione di calcolo. Innanzitutto, creare una nuova relazione di calcolo e disattivare tutti gli elementi facendo clic su Seleziona tutte le forme e quindi su Inverti selezione .

Quindi, apri "Impostazioni stampante e pagina" e seleziona una stampante nella scheda "Impostazioni stampante", che può stampare qualsiasi formato carta, e specifica l'orientamento della carta. È quindi possibile specificare il formato nella scheda "Imposta pagina". La copertina e l'immagine di anteprima possono essere disattivate nelle impostazioni della copertina.

La relazione di calcolo offre molte altre opzioni per la gestione individuale dei risultati. Spiegazioni dettagliate sono disponibili nel RFEM 6 Manual.