219x
003853
09-01-2024

Documentación en el informe

Crear informe impreso

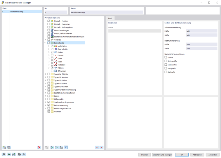
Puede crear un nuevo informe utilizando el botón Nuevo informe en la barra de herramientas. Primero se abre un administrador de informes impresos, donde puede especificar qué información se debe incluir en el informe. Después de confirmar su configuración haciendo clic en "Guardar y mostrar", el informe aparece en una nueva ventana, lo que le permite trabajar en el programa principal y en el informe.

Insertar gráficos

Puede usar el botón Imprimir inmediatamente para imprimir las vistas previamente definidas y actuales en el informe, si las ha abierto en el espacio de trabajo principal.

Aparece un cuadro de diálogo donde tiene varias opciones para personalizar la visualización de la imagen. Entre otras cosas, también puede seleccionar el área de impresión en el gráfico utilizando la flecha de selección en el área de "imagen gráfica".

Las imágenes insertadas se colocan al final del informe impreso de forma predeterminada, pero puede moverlas fácilmente a cualquier posición usando arrastrar y soltar.

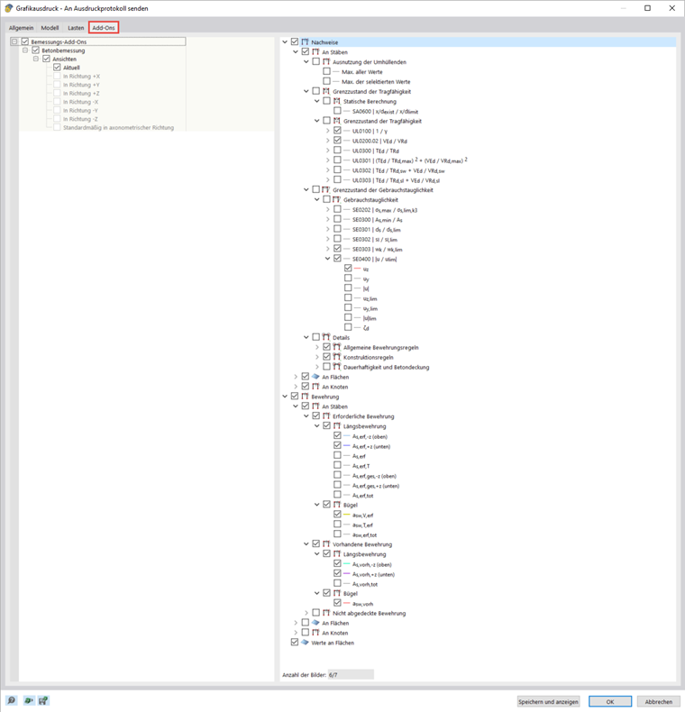
Multiimpresión

Puede usar la vista actual para una impresión en masa a fin de generar gráficos para cargas, esfuerzos internos y resultados de diseño. Para hacer esto, active la casilla de verificación Impresión múltiple en el cuadro de diálogo Impresión gráfica.

El cuadro de diálogo incluye pestañas adicionales que puede utilizar para seleccionar qué gráficos se van a generar, de forma similar al navegador. Debajo de las opciones de selección, puede ver cuántos gráficos imprimiría con su selección anterior. En el seminario web, se utilizó la impresión múltiple para transferir rápida y claramente los resultados del diseño y el refuerzo de la viga al informe.

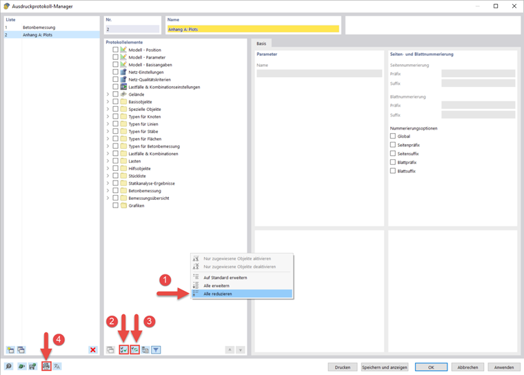
Crear parcelas

Si desea imprimir los gráficos individuales en un formato más grande, también puede usar el informe. Primero, cree un nuevo informe y desactive todos los elementos haciendo clic en Seleccionar todas las formas y luego en Invertir selección .

Luego, abra "Configuración de impresora y página" y seleccione una impresora en la pestaña "Configuración de impresora", que puede imprimir en cualquier formato de papel, y especifique la orientación del papel. A continuación, puede especificar el formato en la pestaña "Configuración de página". La portada y la imagen de vista previa se pueden desactivar en la configuración de la portada.

El informe impreso le ofrece muchas otras opciones para la gestión individual de los resultados. Se pueden encontrar explicaciones detalladas en el RFEM 6 Manual.