713x
001915
14-11-2024

Cargas adicionales en cimentaciones en RFEM 6

En RFEM 6, las cargas de cimentación adicionales permiten un modelado preciso de escenarios de carga del mundo real adaptados a diferentes tipos y situaciones de carga.

En RFEM 6, las cargas de cimentación adicionales permiten un modelado preciso de escenarios de carga del mundo real para cimentaciones. Al definir las cargas de cimentación, puede seleccionar diferentes tipos de carga que se pueden usar para varias situaciones de carga.

Además de la opción de definir manualmente los recubrimientos de tierra y el agua subterránea como cargas de cimentación adicionales, RFEM 6 también ofrece una opción automatizada.

Recubrimiento de tierra

Este tipo de carga representa un recubrimiento de tierra uniforme de la cimentación con un material definido por el usuario, como grava o arena.

El tipo de suelo y el espesor del recubrimiento de tierra se definen en la pestaña "Propiedades del suelo" de la configuración de la cimentación. Estos valores se incluyen directamente en el cálculo del recubrimiento de tierra.

Si se selecciona el tipo de carga "Recubrimiento de tierra" para una nueva carga de cimentación adicional, se tienen en cuenta el peso del terreno y el espesor del recubrimiento de tierra. Todo lo que tiene que hacer es asignar el recubrimiento de tierra a una o más cimentaciones y un caso de carga. Esta característica utiliza la información sobre la posición, la forma y el área de la sección del pilar en la cimentación, y tiene esto en cuenta al calcular el recubrimiento de tierra.

Instrucciones paso a paso para la entrada manual

  1. Edición de la cimentación: Abra el cuadro de diálogo "Editar cimentación" y seleccione la pestaña "Propiedades del suelo".
  2. Creación del material : En la pestaña "Propiedades del suelo", seleccione un nuevo material para la "Capa de suelo en la losa de cimentación" de la biblioteca de materiales en el tipo de material "Suelo". La densidad se puede ajustar manualmente, si es necesario.
  3. Definición del espesor: Introduzca el espesor del recubrimiento de tierra c. Use la visualización en la ventana para comprobar directamente la entrada de los datos.
  4. Creación de una carga de cimentación adicional: Puede introducir las cargas de cimentación adicionales en el navegador Datos en "Cargas" y el caso de carga deseado en la parte superior de la barra de comandos, o debajo en la tabla en "Cargas".
  5. Definición del tipo de carga: En el cuadro de diálogo "Editar carga adicional en cimentación", defina el tipo de carga "Recubrimiento de tierra".
  6. Asignación del recubrimiento de tierra: Asigne la carga de cimentación adicional al caso de carga correspondiente y a las cimentaciones deseadas.

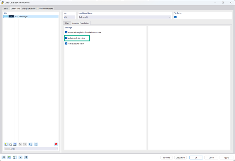
Además de definir la carga de recubrimiento de tierra manualmente, RFEM 6 ofrece la opción de considerar esta carga automáticamente. Para hacer esto, seleccione la casilla de verificación "Peso propio de las cimentaciones" en la pestaña "Casos de carga" del cuadro de diálogo "Casos de carga y combinaciones" para el caso de carga en la sección "Peso propio".

Aparece una nueva pestaña donde puede activar el recubrimiento de tierra. La carga del recubrimiento de tierra se calcula e integra automáticamente en la carga, en función de los parámetros del suelo definidos en la cimentación (por ejemplo, un tipo de suelo y espesor del recubrimiento de tierra).

Agua subterránea

Este tipo de carga considera la presión del agua subterránea como una carga adicional en la cimentación. Es particularmente relevante para las cimentaciones que se encuentran por debajo del nivel del agua subterránea, ya que hay un efecto de flotabilidad en la cimentación. La presión del agua subterránea se aplica como una carga superficial que actúa hacia arriba debajo de la cimentación, lo que permite una simulación realista de las cargas de levantamiento y relacionadas con el suelo.

Para definir el nivel freático, es necesario activar la opción "Agua subterránea" en la pestaña "Propiedades del suelo" y especificar la profundidad del nivel freático en relación con el lado superior de la losa de cimentación. Estos valores se incluyen en el cálculo de las cargas.

Instrucciones paso a paso para la entrada manual

  1. Edición de la cimentación: Abra el cuadro de diálogo "Editar cimentación" y seleccione la pestaña "Propiedades del suelo".
  2. Activación del agua subterránea: Active la opción "Agua subterránea" seleccionando la casilla de verificación.
  3. Definición del nivel del agua subterránea: Define la profundidad del nivel freático dGWL relativo al lado superior de la losa de cimentación.
  4. Creación de una carga de cimentación adicional: Puede introducir las cargas de cimentación adicionales en el navegador Datos en "Cargas" y el caso de carga deseado en la parte superior de la barra de comandos, o debajo en la tabla en "Cargas".
  5. Definición del tipo de carga: En el cuadro de diálogo "Editar carga adicional en cimentación", defina el tipo de carga "Agua subterránea".
  6. Asignación a las cimentaciones: Asigne la nueva carga a una o más cimentaciones y a un caso de carga.

También puede usar una opción automatizada para considerar la presión del agua subterránea. Para hacer esto, seleccione la casilla de verificación "Peso propio de las cimentaciones" en la pestaña "Casos de carga" del cuadro de diálogo "Casos de carga y combinaciones".

Aparece una nueva pestaña donde puede activar el agua subterránea. La presión del agua subterránea se aplica automáticamente como una carga debajo de la cimentación que tiene en cuenta la flotabilidad; se basa en la profundidad del nivel freático definido en la cimentación.

Carga superficial

Este tipo de carga le permite definir una carga superficial en la cimentación manualmente. Esta característica es especialmente útil para las cimentaciones internas del pilar que se cargan en toda su superficie, excepto en la superficie del pilar.

Instrucciones paso a paso

  1. Creación de una carga de cimentación adicional: Puede introducir las cargas de cimentación adicionales en el navegador Datos en "Cargas" y el caso de carga deseado en la parte superior de la barra de comandos, o debajo en la tabla en "Cargas".
  2. Selección del tipo de carga: Seleccione el tipo "Carga superficial" en el cuadro de diálogo "Carga adicional en cimentación".
  3. Definición del tamaño de la carga: Defina el valor deseado de la carga superficial en el cuadro de diálogo "Carga adicional en la cimentación".
  4. Asignación de la carga superficial: Asigne la carga de cimentación adicional al caso de carga correspondiente y a las cimentaciones deseadas.

Carga lineal

El tipo "Carga lineal" se usa cuando una carga actúa sobre la cimentación a lo largo de una línea, como en el caso de estanterías estrechas. Este tipo de carga proporciona una representación realista de las cargas longitudinales que causan tensiones específicas de la cimentación.

Instrucciones paso a paso

  1. Creación de una carga de cimentación adicional: Puede introducir las cargas de cimentación adicionales en el navegador Datos en "Cargas" y el caso de carga deseado en la parte superior de la barra de comandos, o debajo en la tabla en "Cargas".
  2. Selección del tipo de carga: Seleccione el tipo de carga "Carga lineal" en el cuadro de diálogo "Carga adicional en la cimentación".
  3. Definición del tamaño de la carga: Introduzca el valor deseado de la carga lineal p.
  4. Definición de coordenadas de línea: Introduzca las coordenadas (x1, y1 ) y (x2, y2 ) entre las cuales debería actuar la carga lineal.
  5. Asignación: Asigne la carga lineal al caso de carga correspondiente y a las cimentaciones deseadas.

Carga puntual

El tipo "Carga concentrada" es ideal para modelar cargas puntuales que tensionan la cimentación localmente. Estas cargas ocurren a menudo en el caso de cimentaciones parcialmente cubiertas, donde la cimentación solo está cargada selectivamente por una losa de piso, o la forma de la superficie cargada no está cubierta por los tipos de carga descritos anteriormente.

Instrucciones paso a paso

  1. Creación de una carga de cimentación adicional: Puede introducir las cargas de cimentación adicionales en el navegador Datos en "Cargas" y el caso de carga deseado en la parte superior de la barra de comandos, o debajo en la tabla en "Cargas".
  2. Selección del tipo de carga: En el cuadro de diálogo "Carga adicional en la cimentación", defina el tipo de carga "Carga puntual".
  3. Definición de los componentes de la fuerza: Introduzca el valor de los componentes de carga Fx, Fy y Fz.
  4. Definición de excentricidades: Especifique las excentricidades ex y ey para determinar la posición exacta de la carga puntual en la cimentación.
  5. Asignación: Asigne la carga puntual al caso de carga correspondiente y a las cimentaciones deseadas.

Autor

La señora Dannwerth atiende a los usuarios en el soporte al cliente y se ocupa del desarrollo en el área de geotecnia.



;