1369x
003043
17-11-2019

Cambio de grado de acero en CRANEWAY

¿Dónde puedo cambiar la calidad del acero de una viga de grúa? Obwohl ich in RSTAB St 37.2 eingestellt habe, wird in KRANBAHN nur S235 für die Berechnung verwendet.


Respuesta:

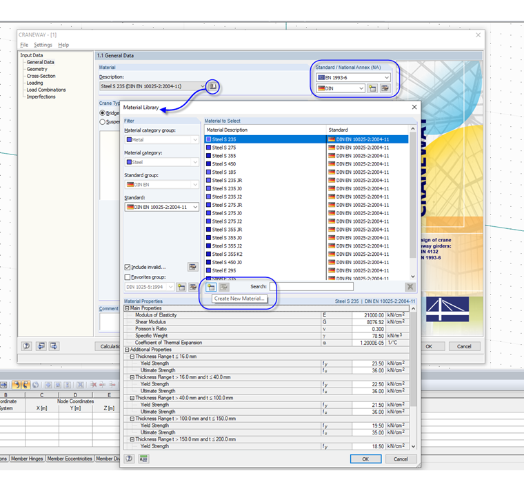
El grado de acero utilizado se encuentra en la ventana 1.1 Datos generales del programa CRANEWAY (no en la interfaz de usuario de RSTAB 8). In der Liste stehen die Stahlsorten zur Verfügung, die von der gewählten Norm abhängen.

Den Stahl St 37 können Sie auswählen, wenn Sie die Bemessungsnorm "DIN 4132" auswählen (siehe Bild 1).

Bei der Auswahl von EN1993-6 können Sie auch ein eigenes Benutzerdefiniertes Material anlegen und dieses für die Bemessung heranziehen (siehe Bild 2).


Autor

El Sr. Baumgärtel proporciona soporte técnico para los clientes de Dlubal Software.

Referencias


;