2290x
001916
2024-11-15

AISC Base Plate Design in RFEM 6

Base plate design according to AISC 360 [1] and ACI 318 [2] is now available in the Steel Joints add-on. This article shows how to model the base plate connection effortlessly and compare the results with an example from AISC Design Guide 1 [3].

Modeling Base Plate Connection

1) In the Main tab, assign the new steel joint to the relevant node. Review the "Strength configuration" to confirm that the default settings are appropriate, making any adjustments as needed (Image 01).

2) In the Components tab, select "Insert component at beginning" and pick "Base Plate" (Image 02).

3) Under "Component Settings", specify the materials, dimensions, and placements for the base plate, concrete block, grout, anchors, and welds (Image 03).

Grout is modeled using rigid links in the submodel, which modifies the joint geometry and subsequently affects the internal forces (Image 04).

The option to consider cracked concrete is also given. By default, ACI assumes cracking exists. If it can be demonstrated that the concrete does not crack, unchecking this option provides higher tensile breakout, tensile pullout, and shear breakout strengths for the anchors.

The "Reinforcement to control splitting" option, in accordance with ACI Section 17.3.5, can be activated when supplementary reinforcement is provided to control splitting failure caused by installation forces and/or subsequent torquing. When this option is deactivated, the program displays the following note:
“Reinforcement to control splitting is not provided. Check the minimum spacing, edge distances, and minimum concrete thickness.”

Shear transfer through anchors, shear lugs, and friction are also available. Additional information is provided in the following article.

Four types of anchors are available: 1 post-installed and 3 cast-ins (hex head, hooked L-bolt, and hooked J-bolt). The hex head cast-in anchor is selected for this example.

Washer Plates

According to AISC Design Guide 1 Section 4.3.2.2 [3], “For higher strength anchor rods or concrete with a lower compressive strength, washer plates may be necessary to obtain the full strength of the anchors. The size of the washers should be minimized while developing the required strength.”
The option to include a washer is available. The required parameters are the washer shape (circular or square), diameter/width, and thickness. The diameter/width is used to calculate the anchor net bearing area, Abrg, for determining the anchor pull-out resistance. The washer thickness does not influence the design equations or the FEA model and is used for graphical representation only.

Design Checks According to AISC 360 & ACI 318

The forces in the anchor rods are based on finite element analysis (FEA), which accounts for the stiffnesses of the connecting elements (anchor rods, base plates, concrete block, etc.). Prying action can occur when the flexibility of the base plate causes deformation that increases the tension in the anchor rods. These prying forces are also considered in the FEA calculation.

The following design checks for cast-in anchor rods are provided:

  • Bearing resistance of base plate at bolt holes, ϕbRnb
  • Steel tension resistance of anchor, ϕatNsa
  • Concrete breakout tension resistance, ϕcbtNcbg
  • Pull-out tension resistance of anchor, ϕpnNpn
  • Concrete side-face blowout resistance, ϕcbtNsbg
  • Steel shear resistance of anchor, ϕavVsa
  • Concrete breakout shear resistance, ϕcbvVcbg
  • Concrete pry-out shear resistance, ϕcpvVcpg

Other design checks, including concrete bearing compression resistance, weld resistance, and plastic strain of base plates and members are also provided.

Example

Example 4.7-11 of AISC Design Guide 1 is presented to verify the results from the RFEM model. A base plate connection for a W12x96 column subject to compression and moment is designed in this example. The column is attached to a concrete foundation with a specified compressive strength, ƒ'c = 4,000 psi. The base plate is 2.0 in thick with assumed grout thickness of 1.0 in. The effective embedment length, hef, is equal to 18.0 in. The loads and material properties are shown in Image 05.

In the example, the actual extents of the concrete are not given, and it is assumed that there is sufficient area for the anchor rod tension breakout cones to form with respect to the edge distance. To satisfy this assumption, concrete block dimensions equal to 1.5hef + rod spacing +1.5hef are used (66.0 in x 72.5 in).
The complete input for the Steel Joint is shown above in Image 03.

Results

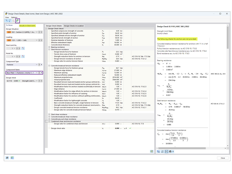
After running the Steel Joint calculation, the result for each component is presented in the Design Ratios by Component tab. Next, select Anchor 1,1 to view the design check details (Image 06).

The design check details provide all of the formulas and references to AISC 360 and ACI 318 standards (Image 07). A note on excluded design checks is also given for clarifications.
Next, select "Results in Steel Joint" to view the internal forces of anchors graphically (Image 08).

The results from AISC and Steel Joints are summarized below, including the reasons for discrepancies.

Anchors

Concrete (Bearing Strength)

The bearing stress of 2.21 ksi is taken from Example 4.7-10 with the assumption A1 = A2, providing the lowest possible strength. The base plate area is calculated as 22 in × 24 in = 528 in2, giving a concrete bearing compressive resistance, ϕPp =2.2 ksi × 528 in2 = 1,166.9 kips, assuming the entire base plate area resists compression.

In the Steel Joints add-on, A2 ≫ A1 is assumed to satisfy the breakout tension resistance. The effective compression area of the base plate, Aeff, may be determined using either an FEM analysis or AISC Design Guide 1, Appendix B.3 where Aeff extends a distance c = 1.5*base plate thickness outside the webs and the flanges. The reported value ϕPp = 1,242.3 kips is based on Aeff calculated per Design Guide 1. Alternatively, when using FEM analysis, Aeff depends on the contact stress threshold specified in the Strength Configuration; reducing this threshold (to as low as 1%) increases the effective compression area.

Base Plate

The design of the base plate thickness is governed by either the bearing or tension interface. Per the AISC calculations, the required thickness based on bearing is 1.92 in (rounded to 2.0 in), which controls the design, while the thickness from tension is calculated as 0.755 in.

In the Steel Joints add-on, plate design is performed using plastic analysis by comparing the actual plastic strain with the allowable limit of 5% specified in the Strength Configuration. The 2.0-in-thick base plate has a maximum equivalent plastic strain of 0.09%, indicating that a thinner plate may be sufficient. However, reducing the plate thickness may increase tension forces in the anchors.

In most cases, the Steel Joints add-on results in a significantly thinner base plate because it accounts for the base plate's flexibility, unlike the approach in AISC Design Guide 1, Chapter 4.3.1, which assumes a rigid base plate.

AISC Design Guide 1 Appendix B.3 [3] explains how accounting for the flexibility of the base plate can significantly reduce the required thickness. The plate yielding limit state corresponds to upward bending of the base plate at the assumed locations of the yield lines under the upward bearing pressure. This pressure, in turn, is assumed to be constant, which implicitly suggests that the base plate is rigid.
However, for larger base plates with a large footprint, this assumption can lead to excessively large moments at the yield lines, resulting in overly thick base plates.
This is a conservative assumption because a large base plate is also flexible, such that the bearing stresses concentrate under the column flanges and webs. In reality, this type of stress distribution results in significantly lower moments in the base plate, reducing the required thickness.

Conclusion

The Steel Joints add-on in RFEM 6 offers an advanced approach to base plate design by considering the flexibility of the base plate and prying actions that may occur. Compared to traditional methods outlined in AISC Design Guide 1, this approach often results in optimized designs with thinner base plates.
By comparing the results with the AISC example, the add-on demonstrates its ability to provide precise and economical solutions for base plate connections.


Author

Cisca is responsible for customer training, technical support, and continued program development for the North American market.

Links
References


;