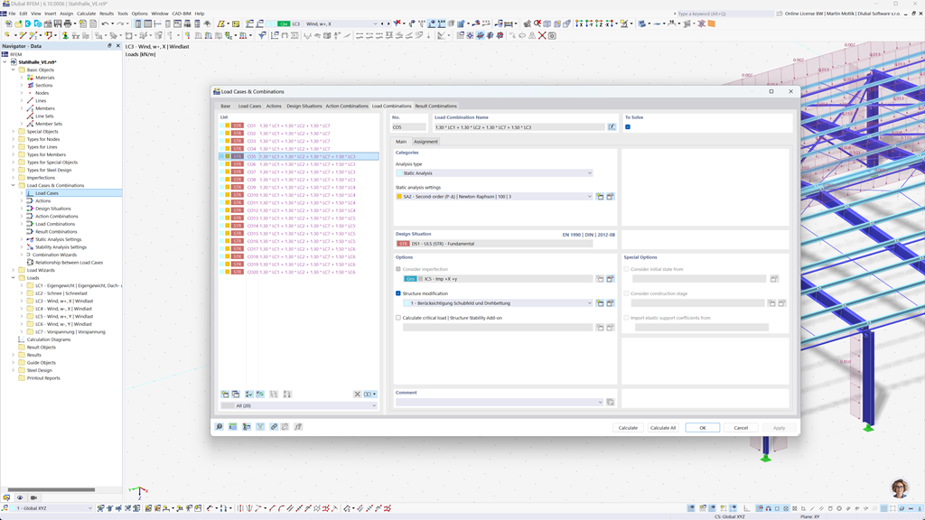
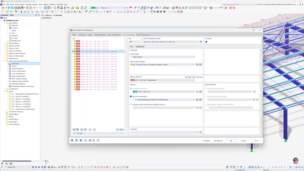
Eurokody (EC) to zestaw zharmonizowanych norm zawierających zasady projektowania i wykonywania konstrukcji budowlanych w Unii Europejskiej. Obecnie istnieje 10 Eurokodów (EC 0 do 9 w normach EN 1990 do EN 1999). Są one podzielone. Eurokod składa się w sumie z 58 części. Ponadto komisje normalizacyjne w poszczególnych państwach członkowskich opracowują dla każdego Eurokodu załącznik krajowy, który zawiera krajowe definicje parametrów, takie jak np. częściowe współczynniki bezpieczeństwa.
Eurokody (EC)
Zasady i normy są ważne. Gdzie planujesz swój projekt i na co musisz zwrócić uwagę? W przypadku norm międzynarodowych programy Dlubal są niezawodnymi partnerami dla klientów z całego świata. Wiele norm jest zintegrowanych w RFEM i RSTAB, a odpowiednie rozszerzenia umożliwiają Ci projektowanie konstrukcji stalowych, żelbetowych i drewnianych. Tutaj znajdziesz przegląd norm dostępnych w programach, dla poszczególnych krajów.