- Řešení
- Implementované normy pro statické výpočty
- Britské normy (BS EN, BS)
Britské normy (BS EN, BS)
Normy a předpisy jsou důležité. Kde plánujete svůj projekt a na co musíte dbát? Pokud jde o mezinárodní normy, programy Dlubal jsou spolehlivými pomocníky pro zákazníky z celého světa. V programech RFEM a RSTAB najdete řadu integrovaných norem, přičemž pomocí příslušných addonů můžete navrhovat ocelové, železobetonové a dřevěné konstrukce. Zde najdete přehled norem dostupných v programech pro jednotlivé země.
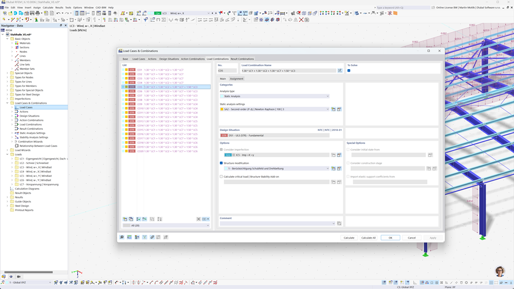
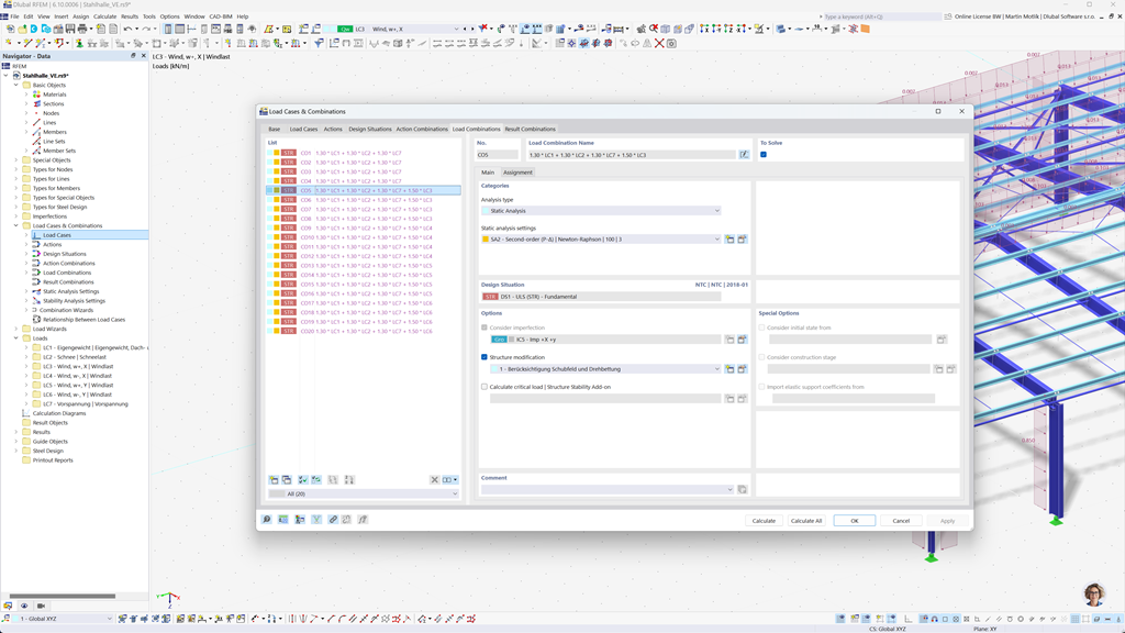
Automatické generování kombinací v programech RFEM 6 a RSTAB 9
I když plánujete své konstrukce ve Velké Británii, můžete se plně spolehnout na relevantní standardy v programech Dlubal. V RFEM 6 a RSTAB 9 je možné automaticky vytvářet kombinace zatížení a výsledků, které odpovídají jak Eurokódu 0 (EN 1990), tak britské normě BS 5950-1.
Tato funkce výrazně zjednodušuje proces plánování a zajišťuje, že vaše konstrukce splňují všechny bezpečnostní a výkonové požadavky vyžadované jak evropskými, tak britskými předpisy.
Posouzení železobetonových prutů a ploch podle BS EN 1992-1-1
Zajistěte, aby vaše železobetonové konstrukce splňovaly požadavky britského trhu. Addon programu RFEM 6 "Posouzení betonových konstrukcí" poskytuje komplexní podporu pro navrhování betonových konstrukcí podle britské národní přílohy Eurokódu 2 (BS EN 1992-1-1). Pomocí tohoto rozšíření můžete provádět přesný a účinný výpočet únosnosti a chování železobetonových prutů.
Software zohledňuje všechny relevantní ovlivňující veličiny, jako jsou vlastnosti materiálu, zatížení a geometrické parametry. Integrací programu RFEM 6 / RSTAB 9 mohou inženýři zajistit soulad svých posudků s britskými normami a zaručit optimální kvalitu konstrukce.
Posouzení ocelových konstrukcí podle BS 5950 či BS EN 1993-1-1
Zajistěte nosnost a trvanlivost svých ocelových konstrukcí tím, že budete dodržovat platné normy. Add-On pro Posouzení ocelových konstrukcí pro RFEM 6 / RSTAB 9 nabízí detailní a efektivní výpočet důkazů ve stavu mezní únosnosti a použitelnosti pro ocelové části. Umožňuje vám přesné implementování požadavků britských norem, jako jsou BS 5950 nebo BS EN 1993-1-1 (Eurocode 3: Britská příloha).
Software zohledňuje všechny relevantní faktory, jako jsou vlastnosti materiálu, zatížení a geometrie, aby zajistil normové dimenzování. Díky integraci v RFEM 6 / RSTAB 9 mohou inženýři optimalizovat kvalitu a bezpečnost svých ocelových konstrukcí.
Posouzení dřevěných konstrukcí podle BS EN 1995-1-1
Bezpečnost a trvanlivost vašich dřevěných konstrukcí je na prvním místě. Addon Posouzení dřevěných konstrukcí pro RFEM 6 / RSTAB 9 umožňuje spolehlivý výpočet všech relevantních ověřovacích postupů, včetně únosnosti, stability, použitelnosti a požární ochrany pro dřevěné prvky podle normy BS EN 1995-1-1 (Eurokód 5: Britská příloha).
S tímto rozšířením mohou inženýři zajistit, že jejich dřevěné konstrukce splňují nejvyšší bezpečnostní požadavky a zároveň jsou efektivně plánovány.
Posouzení seizmicity podle BS NA EN 1998-1
Pomocí těchto addonů zajistíte, že vaše konstrukce budou vždy stát na tělesné základové půdě.
Addon Modální analýza pro RFEM 6 / RSTAB 9 umožňuje určit vlastní frekvence a vlastní tvar.
Addon Analýza spektra odezvy pro program RFEM 6 / RSTAB 9 umožňuje provádět seizmický návrh pomocí multimodální analýzy spektra odezvy. Mimo jiné je implementována britská národní příloha k Eurokódu 8 (BS EN 1998-1).