- Solutions
- Implemented Structural Design Standards
- British Standards (BS EN, BS)
British Standards (BS EN, BS)
Standards and codes are important. Where do you plan your project and what do you have to pay attention to? When it comes to international standards, the Dlubal programs are reliable companions for customers from all over the world. You will find numerous standards integrated in RFEM and RSTAB, whereby the corresponding add-ons allow you to design steel, reinforced concrete, and timber structures. Here you will find an overview of the standards available in the programs for the respective countries.
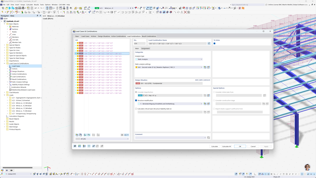
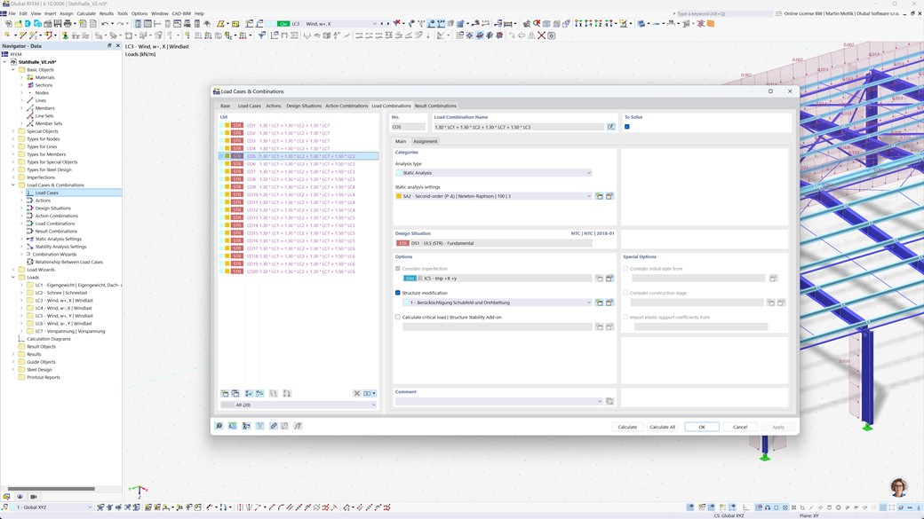
Automatic Generation of Combinations in RFEM 6 and RSTAB 9
Even if you design your structures in the UK, you can fully rely on the relevant standards in Dlubal programs. RFEM 6 and RSTAB 9 allow for the automatic generation of load and result combinations that comply with both Eurocode 0 (EN 1990) and the British standard BS 5950-1.
This feature greatly simplifies the design process and ensures that your structures fulfill all safety and serviceability requirements specified by both European and UK regulations.
Design of Reinforced Concrete Surfaces and Members According to BS EN 1992-1-1
Ensure that your reinforced concrete structures comply with the requirements of the British market. The Concrete Design add-on for RFEM 6 / RSTAB 9 provides comprehensive support for the reinforced concrete design according to the British National Annex to Eurocode 2 (BS EN 1992-1-1). With this extension, you can perform a precise and efficient calculation of the load-bearing capacity and behavior of reinforced concrete members.
The software takes into account all relevant influential variables, such as material properties, loads, and geometric parameters. By integrating RFEM 6 / RSTAB 9, engineers can ensure the compliance of their design checks with British standards and guarantee the optimal structural quality.
Steel Design According to BS 5950 or BS EN 1993-1-1
Ensure the load-bearing capacity and durability of your steel structures by complying with the current standards. The Steel Design add-on for RFEM 6 / RSTAB 9 provides a detailed and efficient calculation of the ultimate and serviceability limit state design of steel members. It allows you to precisely implement the requirements of British standards such as BS 5950 or BS EN 1993-1-1 (Eurocode 3: British Annex).
The software takes into account all relevant factors, such as material properties, loads, and geometry, to ensure standard-compliant design. With the integration in RFEM 6 / RSTAB 9, engineers can optimize the quality and safety of their steel structures.
Timber Design According to BS EN 1995-1-1
The safety and durability of your timber structures is paramount. The Timber Design add-on for RFEM 6 / RSTAB 9 allows for a reliable calculation of all relevant design checks, including ultimate limit state, stability, serviceability, and fire resistance for timber components according to BS EN 1995-1-1 (Eurocode 5: British Annex) .
With this extension, engineers can ensure that their timber structures meet the highest safety requirements while being designed efficiently.
Seismic Design According to BS NA EN 1998-1
Use these add-ons to ensure that your structures always stand on solid ground.
The Modal Analysis for RFEM 6 / RSTAB 9 add-on allows you to determine natural frequencies and mode shapes.
The Response Spectrum Analysis add-on for RFEM 6 / RSTAB 9 allows you to perform seismic design using the multimodal response spectrum analysis. Among other things, the British National Annex to Eurocode 8 (BS EN 1998-1) is implemented.