- Lösungen
- Implementierte Statik-Normen
- Britische Normen (BS EN, BS)
Britische Normen (BS EN, BS)
Regeln und Normen sind wichtig. Wo planen Sie Ihr Projekt und worauf müssen Sie achten? Bei internationalen Normen sind die Dlubal-Programme verlässliche Begleiter für Kunden aus aller Welt. Zahlreiche Normen finden Sie in RFEM und RSTAB integriert, wobei Ihnen entsprechende Add-Ons die Bemessung von Stahl-, Stahlbeton- und Holzkonstruktionen ermöglichen. Hier erhalten Sie eine Übersicht, welche Normen in den Programmen für die jeweiligen Länder verfügbar sind.
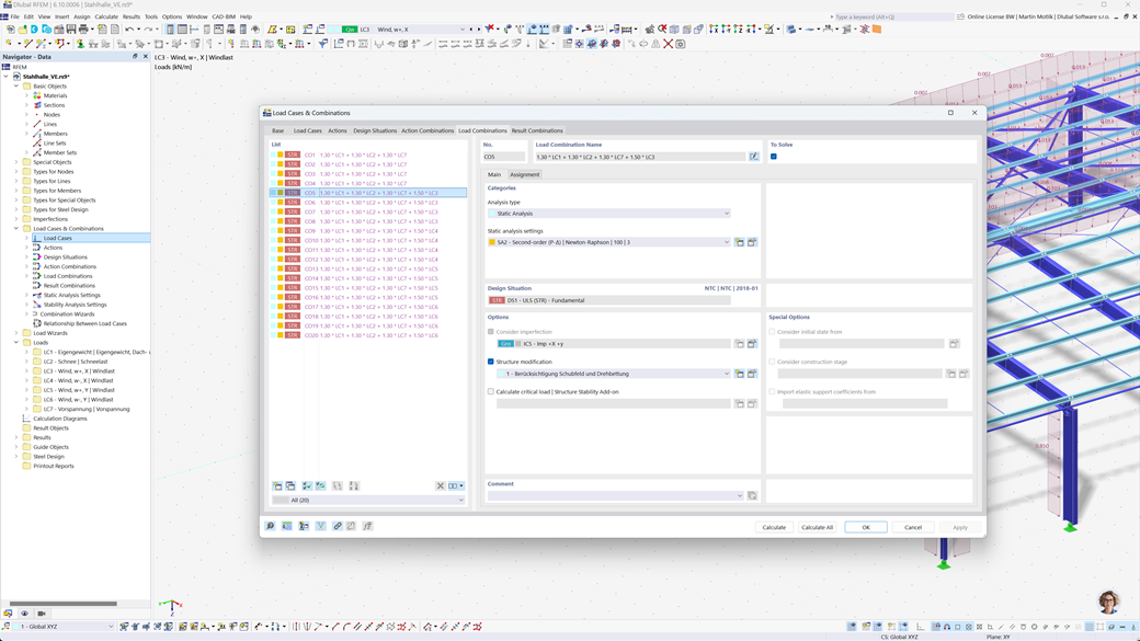
Automatische Bildung von Kombinationen in RFEM 6 und RSTAB 9
Auch wenn Sie Ihre Strukturen in Großbritannien planen, können Sie sich voll und ganz auf die relevanten Standards in den Dlubal-Programmen verlassen. In RFEM 6 und RSTAB 9 ist es möglich, Last- und Ergebniskombinationen automatisch zu erstellen, die sowohl dem Eurocode 0 (EN 1990) als auch der britischen Norm BS 5950-1 entsprechen.
Diese Funktion vereinfacht den Planungsprozess erheblich und stellt sicher, dass Ihre Konstruktionen alle sicherheits- und leistungsbezogenen Anforderungen erfüllen, die sowohl von den europäischen als auch von den britischen Vorschriften gefordert werden.
Bemessung von Stäben und Flächen aus Stahlbeton nach BS EN 1992-1-1
Stellen Sie sicher, dass Ihre Stahlbetonbauwerke den Anforderungen des britischen Marktes entsprechen. Das Add-on für die Betonbemessung in RFEM 6 / RSTAB 9 bietet eine umfassende Unterstützung bei der Bemessung von Stahlbeton gemäß dem britischen Nationalen Anhang zum Eurocode 2 (BS EN 1992-1-1). Mit dieser Erweiterung können Sie die Tragfähigkeit und das Verhalten von Stahlbetonbauteilen präzise und effizient berechnen.
Die Software berücksichtigt dabei alle relevanten Einflussgrößen, wie Materialeigenschaften, Lasten und geometrische Parameter. Durch die Integration von RFEM 6 / RSTAB 9 stellen Ingenieure sicher, dass ihre Entwürfe den britischen Normen entsprechen und die Strukturqualität optimal gewährleistet ist.
Stahlbemessung nach BS 5950 oder BS EN 1993-1-1
Stellen Sie die Tragfähigkeit und Langlebigkeit Ihrer Stahlkonstruktionen sicher, indem Sie die geltenden Normen einhalten. Das Add-On zur Stahlbemessung für RFEM 6 / RSTAB 9 bietet eine detaillierte und effiziente Berechnung der Nachweise im Grenzzustand der Tragfähigkeit und Gebrauchstauglichkeit für Stahlbauteile. Es ermöglicht Ihnen, die Anforderungen der britischen Normen wie BS 5950 oder BS EN 1993-1-1 (Eurocode 3: Britischer Anhang) präzise umzusetzen.
Die Software berücksichtigt alle relevanten Faktoren wie Materialeigenschaften, Lasten und Geometrie, um die normgerechte Bemessung zu gewährleisten. Mit der Integration in RFEM 6 / RSTAB 9 können Ingenieure die Qualität und Sicherheit ihrer Stahlkonstruktionen optimieren.
Holzbemessung nach BS EN 1995-1-1
Die Sicherheit und Dauerhaftigkeit Ihrer Holzstrukturen steht an erster Stelle. Das Add-On Holzbemessung für RFEM 6 / RSTAB 9 ermöglicht eine zuverlässige Berechnung aller relevanten Nachweise, einschließlich der Tragfähigkeit, Stabilität, Gebrauchstauglichkeit und des Brandschutzes für Holzbauteile gemäß BS EN 1995-1-1 (Eurocode 5: Britischer Anhang).
Mit dieser Erweiterung können Ingenieure sicherstellen, dass ihre Holzkonstruktionen den höchsten Sicherheitsanforderungen entsprechen und gleichzeitig effizient geplant werden.
Erdbebenbemessung nach BS NA EN 1998-1
Ziehen Sie diese Add-Ons zu Rate, damit Ihre Bauten stets auf sicheren Füßen stehen.
Mit dem Add-On Modalanalyse für RFEM 6 / RSTAB 9 können Sie Eigenfrequenzen und -formen ermitteln.
Im Add-On Antwortspektrenverfahren für RFEM 6 / RSTAB 9 können Sie mithilfe des Multimodalen Antwortspektrenverfahrens Erdbebenanalysen durchführen. Unter anderem ist der britische Nationale Anhang zu Eurocode 8 (BS EN 1998‑1) implementiert.