- Soluzioni
- Norme tecniche per le costruzioni implementate
- Normative britanniche (BS EN, BS)
Norme britanniche (BS EN, BS)
Le regole e le normative sono importanti. Dove pianificate il vostro progetto e a cosa dovete prestare attenzione? Con le normative internazionali, i programmi Dlubal sono compagni affidabili per clienti di tutto il mondo. Troverete numerose normative integrate in RFEM e RSTAB, con i relativi componenti aggiuntivi che permettono la progettazione di strutture in acciaio, calcestruzzo armato e legno. Qui otterrete una panoramica delle normative disponibili nei programmi per i vari paesi.
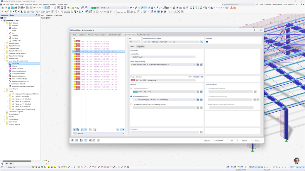
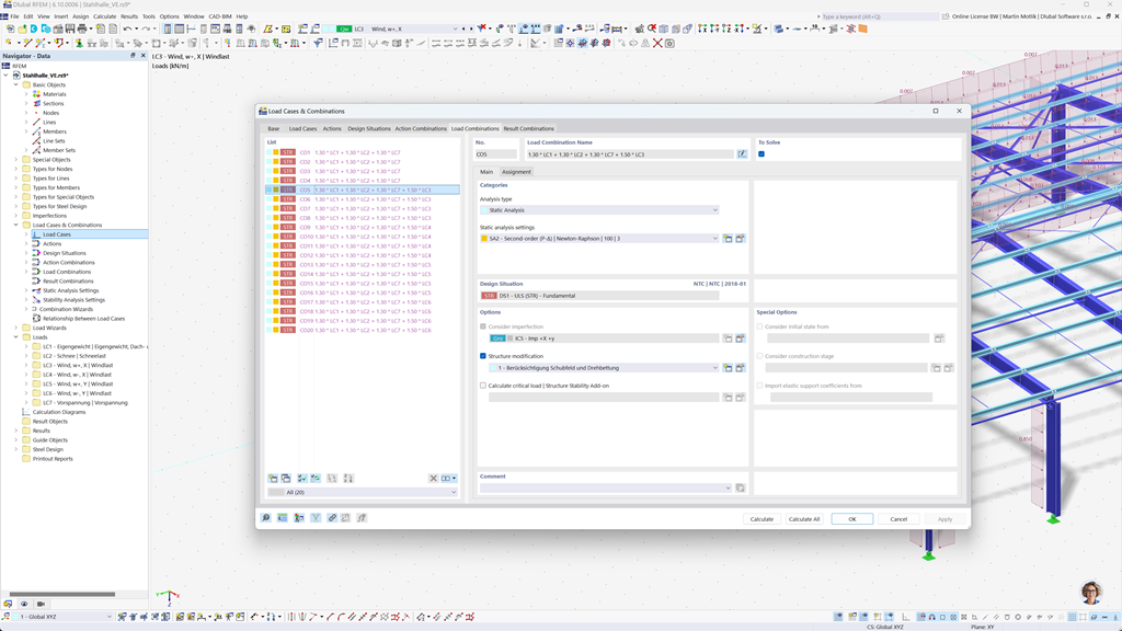
Generazione automatica di combinazioni in RFEM 6 e RSTAB 9
Anche se pianificate le vostre strutture nel Regno Unito, potete contare pienamente sugli standard rilevanti nei programmi Dlubal. In RFEM 6 e RSTAB 9 è possibile creare automaticamente combinazioni di carichi e risultati che rispettano sia l'Eurocodice 0 (EN 1990) che la norma britannica Norm BS 5950-1.
Questa funzione semplifica notevolmente il processo di pianificazione e assicura che le vostre costruzioni soddisfino tutti i requisiti di sicurezza e prestazioni richiesti sia dalle normative europee che britanniche.
Verifica di aste e superfici in calcestruzzo armato secondo BS EN 1992-1-1
Assicurati che le tue strutture in calcestruzzo armato soddisfino i requisiti del mercato britannico. L'add-on per il calcolo del cemento in RFEM 6 / RSTAB 9 offre un supporto completo per il dimensionamento del calcestruzzo armato secondo l'Annesso Nazionale britannico all'Eurocodice 2 (BS EN 1992-1-1). Con questa estensione, puoi calcolare in modo preciso ed efficiente la capacità portante e il comportamento degli elementi in calcestruzzo armato.
Il software tiene conto di tutti i fattori influenti rilevanti, come le proprietà dei materiali, i carichi e i parametri geometrici. L'integrazione di RFEM 6 / RSTAB 9 assicura agli ingegneri che i loro progetti siano conformi alle normative britanniche e che la qualità strutturale sia ottimizzata.
Verifica acciaio secondo BS 5950 o BS EN 1993-1-1
Garantite la capacità portante e la durabilità delle vostre costruzioni in acciaio rispettando le normative vigenti. Il componente aggiuntivo per la progettazione dell'acciaio per RFEM 6 / RSTAB 9 offre un calcolo dettagliato ed efficiente delle verifiche agli stati limite ultimi e di esercizio per i componenti in acciaio. Vi consente di implementare con precisione i requisiti delle normative britanniche come BS 5950 o BS EN 1993-1-1 (Eurocodice 3: Appendice Nazionale Britannica).
Il software considera tutti i fattori rilevanti come le proprietà dei materiali, i carichi e la geometria per garantire una progettazione conforme alle norme. Con l'integrazione in RFEM 6 / RSTAB 9, gli ingegneri possono ottimizzare la qualità e la sicurezza delle loro costruzioni in acciaio.
Progettazione di strutture in legno secondo BS EN 1995-1-1
La sicurezza e la durabilità delle vostre strutture in legno hanno la massima priorità. Il componente aggiuntivo Holzbemessung per RFEM 6 / RSTAB 9 consente un calcolo affidabile di tutte le verifiche rilevanti, inclusa la capacità portante, la stabilità, l'usabilità e la resistenza al fuoco per gli elementi strutturali in legno secondo BS EN 1995-1-1 (Eurocodice 5: Appendice britannica).
Con questa estensione, gli ingegneri possono garantire che le loro costruzioni in legno soddisfino i più alti requisiti di sicurezza pur essendo pianificate in modo efficiente.
Analisi sismica secondo BS NA EN 1998-1
Consultate questi add-on per garantire che le vostre costruzioni poggino sempre su basi sicure.
Con l'add-on Analisi modale per RFEM 6 / RSTAB 9, potete determinare le frequenze e le forme proprie.
Nell'add-on Metodo degli spettri di risposta per RFEM 6 / RSTAB 9 è possibile eseguire analisi sismiche utilizzando il metodo multimodale degli spettri di risposta. Tra le altre cose, è implementato l'allegato nazionale britannico all'Eurocodice 8 (BS EN 1998‑1).