- Solutions
- Normes de calcul des structures implémentées
- Normes britanniques (BS EN, BS)
Normes britanniques (BS EN, BS)
Les règlementations et les normes sont importantes. Où prévoyez-vous de réaliser votre projet et à quoi devez-vous faire attention ? Pour les normes internationales, les logiciels Dlubal sont des compagnons fiables pour les clients du monde entier. Vous trouverez de nombreuses normes intégrées dans RFEM et RSTAB, avec les modules complémentaires correspondants qui vous permettent le dimensionnement des constructions en acier, béton armé et bois. Voici un aperçu des normes disponibles dans les logiciels pour les différents pays.
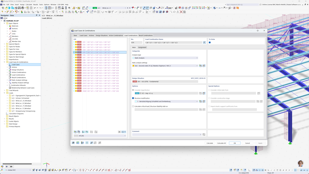
Création automatique de combinaisons dans RFEM 6 et RSTAB 9
Même si vous planifiez vos structures au Royaume-Uni, vous pouvez entièrement compter sur les normes pertinentes dans les programmes Dlubal. Dans RFEM 6 et RSTAB 9, il est possible de créer automatiquement des combinaisons de charges et de résultats, qui sont conformes à la fois à l'Eurocode 0 (EN 1990) et à la norme britannique BS 5950-1.
Cette fonction simplifie considérablement le processus de planification et garantit que vos constructions respectent toutes les exigences de sécurité et de performance requises à la fois par les réglementations européennes et britanniques.
Vérification des barres et des surfaces en béton armé selon la norme BS EN 1992-1-1
Assurez-vous que vos structures en béton armé répondent aux exigences du marché britannique. L'add-on pour le dimensionnement du béton dans RFEM 6 / RSTAB 9 offre un support complet pour le dimensionnement du béton armé selon l'annexe nationale britannique à l'Eurocode 2 (BS EN 1992-1-1). Avec cette extension, vous pouvez calculer avec précision et efficacité la capacité portante et le comportement des éléments en béton armé.
Le logiciel prend en compte tous les facteurs d'influence pertinents, tels que les propriétés des matériaux, les charges et les paramètres géométriques. Grâce à l'intégration de RFEM 6 / RSTAB 9, les ingénieurs s'assurent que leurs conceptions sont conformes aux normes britanniques et que la qualité structurelle est garantie de manière optimale.
Vérification de l’acier selon la norme BS 5950 ou BS EN 1993-1-1
Assurez la capacité portante et la durabilité de vos structures en acier en respectant les normes en vigueur. L'add-on pour la vérification acier pour RFEM 6 / RSTAB 9 offre un calcul détaillé et efficace des vérifications à l'état limite ultime et de service pour les éléments en acier. Il vous permet de mettre en œuvre précisément les exigences des normes britanniques telles que BS 5950 ou BS EN 1993-1-1 (Eurocode 3 : Annexe britannique).
Le logiciel prend en compte tous les facteurs pertinents tels que les propriétés des matériaux, les charges et la géométrie pour garantir la conception conforme aux normes. Avec l'intégration dans RFEM 6 / RSTAB 9, les ingénieurs peuvent optimiser la qualité et la sécurité de leurs structures en acier.
Vérification du bois selon la BS EN 1995-1-1
La sécurité et la durabilité de vos structures en bois sont primordiales. L'add-on Calcul bois pour RFEM 6 / RSTAB 9 permet un calcul fiable de toutes les vérifications pertinentes, y compris la capacité portante, la stabilité, l'aptitude au service et la protection incendie des éléments en bois conformément à la norme BS EN 1995-1-1 (Eurocode 5 : Annexe britannique).
Avec cette extension, les ingénieurs peuvent s'assurer que leurs structures en bois répondent aux exigences de sécurité les plus élevées tout en étant planifiées de manière efficace.
Analyse sismique selon l’Annexe nationale BS de l’EN 1998-1
Consultez ces modules complémentaires pour assurer que vos constructions reposent toujours sur des bases solides.
Avec le module complémentaire Analyse modale pour RFEM 6 / RSTAB 9, vous pouvez déterminer les fréquences propres et les modes propres.
Dans le module complémentaire Méthode du spectre de réponse pour RFEM 6 / RSTAB 9, vous pouvez effectuer des analyses sismiques en utilisant la méthode multimodale du spectre de réponse. Entre autres, l'annexe nationale britannique à l'Eurocode 8 (BS EN 1998‑1) est implémentée.