- Rozwiązania
- Zaimplementowane normy
- Normy brytyjskie (BS EN, BS)
Normy brytyjskie (BS EN, BS)
Zasady i normy są ważne. Gdzie planujesz swój projekt i na co musisz zwrócić uwagę? W przypadku norm międzynarodowych programy Dlubal są niezawodnymi partnerami dla klientów z całego świata. Wiele norm jest zintegrowanych w RFEM i RSTAB, a odpowiednie rozszerzenia umożliwiają Ci projektowanie konstrukcji stalowych, żelbetowych i drewnianych. Tutaj znajdziesz przegląd norm dostępnych w programach, dla poszczególnych krajów.
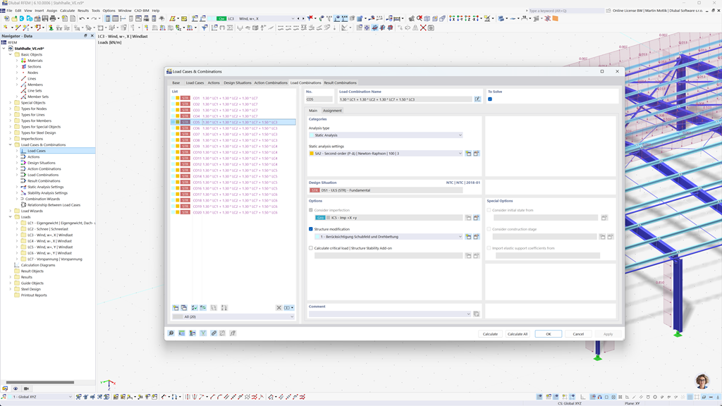
Automatyczne tworzenie kombinacji w RFEM 6 i RSTAB 9
Nawet jeśli planujesz swoje konstrukcje w Wielkiej Brytanii, możesz całkowicie polegać na odpowiednich standardach w programach Dlubal. W RFEM 6 i RSTAB 9 możliwe jest automatyczne tworzenie kombinacji obciążeń i wyników, które odpowiadają zarówno Eurokodowi 0 (EN 1990), jak i brytyjskiej normie BS 5950-1.
Ta funkcja znacznie upraszcza proces planowania i zapewnia, że Twoje konstrukcje spełniają wszystkie wymagania dotyczące bezpieczeństwa i wydajności, które są określone zarówno przez europejskie, jak i brytyjskie przepisy.
Wymiarowanie prętów i powierzchni z betonu zbrojonego zgodnie z BS EN 1992-1-1
Upewnij się, że twoje konstrukcje żelbetowe spełniają wymagania rynku brytyjskiego. Dodatek do obliczeń betonu w RFEM 6 / RSTAB 9 oferuje kompleksowe wsparcie przy projektowaniu konstrukcji żelbetowych zgodnie z brytyjskim załącznikiem krajowym do Eurokodu 2 (BS EN 1992-1-1). Dzięki temu rozszerzeniu możesz precyzyjnie i efektywnie obliczać nośność i zachowanie elementów żelbetowych.
Oprogramowanie uwzględnia wszystkie istotne czynniki, takie jak właściwości materiałów, obciążenia i parametry geometryczne. Poprzez integrację z RFEM 6 / RSTAB 9 inżynierowie zapewniają, że ich projekty są zgodne z brytyjskimi normami, a jakość struktury jest optymalnie zagwarantowana.
Projektowanie konstrukcji stalowych zgodnie z normą BS 5950 lub BS EN 1993-1-1
Zapewnij nośność i trwałość swoich konstrukcji stalowych, przestrzegając obowiązujących norm. Dodatek do obliczeń stali dla RFEM 6 / RSTAB 9 oferuje szczegółowe i efektywne obliczenia wymagań dla granicznych stanów nośności i użytkowalności dla elementów stalowych. Umożliwia precyzyjne wdrażanie wymagań brytyjskich norm, takich jak BS 5950 lub BS EN 1993-1-1 (Eurokod 3: Brytyjski Załącznik).
Oprogramowanie uwzględnia wszystkie istotne czynniki, takie jak właściwości materiału, obciążenia i geometria, aby zapewnić zgodność z normami. Dzięki integracji z RFEM 6 / RSTAB 9 inżynierowie mogą optymalizować jakość i bezpieczeństwo swoich konstrukcji stalowych.
Projektowanie konstrukcji drewnianych zgodnie z BS EN 1995-1-1
Bezpieczeństwo i trwałość twoich konstrukcji drewnianych są najważniejsze. Dodatek Obliczenia drewna dla RFEM 6 / RSTAB 9 umożliwia niezawodne obliczenie wszystkich istotnych dowodów, w tym nośności, stabilności, użytkowalności oraz zabezpieczenia przeciwpożarowego dla elementów drewnianych zgodnie z BS EN 1995-1-1 (Eurokod 5: Załącznik brytyjski).
Dzięki temu rozszerzeniu inżynierowie mogą zapewnić, że ich konstrukcje drewniane spełniają najwyższe wymagania bezpieczeństwa, a jednocześnie są efektywnie projektowane.
Projektowanie na obciążenia sejsmiczne wg BS NA EN 1998-1
Skorzystaj z tych dodatków, aby Twoje budowle zawsze stały na pewnym gruncie.
Dzięki dodatkowi Analiza Modalna dla RFEM 6 / RSTAB 9 możesz określić częstotliwości własne i postacie drgań własnych.
W dodatku Metoda Spektrum Odpowiedzi dla RFEM 6 / RSTAB 9 możesz przeprowadzać analizy trzęsień ziemi, korzystając z multimodalnej metody spektrum odpowiedzi. Między innymi zaimplementowano brytyjskie krajowe załączniki do Eurokodu 8 (BS EN 1998-1).