496x
003767
2024-01-09

Obciążenie wprowadzić za pomocą wzoru

Za pomocą obciążenia wiatrem pokazano, w jaki sposób można definiować parametry globalne i wykorzystywać je we wzorach.

Definiowanie parametrów

Parametry globalne można edytować za pomocą przycisku Parametry globalne na pasku narzędzi tabeli'. W przypadku wprowadzenia obciążenia wiatrem, ciśnienie prędkości qp, współczynnik siły bazowej cf oraz współczynnik kompletności phi są istotne i można je wprowadzić do tabeli.

Używanie parametrów we wzorze

Wybierz przypadek obciążenia 'Wiatr w + Y ' i otwórz kreatora nowego obciążenia 'Obciążenie pręta od obciążenia powierzchniowego '. Kierunkiem obciążenia jest kierunek Y.

Wskazówka

Wielkość obciążenia można wprowadzić za pomocą wzoru, klikając strzałkę w polu wprowadzania i wybierając opcję ' Edytuj wzór '. W otwartym oknie dialogowym można określić wzór.

Na przykład dla obciążenia wiatrem byłoby to qp * cf * phi.

W zakładce 'Geometria' można wybrać dwie boczne powierzchnie mostu jedna po drugiej. Po potwierdzeniu zostanie wyświetlone nowe obciążenie.

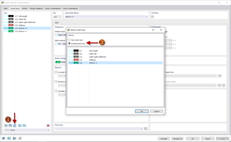
Kopiuj obciążenia

Obciążenie można skopiować z jednego przypadku obciążenia do drugiego. W tym celu należy otworzyć okno dialogowe 'Przypadki obciążeń i kombinacje'. Za pomocą przycisku Dodaj obciążenia do nowego lub istniejącego przypadku obciążenia można na przykład określić, że obciążenie ma zostać skopiowane z przypadku obciążenia 'Wiatr w + Y' do istniejącego przypadku obciążenia ' Wiatr w -Y '. Obciążenie można edytować, klikając prawym przyciskiem myszy kreatora obciążeń dla obciążenia wiatrem w kierunku -Y w Nawigatorze. W tym miejscu należy dostosować znak we wzorze na wielkość obciążenia.

Wprowadzanie obciążeń i definiowanie kombinacji obciążeń zostało zakończone i można kontynuować analizę wyników.