496x
003767
2024-01-09

Immettere il carico utilizzando una formula

Utilizzando il carico del vento, ha lo scopo di mostrare come è possibile definire parametri globali e utilizzarli nelle formule.

Definizione dei parametri

È possibile modificare i parametri globali tramite Parametri globali nella barra degli strumenti della tabella'. Per l'immissione del carico del vento, la pressione cinetica qp, il coefficiente di forza di base cf e il coefficiente di completezza phi sono rilevanti e possono essere inseriti nella tabella.

Utilizzo di parametri in una formula

Seleziona il caso di carico 'Vento in entrata + Y ' e apri una nuova procedura guidata di carico ' Carico dell'asta da carico superficiale '. La direzione del carico è la direzione Y.

Suggerimento

La dimensione del carico può essere inserita tramite una formula facendo clic sulla freccia nel campo di immissione e selezionando ' Modifica formula '. Nella finestra di dialogo che si apre, è possibile specificare la formula.

Per il carico del vento, ad esempio, questo sarebbe qp * cf * phi.

Nella scheda 'Geometria', è possibile selezionare le due superfici laterali del ponte una dopo l'altra. Dopo la conferma, viene visualizzato il nuovo carico.

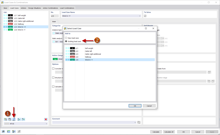
Copia carichi

È possibile copiare un carico da un caso di carico all'altro. A tale scopo, aprire la finestra di dialogo 'Casi di carico e combinazioni'. Ad esempio, è possibile utilizzare Aggiungi carichi a caso di carico nuovo o esistente per specificare che il carico deve essere copiato dal caso di carico 'Vento in + Y' nel caso di carico esistente ' Vento in -Y '. È possibile modificare il carico facendo clic con il pulsante destro del mouse sulla procedura guidata del carico per il carico del vento nella direzione -Y nel Navigatore. Il segno nella formula per la dimensione del carico deve quindi essere adattato lì.

L'immissione dei carichi e la definizione delle combinazioni di carico sono ora complete ed è possibile continuare con l'analisi dei risultati.

Capitolo principale