496x
003767
09-01-2024

Ingrese la carga usando una fórmula

Al usar la carga de viento, se pretende mostrar cómo se pueden definir parámetros globales y usarlos en fórmulas.

Definir los parámetros

Puede editar los parámetros globales mediante Parámetros globales en la barra de herramientas de la tabla '. Para la entrada de la carga de viento, la presión de velocidad qp, el coeficiente de fuerza básico cf y el coeficiente de integridad phi son relevantes y se pueden introducir en la tabla.

Usar parámetros en una fórmula

Seleccione el caso de carga 'Viento en + Y ' y abra un nuevo asistente de carga' Carga en barra desde Carga superficial '. La dirección de la carga es la dirección Y.

Consejo

El tamaño de la carga se puede introducir mediante una fórmula al hacer clic en la flecha en el campo de entrada y seleccionar ' Editar fórmula '. En el cuadro de diálogo que se abre, puede especificar la fórmula.

Para la carga de viento, por ejemplo, esto sería qp * cf * phi.

En la pestaña ' Geometría ', puede seleccionar las dos superficies laterales del puente una tras otra. Después de la confirmación, se muestra la nueva carga.

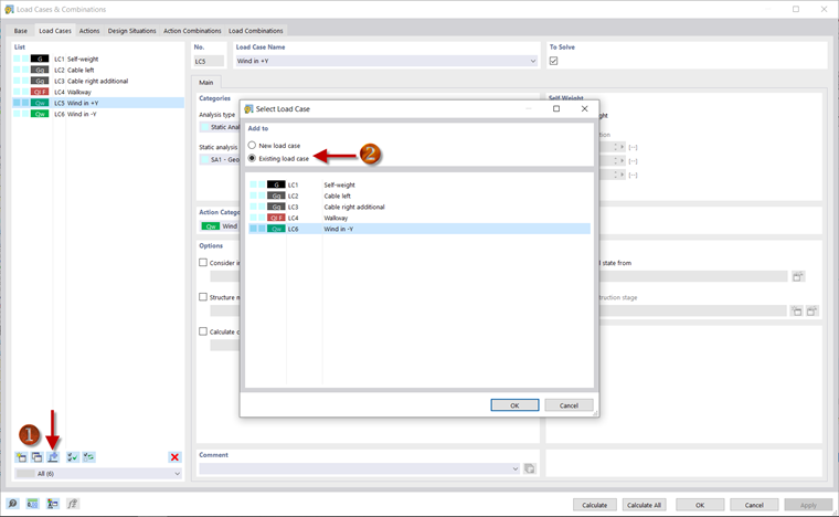
Copiar cargas

Puede copiar una carga de un caso de carga a otro. Para hacer esto, abra el cuadro de diálogo ' Casos de carga y combinaciones '. Por ejemplo, puede usar Agregar cargas al caso de carga nuevo o existente para especificar que la carga se debe copiar del caso de carga ' Wind in + Y ' en el caso de carga existente ' Wind in -Y '. Puede editar la carga haciendo clic con el botón secundario en el asistente de carga para la carga de viento en la dirección -Y en el navegador. Allí se debe ajustar el signo en la fórmula para el tamaño de la carga.

La entrada de las cargas y la definición de las combinaciones de carga ya están completas y puede continuar con el análisis de los resultados.

Capítulo principal