496x
003767
2024-01-09

Introduzir a carga utilizando uma fórmula

Através da carga de vento, pretende-se mostrar como é possível definir parâmetros globais e utilizá-los em fórmulas.

Definição de parâmetros

Pode editar os parâmetros globais através de Parâmetros globais na barra de ferramentas da tabela'. Para a entrada da carga de vento, a pressão de velocidade qp, o coeficiente da força de base cf e o coeficiente de completude phi são relevantes e podem ser introduzidos na tabela.

Utilizar parâmetros numa fórmula

Selecione o caso de carga 'vento + Y ' e abra um novo assistente de carga ' Carga de barra de uma carga de superfície '. A direção da carga é a direção Y.

Sugestão

O tamanho da carga pode ser introduzido através de uma fórmula, clicando na seta no campo de introdução e selecionando ' Editar fórmula '. Na caixa de diálogo que se abre, pode especificar a fórmula.

Para a carga de vento, por exemplo, seria qp * cf * phi.

No separador 'Geometria', pode selecionar uma após a outra as duas superfícies laterais da ponte. Após a confirmação, é apresentada a nova carga.

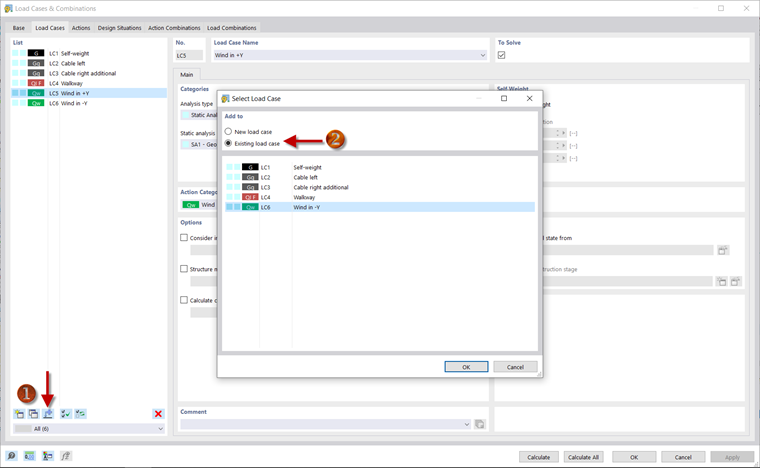
Copiar cargas

Pode copiar uma carga de um caso de carga para outro. Para fazer isso, abra a caixa de diálogo 'Casos e combinações de carga'. Por exemplo, pode utilizar Adicionar cargas a caso de carga novo ou existente para especificar que a carga deve ser copiada do caso de carga 'Entrada de vento + Y' para o caso de carga existente ' Vento em -Y '. Pode editar a carga clicando com o botão direito do rato no assistente de cargas para a carga de vento na direção -Y no Navegador. Depois, o sinal na fórmula para o tamanho da carga tem de ser ajustado.

A entrada das cargas e a definição das combinações de cargas estão agora completas e o utilizador pode continuar com a análise dos resultados.

Capítulo principal