496x
003767
2024-01-09

使用公式输入荷载

通过风荷载,它可以帮助您定义全局参数并在公式中使用它们。

定义参数

您可以通过表格工具栏中的 全局参数 编辑全局参数。 对于风荷载的输入,风荷载与速度压力 qp、基本力系数 cf 和完整系数 phi 有关,并且可以输入到表格中。

在公式中使用参数

选择荷载工况'Win in + Y ' 并打开一个新的荷载向导' 杆件荷载来自面荷载'。 荷载方向为Y 方向

提示

荷载大小可以通过公式输入,方法是点击输入栏中的箭头,然后选择'编辑公式'。 在打开的对话框中,您可以指定公式。

例如,对于风荷载,计算公式为qp * cf * phi

在'几何'选项卡中,您可以依次选择桥的两个侧面。 确认后显示新的荷载。

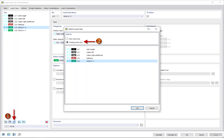
复制荷载

您可以将荷载从一个荷载工况复制到另一个荷载工况。 打开'荷载工况和组合'对话框。 例如,您可以使用 将荷载添加到新建或现有荷载工况中 来指定将荷载从'风荷载工况+Y'复制到现有的荷载工况'风洞-Y方向'中。 在导航器的 -Y 方向风荷载向导上单击鼠标右键可以编辑荷载。 然后必须在此处调整公式中的荷载大小的符号

现在已经完成了荷载的输入和荷载组合的定义,可以继续分析结果。

上级章节