489x
003767
09.01.2024

Saisie d'une charge à l'aide d'une formule

L'objectif est de vous montrer comment définir des paramètres globaux et les utiliser dans des formules à l'aide d'une charge de vent.

Définition des paramètres

Vous pouvez modifier les paramètres globaux via Paramètres globaux dans la barre d'outils du tableau. Pour l'entrée de la charge de vent, la pression dynamique qp, le coefficient de force cf et le coefficient de solidité phi sont importants et peuvent être entrés dans le tableau.

Utilisation des paramètres dans une formule

Sélectionnez le cas de charge « Vent en +Y » et ouvrez un nouvel assistant de charge « Charge surfacique en charges de barre ». La charge agit en direction Y.

Astuce

La taille de charge peut être entrée via une formule en cliquant sur la flèche dans la zone de texte et en sélectionnant « Modifier la formule ». Dans la boîte de dialogue qui s'ouvre, vous pouvez spécifier la formule.

Pour la charge de vent, ce serait qp * cf * phi, par exemple.

Dans l'onglet « Géométrie », vous pouvez sélectionner les deux surfaces latérales du pont l'une après l'autre. Après confirmation, la nouvelle charge est affichée.

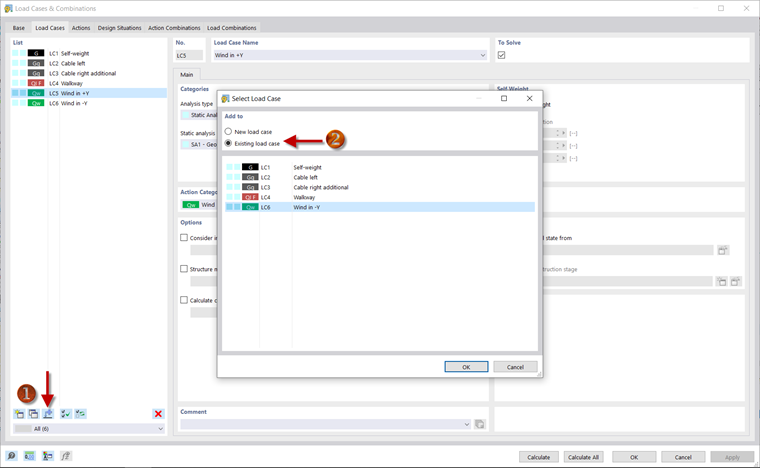
Copie des charges

Vous pouvez copier une charge d'un cas de charge à un autre. Pour ce faire, ouvrez la boîte de dialogue « Cas de charge et combinaisons ». Par exemple, vous pouvez utiliser le bouton Ajouter des charges au cas de charge nouveau ou existant pour spécifier que la charge doit être copiée du cas de charge « Vent en +Y » dans le cas de charge existant « Vent en -Y ». Vous pouvez modifier la charge en cliquant avec le bouton droit de la souris sur l'assistant de charge pour la charge de vent dans la direction -Y dans le navigateur. Le signe dans la formule pour la taille de charge doit alors être ajusté à cet endroit.

La saisie des charges et la définition des combinaisons de charges sont maintenant terminées et vous pouvez continuer avec l'analyse des résultats.