496x
003767
9.1.2024

Zadejte zatížení pomocí vzorce

Ukazujeme, jak lze na základě zatížení větrem definovat globální parametry a použít je ve vzorcích.

Zadání parametrů

Globální parametry lze upravit pomocí tlačítka Globální parametry v panelu nástrojů tabulky. Pro zadání zatížení větrem jsou relevantní rychlostní tlak qp, součinitel základní síly cf a součinitel úplnosti phi, které lze zadat v tabulce.

Použití parametrů ve vzorci

Vyberte zatěžovací stav 'Vítr + Y ' a otevřete nový asistent zatížení ' Zatížení na prut od zatížení od plochy '. Směr zatížení je směr Y.

Tip

Velikost zatížení lze zadat pomocí vzorce kliknutím na šipku ve vstupním poli a výběrem ' Upravit vzorec '. V dialogu, který se otevře, můžeme zadat vzorec.

Například pro zatížení větrem by to bylo qp * cf * phi.

V záložce 'Geometrie' lze postupně vybrat obě boční plochy mostu. Po potvrzení se zobrazí nové zatížení.

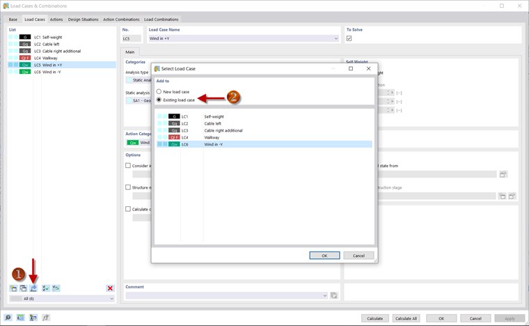
Kopírovat zatížení

Zatížení lze zkopírovat z jednoho zatěžovacího stavu do druhého. Za tímto účelem otevřete dialog 'Zatěžovací stavy a kombinace'. Pomocí Přidat zatížení do nového nebo existujícího zatěžovacího stavu lze například určit, že se má zatížení zkopírovat ze zatěžovacího stavu 'Vítr - + Y' do stávajícího zatěžovacího stavu ' Vítr -Y '. Zatížení lze upravit kliknutím pravým tlačítkem myši na asistenta zatížení větrem ve směru -Y v navigátoru. Zde je třeba upravit znaménko ve vzorci pro velikost zatížení.

Zadání zatížení a zadání kombinací zatížení jsou nyní hotové a můžeme pokračovat v analýze výsledků.