496x
003767
2024-01-09

Entering Load Using Formula

The wind load will be used to show how you can define global parameters and use them in formulas.

Defining Parameters

You can edit the global parameters using the Global Parameters button in the table's toolbar. For the wind load input, the velocity pressure qp, the force coefficient cf, and the solidity coefficient phi are relevant, and can be entered in the table.

Using Parameters in Formula

Select the "Wind in +Y" load case and open a new load wizard "Member Load from Surface Load". The load acts in the Y direction.

Tip

You can enter the load size via a formula by clicking the arrow in the text box and selecting "Edit Formula". In the dialog box that appears, you can specify the formula.

For the wind load, for example, this would be qp * cf * phi.

In the "Geometry" tab, you can select both side surfaces of the bridge one by one. After the confirmation, the new load is displayed.

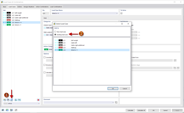
Copying Loads

You can copy a load from one load case to another. To do this, open the "Load Cases and Combinations" dialog box. For example, you can use the Add Loads to New or Existing Load Case button to specify that the load should be copied from the "Wind in +Y" load case into the existing "Wind in -Y" load case. You can edit the load by right-clicking the load wizard for the wind load in the -Y direction in the Navigator. It is then necessary to adjust the sign in the formula for the load size.

The input of the loads and the definition of the load combinations are now complete, and you can continue with the analysis of the results.