- Rozwiązania
- Zaimplementowane normy
- Normy brazylijskie (NBR)
Normy brazylijskie (NBR)
Reguły i normy są ważne. Gdzie planujesz swój projekt i na co musisz zwrócić uwagę? Jeśli chodzi o międzynarodowe normy, programy Dlubal są niezawodnymi partnerami dla klientów z całego świata. W RFEM i RSTAB można znaleźć liczne zintegrowane normy, a odpowiednie rozszerzenia umożliwiają obliczenia konstrukcji stalowych, żelbetowych i drewnianych.
Przedstawiamy przegląd dostępnych w programach norm dla poszczególnych krajów.
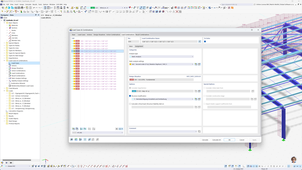
Automatyczne generowanie kombinacji w RFEM 6 i RSTAB 9
Za pomocą zaawansowanych programów do analizy statycznej RFEM 6 i RSTAB 9 tworzenie kombinacji obciążeń i wyników staje się proste i efektywne. Programy te umożliwiają automatyczne generowanie wszystkich wymaganych kombinacji zgodnie z brazylijską normą NBR 8681.
Dzięki tej zautomatyzowanej funkcji nie tylko oszczędzasz cenny czas, ale także zapewniasz, że Twoje obliczenia spełniają aktualne wymagania norm i są przeprowadzane precyzyjnie.
Projektowanie konstrukcji stalowych według ABNT NBR 8800
W Brazylii stan graniczny nośności i użytkowalności dla prętów stalowych oblicza się zgodnie z normą ABNT NBR 8800:2024. Za pomocą oprogramowania Dlubal mogą Państwo przeprowadzać te sprawdzenia łatwo i precyzyjnie.
Dodatek Projektowanie konstrukcji stalowych dla RFEM 6 / RSTAB 9 umożliwia efektywne projektowanie konstrukcji stalowych zgodnie z normą brazylijską oraz zapewnienie spełnienia wszystkich istotnych wymagań normy. Dzięki temu mogą Państwo szybko i niezawodnie planować swoje projekty zgodnie z obowiązującymi brazylijskimi przepisami.
Projektowanie konstrukcji drewnianych wg NBR 7190
Brazylijska norma budowlana dotycząca konstrukcji drewnianych NBR 7190 jest płynnie zintegrowana z programami Dlubal. Dzięki dodatkowemu modułowi Holzbemessung dla RFEM 6 / RSTAB 9, możesz w prosty i efektywny sposób przeprowadzać wymagane weryfikacje nośności i użytkowalności swoich konstrukcji drewnianych zgodnie z tą normą. W ten sposób zapewniasz, że Twoje projekty spełniają brazylijskie standardy i są optymalnie wymiarowane.