- Řešení
- Implementované normy pro statické výpočty
- Brazilské normy (NBR)
Brazilské normy (NBR)
Pravidla a normy jsou důležité. Kde plánujete svůj projekt a na co je třeba dbát? Pokud jde o mezinárodní normy, programy Dlubal jsou spolehlivými pomocníky pro zákazníky z celého světa. Do programů RFEM a RSTAB je integrováno mnoho norem a příslušné addon umožňují návrh ocelových, železobetonových a dřevěných konstrukcí.
Zde najdete přehled norem dostupných v programech pro jednotlivé země.
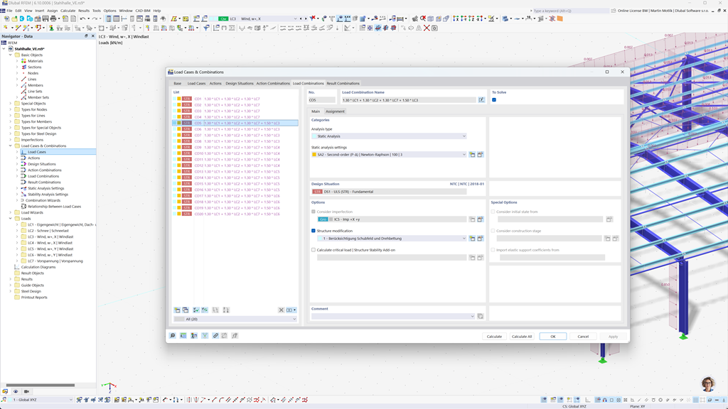
Automatické vytváření kombinací v programech RFEM 6 a RSTAB 9
Díky výkonným programům pro statické výpočty RFEM 6 a RSTAB 9 je vytváření kombinací zatížení a výsledků snadné a efektivní. Tyto programy vám umožňují automaticky generovat všechny potřebné kombinace v souladu s brazilskou normou NBR 8681.
Tato automatizovaná funkce vám nejen ušetří drahocenný čas, ale také zajistí, že vaše výpočty budou v souladu s aktuálními požadavky norem a budou provedeny přesně.
Posouzení ocelových konstrukcí podle ABNT NBR 8800
V Brazílii se mezní stav únosnosti a mezní stav použitelnosti ocelových prutů počítá podle normy ABNT NBR 8800:2024. Pomocí softwaru Dlubal můžete tyto výpočty provádět snadno a přesně.
Addon Posouzení ocelových konstrukcí pro RFEM 6 / RSTAB 9 vám umožňuje efektivně navrhovat ocelové konstrukce podle brazilské normy a zajistit, aby byly splněny všechny příslušné požadavky normy. To vám umožňuje navrhovat vaše projekty rychle a spolehlivě podle platných brazilských předpisů.
Posouzení dřevěných konstrukcí podle NBR 7190
Brazilská norma pro dřevěné konstrukce NBR 7190 je bezproblémově integrována do programů Dlubal. Pomocí addonu Posouzení dřevěných konstrukcí pro RFEM 6 / RSTAB 9 můžete snadno a efektivně provádět potřebné posuzování únosnosti a použitelnosti vašich dřevěných konstrukcí podle této normy. Tím zajistíte, že vaše projekty splňují brazilské standardy a jsou optimálně dimenzované.