- Solutions
- Implemented Structural Design Standards
- Brazilian Standards (NBR)
Brazilian Standards (NBR)
Rules and standards are important. Where do you plan your project and what is it necessary to pay attention to? When it comes to international standards, Dlubal programs are reliable companions for customers from all over the world. Numerous standards are integrated into RFEM and RSTAB, with the corresponding add-ons allowing for the design of steel, reinforced concrete, and timber structures.
Here you will find an overview of the standards available in the programs for the respective countries.
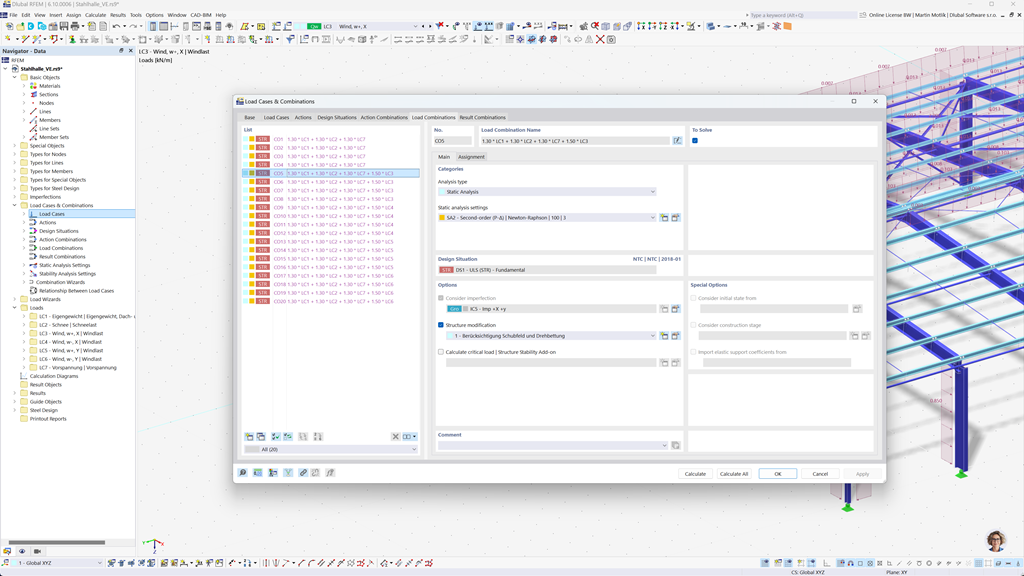
Automatic Generation of Combinations in RFEM 6 and RSTAB 9
Using the powerful structural analysis programs RFEM 6 and RSTAB 9, creating load and result combinations is easy and efficient. These programs allow you to automatically generate all necessary combinations according to the Brazilian standard NBR 8681.
This automated function not only saves you valuable time, but also ensures that your calculations comply with current standard requirements and are performed accurately.
Steel Design According to ABNT NBR 8800
In Brazil, the ultimate limit state and serviceability limit state for steel members are calculated according to the ABNT NBR 8800:2024 standard. With Dlubal software, you can perform these checks easily and accurately.
The Steel Design add-on for RFEM 6 / RSTAB 9 allows you to efficiently design steel structures according to the Brazilian standard and ensure that all relevant requirements of the standard are met. This enables you to design your projects quickly and reliably according to the applicable Brazilian regulations.
Timber Design According to NBR 7190
The Brazilian timber construction standard NBR 7190 is seamlessly integrated into Dlubal programs. Using the Timber Design add-on for RFEM 6 / RSTAB 9, you can easily and efficiently perform the required ultimate and serviceability design checks of your timber structures according to this standard. This ensures that your projects comply with Brazilian standards and are optimally dimensioned.