- Solutions
- Normes de calcul des structures implémentées
- Normes brésiliennes (NBR)
Normes brésiliennes (NBR)
Les règles et normes sont importantes. Où prévoyez-vous de réaliser votre projet et à quoi devez-vous faire attention ? Pour les normes internationales, les logiciels Dlubal sont des outils fiables pour les clients du monde entier. Vous trouverez de nombreuses normes intégrées dans RFEM et RSTAB, tandis que des modules complémentaires correspondants vous permettent de vérifier des structures en acier, en béton armé et en bois.
Vous trouverez ici un aperçu des normes disponibles dans les logiciels pour les différents pays.
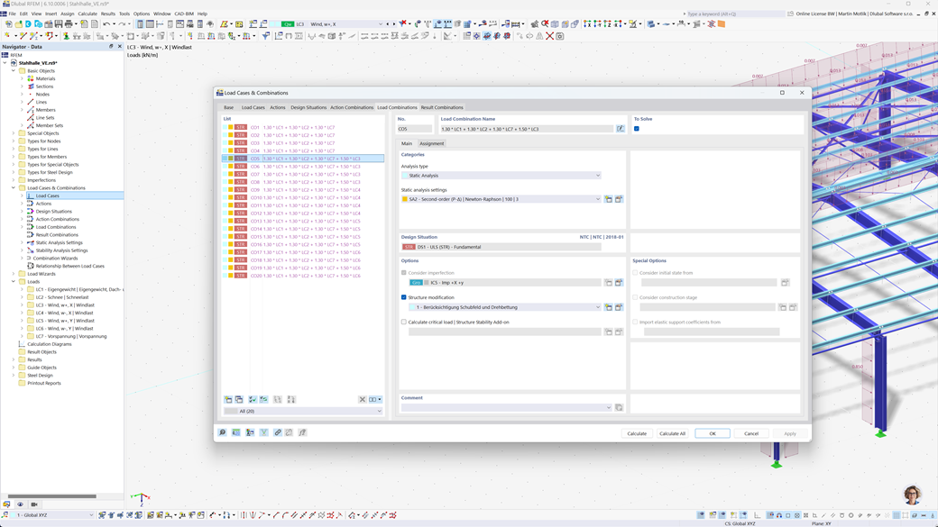
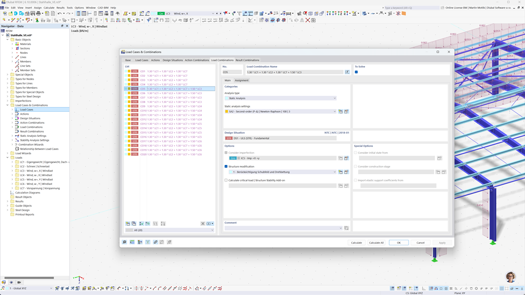
Création automatique de combinaisons dans RFEM 6 et RSTAB 9
Avec les puissants programmes de calcul statique RFEM 6 et RSTAB 9, la création de combinaisons de charges et de résultats est simple et efficace. Ces programmes vous permettent de générer automatiquement toutes les combinaisons nécessaires selon la norme brésilienne NBR 8681.
Grâce à cette fonction automatisée, vous économisez non seulement un temps précieux, mais vous garantissez également que vos calculs sont conformes aux exigences normatives actuelles et exécutés avec précision.
Vérification de l’acier selon ABNT NBR 8800
Au Brésil, l’état limite ultime et l’état limite de service pour les barres en acier sont calculés conformément à la norme ABNT NBR 8800:2024. Avec les logiciels Dlubal, vous pouvez réaliser ces vérifications très facilement et avec précision.
Le complément Vérification de l'acier pour RFEM 6 / RSTAB 9 vous permet de dimensionner efficacement les structures en acier selon la norme brésilienne et de vous assurer que toutes les exigences pertinentes de la norme sont satisfaites. Vous pouvez ainsi planifier vos projets rapidement et de manière fiable conformément aux prescriptions brésiliennes en vigueur.
Vérification du bois selon la NBR 7190
La norme brésilienne pour la construction en bois NBR 7190 est intégrée de manière transparente dans les programmes Dlubal. Avec l'add-on Dimensionnement du bois pour RFEM 6 / RSTAB 9, vous pouvez réaliser de manière simple et efficace les vérifications nécessaires de la capacité portante et de l'aptitude au service de vos constructions en bois conformément à cette norme. Ainsi, vous vous assurez que vos projets sont conformes aux standards brésiliens et sont dimensionnés de manière optimale.