- Lösungen
- Implementierte Statik-Normen
- Brasilianische Normen (NBR)
Brasilianische Normen (NBR)
Regeln und Normen sind wichtig. Wo planen Sie Ihr Projekt und worauf müssen Sie achten? Bei internationalen Normen sind die Dlubal-Programme verlässliche Begleiter für Kunden aus aller Welt. Zahlreiche Normen finden Sie in RFEM und RSTAB integriert, wobei Ihnen entsprechende Add-Ons die Bemessung von Stahl-, Stahlbeton- und Holzkonstruktionen ermöglichen.
Hier erhalten Sie eine Übersicht, welche Normen in den Programmen für die jeweiligen Länder verfügbar sind.
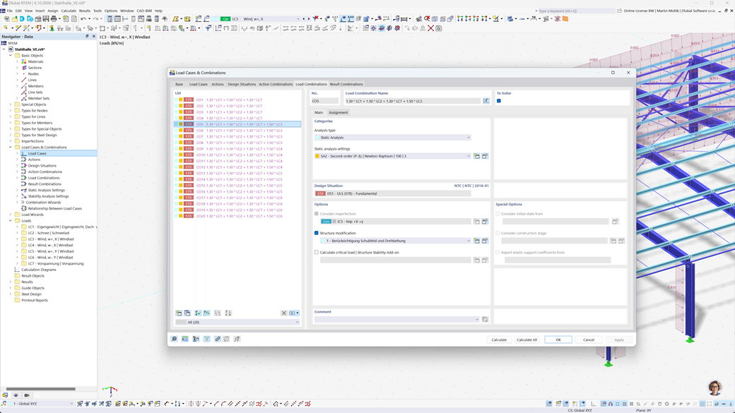
Automatische Bildung von Kombinationen in RFEM 6 und RSTAB 9
Mit den leistungsstarken Statikprogrammen RFEM 6 und RSTAB 9 wird die Erstellung von Last- und Ergebniskombinationen ganz einfach und effizient. Diese Programme ermöglichen es Ihnen, automatisch alle erforderlichen Kombinationen gemäß der brasilianischen Norm NBR 8681 zu generieren.
Durch diese automatisierte Funktion sparen Sie nicht nur wertvolle Zeit, sondern stellen auch sicher, dass Ihre Berechnungen den aktuellen Normanforderungen entsprechen und präzise ausgeführt werden.
Stahlbemessung nach ABNT NBR 8800
In Brasilien wird der Grenzzustand der Tragfähigkeit und Gebrauchstauglichkeit für Stahlstäbe gemäß der Norm ABNT NBR 8800:2024 berechnet. Mit der Dlubal-Software können Sie diese Nachweise ganz einfach und präzise durchführen.
Das Add-On Stahlbemessung für RFEM 6 / RSTAB 9 ermöglicht Ihnen, Stahlkonstruktionen nach der brasilianischen Norm effizient zu bemessen und sicherzustellen, dass alle relevanten Anforderungen der Norm erfüllt werden. So können Sie Ihre Projekte schnell und zuverlässig nach den geltenden brasilianischen Vorschriften planen.
Holzbemessung nach NBR 7190
Die brasilianische Holzbaunorm NBR 7190 ist nahtlos in die Dlubal-Programme integriert. Mit dem Add-on Holzbemessung für RFEM 6 / RSTAB 9 können Sie einfach und effizient die erforderlichen Nachweise für Tragfähigkeit und Gebrauchstauglichkeit Ihrer Holzbaukonstruktionen gemäß dieser Norm durchführen. So stellen Sie sicher, dass Ihre Projekte den brasilianischen Standards entsprechen und optimal dimensioniert sind.