- Soluzioni
- Norme tecniche per le strutture implementate
- Norme brasiliane (NBR)
Norme brasiliane (NBR)
Regole e norme sono importanti. Dove pianifichi il tuo progetto e a cosa devi prestare attenzione? Quando si tratta di norme internazionali, i programmi Dlubal sono compagni affidabili per i clienti di tutto il mondo. Numerose norme si trovano integrate in RFEM e RSTAB, con i relativi add-on che vi consentono di eseguire la verifica di strutture in acciaio, cemento armato e legno.
Qui troverai una panoramica di programmi e relative norme disponibili per i rispettivi paesi.
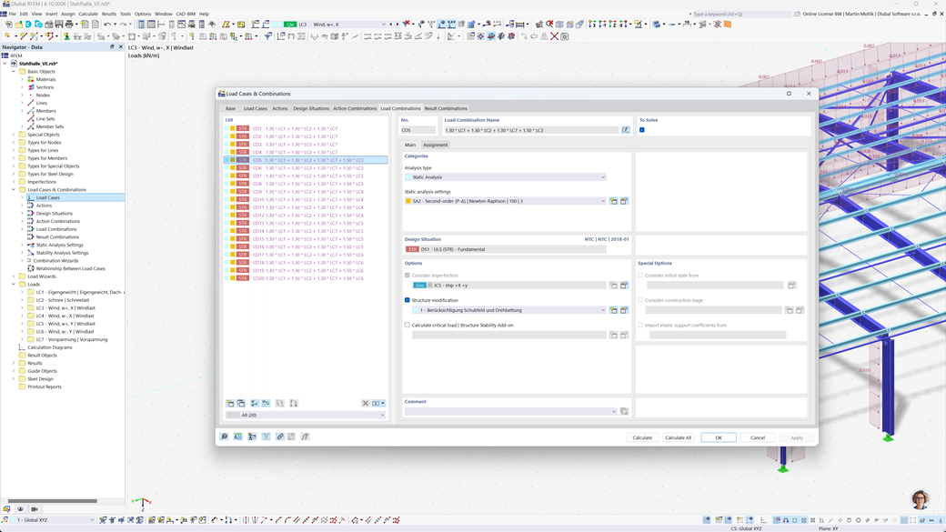
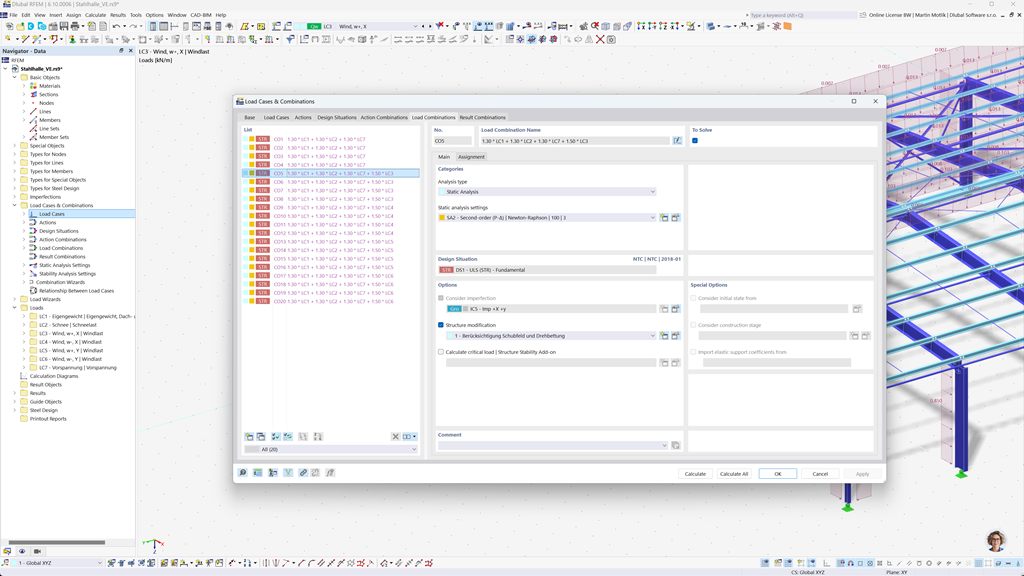
Generazione automatica delle combinazioni in RFEM 6 e RSTAB 9
Con i potenti programmi di calcolo strutturale RFEM 6 e RSTAB 9, la creazione di combinazioni di carico e di risultato diventa semplice ed efficiente. Questi programmi consentono di generare automaticamente tutte le combinazioni necessarie secondo la norma brasiliana NBR 8681.
Grazie a questa funzione automatizzata, non solo risparmierete tempo prezioso, ma vi assicurerete anche che i vostri calcoli siano conformi ai requisiti normativi attuali ed eseguiti con precisione.
Verifica acciaio secondo ABNT NBR 8800
In Brasile lo stato limite ultimo e lo stato limite di esercizio per le aste in acciaio vengono calcolati secondo la norma ABNT NBR 8800:2024. Con il software Dlubal, potete eseguire queste verifiche in modo semplice e preciso.
L’Add-On Progettazione acciaio per RFEM 6 / RSTAB 9 vi consente di progettare in modo efficiente le strutture in acciaio secondo la norma brasiliana e di garantire che tutti i requisiti pertinenti della norma siano soddisfatti. In questo modo potete pianificare i vostri progetti in modo rapido e affidabile nel rispetto delle normative brasiliane vigenti.
Verifica legno secondo NBR 7190
La norma brasiliana per le costruzioni in legno NBR 7190 è integrata senza soluzione di continuità nei programmi Dlubal. Con il componente aggiuntivo Dimensionamento del legno per RFEM 6 / RSTAB 9, è possibile eseguire in modo semplice ed efficiente le verifiche richieste per la resistenza e l'usabilità delle vostre strutture in legno secondo questa norma. In questo modo, si garantisce che i vostri progetti siano conformi agli standard brasiliani e ottimamente dimensionati.