1300x
002171
2021-09-08

钢结构设计模块

与附加模块 RF-/STEEL EC3 (RFEM 5/RSTAB 8) 相比,在 RFEM 6 / RSTAB 9 的钢结构设计模块中增加了以下新功能:

  • 除了中国规范 GB 50017 外,还集成了其他国际规范(例如欧洲规范 EC3、AISC 360、CSA S16、SP 16.13330)
  • Berücksichtigung der Feuerverzinkung (DASt-Richtlinie 027) beim Brandschutznachweis nach EN 1993-1-2
  • 在剪切屈曲分析中可以提供横向加劲肋的输入选项
  • 可对空心截面进行弯扭屈曲验算(例如空心矩形截面)
  • 自动检测对设计计算有效的杆件或杆件集(例如自动停用具有无效材料的杆件或包含在杆件集中的杆件)
  • 可以为每根杆件单独调整设计设置
  • 以图形方式显示毛截面或有效截面中的结果
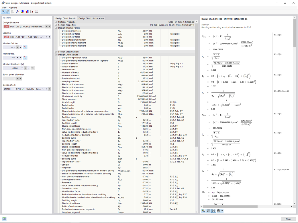
  • 输出设计验算中所使用的公式(包括规范中的公式)

链接


;