962x
001887
09-08-2024

Modelado de una conexión de chapa frontal simple en RFEM 6

En este artículo, aprenderá a modelar una conexión de chapa frontal simple en RFEM 6.

En RFEM 6 y el complemento Uniones de acero correspondiente, es posible considerar secciones huecas circulares. Estos tipos de secciones se someten a un análisis exhaustivo utilizando el método de segmentación de última generación en el submodelo de la unión de acero. Por lo tanto, puede ajustar y personalizar fácilmente la configuración de la segmentación en la configuración de Uniones de acero según sus requisitos exactos.

Con la capacidad de modelar secciones de perfiles huecos circulares, ahora se pueden crear muchas conexiones desde el cálculo de acero en el complemento Uniones de acero. Estas incluyen, por ejemplo, conexiones de celosía soldadas con un plano de conexión de cordón plano, conexiones del mismo tipo con una cartela de refuerzo, conexiones atornilladas de chapa frontal, conexiones frontales de CHS con CHS, etc. (Image 01).

En este artículo, aprenderá cómo crear una de estas conexiones; es decir, se modelará una conexión atornillada de chapa frontal utilizando un ejemplo práctico. La creación de este tipo de conexión se aplica a la conexión de acero entre las barras de la cercha del pórtico de acero que se muestra en la figura 02.

Primero, debe saber que en RFEM 6 puede modelar conexiones de acero en la ventana "Nueva unión de acero". Tenga en cuenta que esto solo es posible si el complemento Uniones de acero se ha activado de antemano en los "Datos básicos". La ventana "Nueva unión de acero" se puede abrir haciendo clic con el botón secundario en el nudo al que se va a asignar la unión o mediante el navegador Datos (figura 03).

De cualquier manera, se abrirá la ventana "Nueva unión de acero" como se muestra en la Imagen 04. Tenga en cuenta que si abre la ventana a través del navegador Datos, debe especificar el nudo destinado al modelado y diseño en la sección "Asignado al nudo". Tan pronto como asigne un nudo de cálculo (es decir, el nudo núm. 101 en este modelo), el programa asigna todas las barras asociadas con el nudo y las agrupa en grupos separados (Imagen 04).

De esta manera, las barras con propiedades idénticas se agrupan para que también pueda ver estas agrupaciones en la pestaña "Barras" (Imagen 05). Esta pestaña administra la configuración detallada de las barras asociadas con el nudo, como su tipo ("terminal" o "continuo") y la forma de apoyo.

Sin embargo, la pestaña más interesante para este artículo es la pestaña "Componentes", donde se agregan los componentes y, por lo tanto, se modela la conexión. Aquí puede agregar los componentes deseados al principio y/o al final de la lista simplemente seleccionándolos en la ventana "Seleccionar componente", como se muestra en la Imagen 06. Como muestra la imagen, el primer componente que se debe seleccionar para la conexión de interés es el componente "Unión de chapas entre sí".

Para crear correctamente la conexión de la chapa frontal, se debe ajustar la configuración del componente. Por ejemplo, en la sección "Placa", se pueden redefinir las propiedades de la placa como el material, el espesor, el ancho, la longitud y las desviaciones. Para este componente, las propiedades se definen como se muestra en la Imagen 07. Las soldaduras se establecen en "Soldadura en ángulo - lado frontal" con una dimensión de 5 mm y el número de tornillos se establece en cero, pero esto solo se debe a que los tornillos se alinearán más tarde.

A continuación, desea cambiar la forma de la placa de rectangular a redonda. Para hacer esto, debe agregar el "Editor de placas" (Imagen 08), que se puede seleccionar de la misma manera que se mostró anteriormente para el componente "Unión de chapas entre sí".

En el componente "Editor de placas", la configuración de modificación ahora incluye la selección de la placa a modificar (en este caso, Placa 1) y el tipo de operación a aplicar. Como desea redondear la placa, esta última se establece en "Redondeo" con un radio de 200 mm (la mitad de la dimensión de la placa), que se establece en la sección "Configuración de redondeo" (Imagen 09).

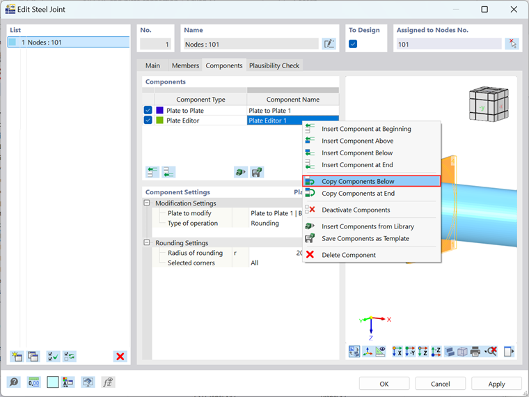
Tenga en cuenta que la conexión consta de dos placas, por lo que necesita agregar otro editor de placas para la Placa 2. Alternativamente, puede simplemente copiar el componente "Editor de placas" que acaba de definir haciendo clic con el botón secundario sobre él y seleccionando "Copiar componentes debajo" (Imagen 10). Una vez que se copia el componente, debe cambiar la configuración y definir la Placa 2 como la placa a modificar (Imagen 11).


Finalmente, se debe agregar un último componente para modelar la conexión de la chapa frontal; estos son los "Medios de fijación". Este componente se puede insertar en la lista de componentes de la misma manera que los otros componentes utilizados hasta ahora (Imagen 12).

La imagen 13 muestra la configuración del medio de fijación que se debe ajustar para modelar correctamente la conexión de la chapa frontal. Además de definir las Placas 1 y 2 como componentes para conectar (en la sección "Para conectar"), debe definir y organizar los tornillos correctamente. Esto incluye la configuración del diámetro de los tornillos, el patrón de disposición (que puede ser ortogonal, polar o definido por coordenadas), el radio en el que se deben disponer los tornillos, su número y los ángulos entre ellos, así como considerar si los tornillos están precargados o no y si el plano de cortante está en la rosca. Como muestra la imagen, se definen ocho tornillos M16 como polares con un radio de 160 mm y un ángulo de 45 grados entre cada uno de ellos.

La conexión ahora está modelada y se puede examinar en detalle abriendo la vista real. Esto se hace haciendo clic con el botón secundario en la vista previa de la conexión en la parte derecha de la ventana de diálogo y seleccionando la opción "Abrir vista real" (figura 14).



Seminario web | Uniones con perfiles de secciones circulares huecas en RFEM 6


Autor

La Sra. Kirova es responsable de la creación de artículos técnicos y proporciona soporte técnico a los clientes de Dlubal.

Enlaces
Descargas


;