962x
001887
09.08.2024

Modélisation d’un assemblage par platine d’about simple dans RFEM 6

Dans cet article, vous apprendrez à modéliser un assemblage par platine d’about simple dans RFEM 6.

RFEM 6 et le module complémentaire Assemblages acier permettent de considérer des sections creuses circulaires. Ces types de sections sont soumis à une analyse approfondie selon la méthode de segmentation de pointe dans le sous-modèle d’assemblage en acier. Vous pouvez donc facilement ajuster et adapter les paramètres de segmentation dans la configuration des assemblages acier à vos besoins exacts.

Avec la possibilité de modéliser des sections creuses circulaires, de nombreux assemblages de la vérification de l’acier peuvent désormais être créés dans le module complémentaire Assemblages acier. Comme par exemple les assemblages de treillis soudés avec un plan d'assemblage de membrure plat, les assemblages du même type avec un gousset de renforcement, des assemblages boulonnés avec platine, des assemblages CHS-CHS avant-latéral, etc. (Figure 01).

Dans cet article, vous apprendrez à créer l’un de ces assemblages : un assemblage par platine d’about boulonné sera modélisé à l’aide d’un exemple pratique. La création de ce type d’assemblage a été appliquée à l’assemblage en acier entre les barres du portique en acier illustré sur la Figure 02.

Tout d’abord, vous devez savoir que dans RFEM 6, vous pouvez modéliser des assemblages acier dans la fenêtre « Nouvel assemblage acier ». Veuillez noter que cela n’est possible que si le module complémentaire Assemblages acier a été activé au préalable dans les « Données de base ». La fenêtre « Nouvel assemblage acier » peut être ouverte en cliquand-droit sur le nœud auquel l’assemblage doit être assigné ou via le navigateur de données (Figure 03).

Dans les deux cas, la fenêtre « Nouvel assemblage acier » apparait, comme le montre la Figure 04. Notez que si vous ouvrez la fenêtre via le Navigateur-Données, vous devez spécifier le nœud destiné à la modélisation et à la vérification dans la section « Assigné aux nœuds ». Dès que vous assignez un nœud de calcul (c’est-à-dire le nœud n° 101 dans ce modèle), le logiciel assigne toutes les barres associées au nœud et les regroupe dans des groupes distincts (Figure 04).

De cette manière, les barres ayant des propriétés identiques sont regroupées afin que ces regroupements puissent également être visibles dans l’onglet « Barres » (Figure 05). Cet onglet permet de gérer les paramètres détaillés des barres associées au nœud, leur type (« extrémités » ou « continues ») et leur type d’appui.

Cependant, l’onglet le plus intéressant de cet article est l’onglet « Composants », avec lequel les composants sont ajoutés et l’assemblage modélisé. Vous pouvez ajouter les composants souhaités au début et/ou à la fin de la liste en les sélectionnant simplement dans la fenêtre « Sélectionner le composant », comme le montre la Figure 06. Comme le montre l’image, le premier composant à sélectionner pour l’assemblage concerné est le composant « Platine sur platine ».

Les paramètres du composant doivent être ajustés afin de créer correctement l’assemblage par platine d’about. Par exemple, dans la section « Plaque », les propriétés de platine telles que le matériau, l’épaisseur, la largeur, la longueur et les décalages peuvent être redéfinies. Les propriétés de ce composant sont définies comme le montre la Figure 07. Les soudures sont définies sur « Soudure d’angle – avant » avec une dimension de 5 mm et le nombre de boulons est défini à zéro, car les boulons seront ajustés plus tard.

Ensuite, la forme de la platine est à modifier, de rectangulaire à circulaire. Pour cela, vous devez ajouter l'« Éditeur de plaque » (Figure 08), qui peut être sélectionné comme affiché précédemment pour le composant « Platine sur platine ».

Dans le composant « Éditeur de plaque », les paramètres de modification incluent désormais la sélection de la plaque à modifier (dans ce cas, la platine 1) et le type d’opération à appliquer. La platine étant à arrondir, cette dernière option est définie sur « Arrondi » avec un rayon de 200 mm (moitié de la dimension de la platine), défini dans « Paramètres de l’arrondi » (Figure 09).

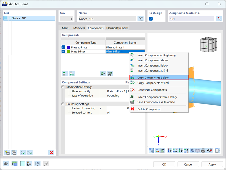
Gardez à l’esprit que l’assemblage se compose de deux platines, vous devez donc ajouter un autre éditeur de plaque pour la platine 2. Vous pouvez également copier le composant « Éditeur de plaque » que vous venez de définir en cliquant-droit dessus et en sélectionnant « Copier les composants en dessous » (Figure 10). Une fois le composant copié, vous devez modifier les paramètres et définir la platine 2 comme plaque à modifier (Figure 11).


Enfin, un dernier composant doit être ajouté pour la modélisation de l’assemblage par platine d’about : les « Connecteurs ». Ce composant peut être inséré dans la liste des composants de la même manière que les autres composants utilisés jusqu’à présent (Figure 12).

La Figure 13 montre les paramètres des connecteurs qui doivent être ajustés pour modéliser correctement l’assemblage par platines d’about. En plus de définir les plaques 1 et 2 comme composants à assembler (dans la section « À connecter »), vous devez définir et disposer les boulons correctement. Il s’agit notamment de définir le diamètre des boulons, leur disposition (qui peut être orthogonale, polaire ou définie par des coordonnées), le rayon dans lequel les boulons doivent être disposés, leur numéro et les angles entre eux, ainsi que la considération si le boulon est précontraint ou non et si le plan de cisaillement se trouve dans le filetage. Comme le montre la figure, huit boulons M16 sont définis comme polaires avec un rayon de 160 mm et un angle de 45 degrés entre chacun d’entre eux.

L'assemblage est maintenant modélisé et peut être examiné en détail en ouvrant RealView. Pour cela, cliquez-droit sur l’aperçu de l'assemblage dans la partie droite de la fenêtre de dialogue et sélectionnez l’option « Ouvrir RealView » (Figure 14).



Webinaire | Assemblages avec des sections creuses circulaires dans RFEM 6


Auteur

Elle est responsable de la création d'articles techniques et fournit un support technique aux clients de Dlubal Software.

Liens
Téléchargements


;