354x
001999
2025-12-01

Análise de deformações não lineares de viga contínua de betão armado considerando fluência

Este artigo examina o cálculo de deformações não lineares de uma viga de concreto armado de dois vãos, considerando a fluência e a formação de fissuras. Com base em um modelo de elementos finitos com material de concreto não linear, determina-se de forma realista as deflexões, distribuições de tensões e o efeito de Tension Stiffening. Em comparação, o complemento de dimensionamento de concreto mostra as diferenças entre a abordagem analítica de rigidez substituta e a análise detalhada por elementos finitos. O artigo explica a consideração de cargas de curta e longa duração, bem como os impactos na situação de dimensionamento característica.

1. Dados de entrada

Geometria

  • O sistema estrutural:

Sistema: Viga contínua de dois vãos Vão do campo 1: l1 = 5,0 m Vão do campo 2: l2 = 4,0 m

  • Dimensões da seção transversal:

Largura: b = 1000 mm Altura: h = 160 mm

  • Propriedades de dimensionamento:
    • Cobrimento nominal cnom = 22,0 mm
    • Armadura longitudinal existente: A armadura está disposta simetricamente na parte superior e inferior da seção transversal. Em ambas as camadas superior e inferior existem 22 barras com um diâmetro de 6,0 mm (As,lado = 6,22 cm2).

Carga

Os dois campos estão submetidos a uma carga permanente, e cada campo é adicionalmente carregado com uma carga variável:

  • LC1: Caso de carga Peso próprio: gk = 1,6 kN/m
  • LC2: Caso de carga Carga acidental no campo 1: q1,k = 5,0 kN/m
  • LC3. Caso de carga Carga acidental no campo 2: q2,k = 5,0 kN/m

Para o cálculo das deformações, apenas a situação de dimensionamento quase-permanente é relevante. Daí resultam as seguintes três combinações de carga:

  • CC1 = LC1 + 0,60 × LC2
  • CC2 = LC1 + 0,60 × LC2 + 0,60 × LC2
  • CC3 = LC1 + 0,60 × LC3

Materiais

Primeiramente são adotados da biblioteca de materiais concreto da classe C20/25 e aço reforçado da classe B500S(A). Para o tipo de material Concreto o modelo de material não linear Anisotrópico | Danos é bem adequado para o cálculo de deformações. Para o tipo de material Aço Reforçado deve ser selecionado o modelo de material não linear Isotrópico | Plástico apropriado.

  • Concreto C20/25

Assim que o modelo de material é configurado, mostra-se a aba específica "Anisotrópico | Danos": Definição do diagrama: No contexto deste exemplo, deve-se realizar um cálculo de deformação; portanto pode-se usar o diagrama "SLE | Valores (Médios) para Flecha".

Zona compressão: Para a análise não-linear, a zona de compressão é representada com o tipo de diagrama "Parabólico" (segundo 3.1.5) e a resistência de compressão fcm.

Rigidez à tração: Para a rigidez à tração (Tension Stiffening), a abordagem via resistência remanescente à tração do concreto (Quast | Concreto) é escolhida.

Na zona de tração, um diagrama parabólico-retangular é definido. Antes da fissuração, a curva segue uma forma parabólica, onde o concreto contribui plenamente. A resistência à tração teórica do concreto fct,R no primeiro fissuramento é assumida como \( f_{ct,R} = k \cdot f_{ct} = 0,6 \cdot 2.200 = 1.320~\text{N/mm}^2 \) (com uma deformação teórica de fissuração εcr,R de 0.1‰). Assim que essa deformação de fissuração é excedida, a resistência à tração do concreto diminui, e a curva tensão-deformação se achata.

A resistência à tração do concreto fct,R não é uma constante, mas depende da deformação da fibra de aço principal no componente. Ela diminui linearmente quando a deformação de fissuração εcr,R é excedida e reduz-se completamente a zero assim que a deformação de escoamento εs do aço da armadura é atingida.

Essa dependência entre a resistência à tração do concreto e a deformação do aço é descrita pelo fator VMB. Para a zona ε > εcr,R, a linha tensão-deformação na zona de tração pode ser descrita com a seguinte equação: \( \sigma_c = VMB \cdot f_{ct,R} \)

Antes da fissuração (εs < εcr), o fator de redução VMB permanece em 1,0, o que significa que o concreto mantém sua participação total na zona de tração e a resistência à tração não é reduzida. Ainda não há redução de contribuição, pois o concreto ainda não está fissurado. Após atingir a deformação de fissuração (εcr), o concreto começa a perder sua rigidez à tração. O fator de redução VMB diminui. Dependendo do expoente de decaimento nvmb, a redução ocorre de forma diferente: nvmb = 1,0: Redução linear. nvmb = 2,0: Redução mais rápida e acentuada. Após atingir o limite de escoamento do aço da armadura, a armadura assume toda a tensão de tração, e o concreto não contribui mais com rigidez à tração. O fator de redução VMB atinge 0.

Sugestão

Uma descrição mais detalhada da rigidez à tração bem como os fundamentos teóricos para o dimensionamento não linear podem ser encontrados no Documento de Dimensionamento de Concreto Manual Online.

  • Aço Reforçado B500S(A)

Para o aço reforçado também é possível configurar o tipo de diagrama na aba específica. Neste exemplo, o tipo de diagrama padrão é usado.

  • Fluência e Retração:

A fluência é inicialmente ativada no material concreto na aba Propriedades dependentes do tempo do concreto. As configurações específicas para fluência são então armazenadas na aba Propriedades avançadas dependentes do tempo do concreto:

A retração não é investigada mais adiante: Devido à quase simetria da armadura no campo 1 e à pequena diferença de armadura no campo 2, as curvaturas de retração contribuem de forma insignificante para a deformação total. A retração é, portanto, desativada.

Configurações da análise estática

Para o cálculo de deformação não linear, as seguintes configurações são usadas:

  • Tipo de análise: A fluência é representada linearmente através de uma linha tensão-deformação modificada. Os valores de deformação do concreto são multiplicados pelo fator (1 + φef). O tipo de análise a ser usado é "Análise estática | Fluência e Retração (linear)"
  • Modificação estrutural: Para que a rigidez da armadura já seja considerada na análise, a armadura deve ser ativada via uma modificação estrutural para concreto armado.
  • Tempos de carga de fluência: Na seção "Tempos", a definição dos tempos de carga é realizada.

Configurações de malha de elementos finitos

O comprimento dos elementos finitos pretendido foi configurado para 100 mm. Adicionalmente, a malha de EF da seção transversal para análise não linear é fornecida com um fator de deslocamento de 0,50, de modo que na secção transversal surge uma malha de EF mais fina, que permite um cálculo mais preciso do estado de tensão.

2. Resultados

A deformação a partir do cálculo não linear considerando o efeito da fluência resulta em uma deflexão de 18,2 mm no campo 1 na posição x=2,20m.

A representação das tensões básicas σx ao longo da barra evidencia que a tensão de tração no campo 1 e na região do apoio atinge um valor máximo de 1.247 N/mm2. A distribuição de tensões na seção transversal na posição x=2,20 m é ilustrada por um corte:

Comparação com os resultados do complemento de dimensionamento de concreto

Um cálculo de deformação com o complemento de dimensionamento de concreto resulta em uma deflexão de 25,6 mm na posição x = 2,20 m.

Sugestão

Uma explicação da abordagem de cálculo para o cálculo de deformação do complemento de dimensionamento de concreto pode ser encontrada neste Artigo da Base de Conhecimento.

Uma análise mais detalhada do cálculo no complemento mostra que para a determinação do dano através do coeficiente de distribuição ζ as tensões da carga de curto prazo (sem influência de fluência) são determinantes:

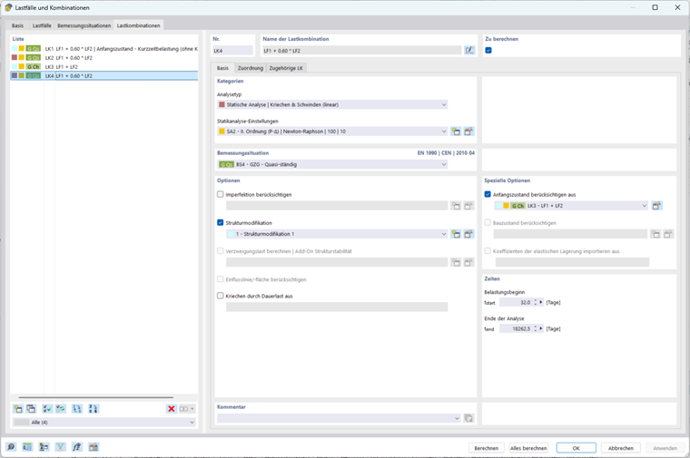
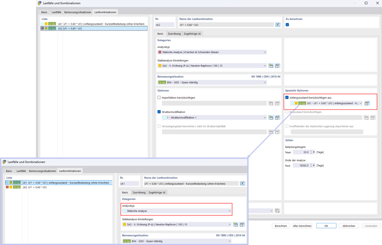
Para também considerar os efeitos da carga de curto prazo no cálculo não linear, pode-se usar a função "Considerar estado inicial". Primeiro, é criada uma combinação de carga que não considera fluência. Esta combinação de carga é então adotada como estado inicial na combinação de carga principal:

Com essas configurações, obtém-se uma deflexão de 22,3 mm.

  • Cálculo de deformação para a situação de dimensionamento quase-permanente com estado fissurado baseado nas cargas associadas à situação de dimensionamento SLE

Para o cálculo de deformação na situação de dimensionamento quase-permanente, é possível considerar o estado fissurado determinante das combinações de carga associadas (Quase-permanente LC, Frequente LC) (mais informações podem ser encontradas no seguinte Artigo da Base de Conhecimento).

Este é o caso, por exemplo, quando no início do período de serviço a combinação de carga frequente ou característica é determinante, e posteriormente até o final do período de serviço a ação quase-permanente atua.

Isso pode ser facilmente configurado no complemento de dimensionamento de concreto ativando a opção correspondente na configuração de capacidade de serviço.

Neste exemplo, o dano da combinação de carga quase-permanente é determinante para o cálculo de deformação na combinação de carga característica. A deflexão máxima da combinação de carga característica no complemento de concreto é de 30,6 mm:

A opção "Considerar estado inicial" de outra combinação de carga é novamente usada para considerar o dano da combinação de carga característica:

Obtém-se uma deflexão de 25,6 mm:

3. Comparação dos resultados

Situação de carga Análise não linear (ANL) Complemento de dimensionamento de concreto Proporção (ANL / Complemento)
Consideração do dano por carga de curto prazo 22,3 25,6 0,87
Consideração do dano por ação característica 25,6 30,6 0,84
A diferença entre a análise não linear e a abordagem de rigidez substituta no complemento de dimensionamento de concreto pode ser explicada da seguinte forma: o complemento usa um material linear-elástico e realiza o cálculo analiticamente através de toda a seção transversal. O dano é considerado por um coeficiente de distribuição global, fazendo com que os resultados sejam tendencialmente conservadores. Em contrapartida, o cálculo não linear baseia-se em um modelo MEF com um modelo de material de concreto não linear. O dano é aqui determinado individualmente para cada elemento da seção transversal, e efeitos como o Tension Stiffening podem ser considerados localmente. Assim, a fissuração e a distribuição de tensões são modeladas de forma significativamente mais realista.

4. Considerações finais

O cálculo não linear de deformações de uma viga de concreto armado de dois vãos considerando a fluência mostra claramente as diferenças em relação às abordagens clássicas lineares no complemento de dimensionamento de concreto. A análise não linear possibilita uma modelagem realista da distribuição de tensões na seção transversal, especialmente na zona de tração após fissurações, e considera localmente o efeito do Tension Stiffening para cada elemento na seção transversal. Paralelamente, o complemento de dimensionamento de concreto oferece uma abordagem confiável, simples e particularmente confortável: permite considerar efeitos de cargas de curto prazo assim como efeitos de cargas permanentes nas situações de dimensionamento características (e também frequentes).


Autor

O Sr. Boukraa é responsável pelo desenvolvimento e pela garantia de qualidade na área de concreto armado.



;