354x
001999
01-12-2025

Análisis de deformaciones no lineales de viga de hormigón armado de dos vanos considerando fluencia

Este artículo investiga el cálculo de la deformación no lineal de una viga de hormigón armado de dos vanos considerando la fluencia y la fisuración. Se determinan de manera realista las deflexiones, las distribuciones de tensión y el efecto del tension stiffening mediante un modelo FE con material de hormigón no lineal. En comparación, el complemento de dimensionamiento de hormigón muestra las diferencias entre el enfoque analítico de rigidez equivalente y el análisis detallado de elementos finitos. El artículo explica la consideración de cargas a corto y largo plazo, así como los efectos sobre la situación de dimensionamiento característica.

1. Datos de entrada

Geometría

  • El sistema estático:

Sistema: Viga de dos tramos
Luz del tramo 1: l1 = 5.0 m
Luz del tramo 2: l2 = 4.0 m

  • Dimensión de la sección transversal:

Ancho: b = 1000 mm
Altura: h = 160 mm

  • Propiedades de diseño:
    • Recubrimiento de concreto cnom = 22.0 mm
    • Armadura longitudinal existente: La armadura está dispuesta simétricamente en la parte superior e inferior de la sección transversal. En la capa superior e inferior hay 22 barras con un diámetro de 6.0 mm cada una (As,Lado = 6.22 cm2).

Carga

Los dos tramos están sometidos a una carga permanente, y cada tramo está adicionalmente sometido a una carga variable:

  • LF1: Caso de carga peso propio: gk = 1.6 kN/m
  • LF2: Caso de carga carga de tráfico en el tramo 1: q1,k = 5.0 kN/m
  • LF3. Caso de carga carga de tráfico en el tramo 2: q2,k = 5.0 kN/m

Para el cálculo de las deformaciones, solo es determinante la situación de diseño cuasi-permanente. Esto resulta en las siguientes tres combinaciones de carga:

  • LK1 = LF1 + 0.60 × LF2
  • LK2 = LF1 + 0.60 × LF2 + 0.60 × LF2
  • LK3 = LF1 + 0.60 × LF3

Materiales

De la biblioteca de materiales se utilizan inicialmente concreto de clase C20/25 y acero de refuerzo de clase B500S(A). Para el tipo de material Concreto es adecuado el modelo de material no lineal Anisotrópico | Daño para el cálculo de deformaciones. Para el tipo de material Acero de refuerzo se debe seleccionar el modelo de material no lineal adecuado Isotrópico | Plástico.

  • Concreto C20/25

Una vez configurado el modelo de material, se muestra el registro específico "Anisotrópico | Daño":
Definición del diagrama: En el marco de este ejemplo se debe realizar un cálculo de deformación, por lo tanto, se puede usar el diagrama "LSL | Valores (medios) para flecha".


Área de compresión:
Para el análisis no lineal, el área de compresión se representa con el tipo de diagrama "Parabólica" (según 3.1.5) y la resistencia a la compresión fcm.

Aprestamiento por tracción:
Para el apriestamiento por tracción (Tension Stiffening) se elige el enfoque basado en la resistencia a tracción residual del concreto (Quast | Concreto).

En el área de tracción se define una curva de diagrama parabólica-rectangular. Antes de la formación de fisuras, la curva sigue una forma parabólica, en la cual el concreto actúa completamente. La resistencia a tracción calculada del concreto fct,R en el primer agrietamiento se asume como \( f_{ct,R} = k \cdot f_{ct} = 0,6 \cdot 2.200 = 1.320~\text{N/mm}^2 \) (con una deformación de fisura calculada εcr,R de 0.1‰). Una vez superada esta deformación de fisura calculada, la resistencia a tracción del concreto disminuye, y la curva tensión-deformación se aplana.

La resistencia a tracción del concreto fct,R no es una magnitud constante, sino que depende de la deformación de la fibra de acero predominante en el componente. Disminuye linealmente cuando se supera la deformación de fisura εcr,R y se reduce completamente a cero cuando se alcanza la deformación de fluencia εs del acero de refuerzo.

Esta dependencia entre la resistencia a tracción del concreto y la deformación del acero se describe mediante el factor VMB. Para el área ε > εcr,R, la línea tensión-deformación en el área de tracción se puede describir con la siguiente ecuación: \( \sigma_c = VMB \cdot f_{ct,R} \)

Antes de la formación de fisuras (εs < εcr), el factor de reducción VMB permanece en 1,0, lo que significa que el concreto mantiene su plena contribución en el área de tracción y la resistencia a tracción no se reduce. No hay reducción de la contribución, ya que el concreto aún no ha fisurado. Después de alcanzar la deformación de fisura (εcr), el concreto comienza a perder su stiffness en tracción. El factor de reducción VMB disminuye. Dependiendo del exponente de curso nvmb, la reducción varía:
nvmb = 1,0: Reducción lineal.
nvmb = 2,0: Reducción más rápida y pronunciada.
Después de alcanzar el límite de fluencia del acero de refuerzo, la armadura asume toda la tensión de tracción, y el concreto ya no contribuye al stiffness en tracción. El factor de reducción VMB llega a 0.

Consejo

Una descripción más detallada del stiffness en tracción, así como los fundamentos teóricos para el diseño no lineal, se pueden encontrar en el diseño de concreto Manual en línea.

  • Acero de refuerzo B500S(A)

Para el acero de refuerzo, también se puede configurar el tipo de diagrama en el registro específico. En este ejemplo se utiliza el tipo de diagrama estándar.

  • Fluencia y contracción:

La fluencia se activa inicialmente en el material de concreto en el registro Propiedades dependientes del tiempo del concreto. Las configuraciones específicas para la fluencia están registradas posteriormente en el registro Propiedades avanzadas dependientes del tiempo del concreto:

La contracción no se examina en detalle: debido a la casi simétrica armadura en el tramo 1 y la pequeña diferencia de armadura en el tramo 2, las curvaturas de contracción contribuyen solo de manera insignificante a la deformación total. Por lo tanto, la contracción está desactivada.

Configuraciones de análisis estático

Para el cálculo de deformaciones no lineales se utilizan las siguientes configuraciones:

  • Tipo de análisis: La fluencia se representa linealmente a través de una línea de tensión-deformación modificada. Los valores de deformación del concreto se multiplican por el factor (1 + φef). Se debe utilizar el tipo de análisis "Análisis estático | Fluencia y contracción (lineal)"
  • Modificación de la estructura: Para considerar la rigidez de la armadura ya en el análisis, la armadura de barra debe activarse a través de una modificación de estructura para el concreto armado.
  • Tiempos de carga por fluencia: En la sección "Tiempos" se define los tiempos de carga.

Configuraciones de malla FE

La longitud de elemento objetivo de los elementos finitos se estableció en 100 mm. Además, la malla FE de la sección transversal para el análisis no lineal tiene un factor de desplazamiento de 0,50, creando una malla FE más fina en la sección transversal que permite un cálculo más preciso del estado de tensiones.

2. Resultados

La deformación obtenida de la evaluación no lineal, considerando los efectos de fluencia, resulta en una flecha de 18.2 mm en el tramo 1 en la posición x=2.20m.


La representación de las tensiones fundamentales σx a lo largo de la barra muestra que la tensión de tracción en el tramo 1 y en la zona del pilar alcanza un valor máximo de 1.247 N/mm2.

La distribución de tensiones en la sección en la posición x=2,20m se ilustra mediante un corte:

Comparación con los resultados del complemento de diseño de concreto

Un cálculo de la deformación con el complemento de diseño de concreto da como resultado una flecha de 25.6 mm en la posición x = 2.20 m.

Consejo

Una explicación del enfoque de cálculo de la evaluación de deformaciones del complemento de diseño de concreto se encuentra en este artículo de Knowledge-Base.

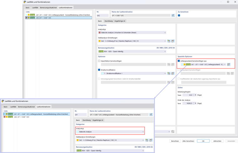
Una inspección más detallada del cálculo en el complemento muestra que para determinar el daño mediante el coeficiente de distribución ζ, las tensiones de la carga a corto plazo (sin influencia de la fluencia) son determinantes:

Para tener en cuenta los efectos de la carga a corto plazo también en el análisis no lineal, se puede utilizar la función "Considerar estado inicial". Primero se crea una combinación de carga que no considera la fluencia. Luego, esta combinación de carga se utiliza como estado inicial en la combinación de carga principal:

Con estas configuraciones se obtiene una flecha de 22,3 mm.

  • Cálculo de deformación para la situación de diseño cuasi-permanente con estado de fisura basado en las cargas asociadas de la situación de diseño LSL

Para el cálculo de la deformación en la situación de diseño cuasi-permanente, es posible considerar el estado de fisura predominante de las combinaciones de carga (LC cuasi-permanente, LC frecuente) asociadas (más información se encuentra en el siguiente artículo de Knowledge-Base).

Este es, por ejemplo, el caso cuando al comienzo del período de uso la combinación de carga frecuente o característica es predominante y en el curso posterior hasta el final del período de uso se actúa la acción cuasi-permanente.

Esto se puede configurar fácilmente en el complemento de diseño de concreto, activando la opción correspondiente en la configuración de servicio.

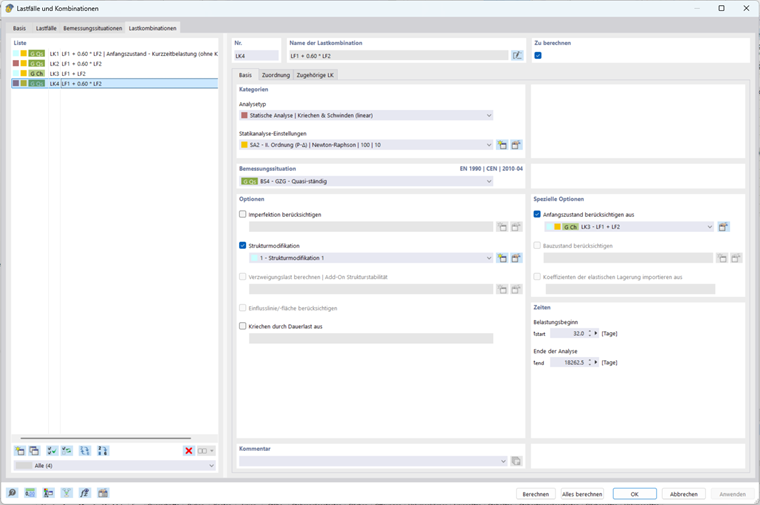
En este ejemplo, el daño de la combinación de carga cuasi-permanente es determinante para el cálculo de la deformación en la combinación de carga característica. La flecha máxima de la combinación de carga característica en el complemento de concreto es de 30,6 mm:

La opción "Considerar estado inicial" de otra combinación de carga se utiliza nuevamente para tener en cuenta el daño de la combinación de carga característica:

Se obtiene una flecha de 25.6 mm:

3. Comparación de resultados

Situación de carga Análisis no lineal (NL) Complemento de diseño de concreto Ratio (NL / Complemento)
Consideración del daño por carga a corto plazo 22,3 25,6 0,87
Consideración del daño por influencia característica 25,6 30,6 0,84

La diferencia entre el análisis no lineal y el enfoque de rigideces equivalentes en el complemento de diseño de concreto se puede explicar de la siguiente manera: El complemento utiliza un material lineal-elástico y realiza el cálculo analíticamente en toda la sección. El daño se considera mediante un coeficiente de distribución global, lo que tiende a dar resultados conservadores. En contraste, el cálculo no lineal se basa en un modelo FE con un modelo de material de concreto no lineal. El daño se determina aquí para cada elemento de la sección transversal individualmente, y efectos como el stiffness en tracción se pueden considerar localmente. De esta manera, la formación de fisuras y la distribución de tensiones se representan de manera mucho más realista.

4. Comentarios finales

El cálculo no lineal de deformaciones de una viga de concreto armado de dos tramos considerando fluencia muestra claramente las diferencias con los enfoques lineales clásicos en el complemento de diseño de concreto. El análisis no lineal permite una representación realista de la distribución de tensiones en la sección transversal, especialmente en el área de tracción después de la formación de fisuras, y considera el efecto de stiffness en tracción localmente para cada elemento en la sección. Paralelamente, el complemento de diseño de concreto representa un enfoque confiable, simple y especialmente cómodo: Permite considerar efectos de cargas a corto plazo así como efectos de cargas permanentes en las situaciones de diseño características (y también frecuentes).


Autor

El señor Boukraa está encargado del desarrollo y aseguramiento de la calidad en el área de hormigón armado



;