354x
001999
2025-12-01

Nieliniczna analiza odkształceń dwupolowej belki żelbetowej z uwzględnieniem pełzania

Ten artykuł bada nieliniowe obliczenia odkształceń dwupolowego belki żelbetowej, uwzględniając pełzanie i zarysowanie. Przy pomocy modelu MES z nieliniowym materiałem betonowym realistycznie określa się ugięcia, rozkłady naprężeń oraz wpływ tension stiffening. W porównaniu do tego, dodatek do wymiarowania betonu pokazuje różnice między analitycznym podejściem zastępczej sztywności a szczegółową analizą MES. Artykuł wyjaśnia uwzględnienie obciążeń krótkoterminowych i trwałych, a także ich wpływ na charakterystyczną sytuację wymiarującą.

1. Dane wejściowe

Geometria

  • Układ statyczny:

System: belka przęsłowa dwuprzęsłowa
Rozpiętość przęsła 1: l1 = 5,0 m
Rozpiętość przęsła 2: l2 = 4,0 m

  • Wymiary przekroju:

Szerokość: b = 1000 mm
Wysokość: h = 160 mm

  • Właściwości projektowe:
    • Otulina nominalna betonu cnom = 22,0 mm
    • Istniejące zbrojenie podłużne: Zbrojenie rozmieszczone symetrycznie w górnej i dolnej części przekroju. W górnej i dolnej warstwie znajduje się po 22 pręty o średnicy 6,0 mm (As,bok = 6,22 cm2).

Obciążenie

Oba przęsła są obciążone stałym obciążeniem, a każde przęsło jest dodatkowo obciążone obciążeniem zmiennym:

  • LF1: Obciążenie własne: gk = 1,6 kN/m
  • LF2: Obciążenie użytkowe w przęśle 1: q1,k = 5,0 kN/m
  • LF3. Obciążenie użytkowe w przęśle 2: q2,k = 5,0 kN/m

Do obliczeń przemieszczeń istotna jest jedynie quasi-stała sytuacja projektowa. Stąd wyprowadzone są następujące trzy kombinacje obciążeń:

  • LK1 = LF1 + 0,60 × LF2
  • LK2 = LF1 + 0,60 × LF2 + 0,60 × LF2
  • LK3 = LF1 + 0,60 × LF3

Materiały

Z biblioteki materiałów przejmowane są najpierw beton klasy C20/25 i stal zbrojeniowa klasy B500S(A). Dla typu materiału Beton odpowiedni do obliczeń przemieszczeń jest nieliniowy model materiałowy Anizotropowy | Uszkodzenie. Dla typu materiału Stal zbrojeniowa należy wybrać odpowiedni nieliniowy model materiałowy Izotropowy | Plastyczny.

  • Beton C20/25

Po ustawieniu modelu materiałowego ukazuje się specyficzna zakładka "Anizotropowy | Uszkodzenie":
Definicja wykresu: W ramach niniejszego przykładu zostanie przeprowadzone obliczenie przemieszczenia, dlatego można użyć wykresu „GZG | Wartości średnie na ugięcia”.


Obszar ściskania:
Dla nieliniowej analizy obszar ściskania odwzorowano typem wykresu „Parabola” (zgodnie z 3.1.5) oraz wytrzymałością na ściskanie fcm.

Usztywnienie na rozciąganie:
Dla usztywnienia na rozciąganie (Tension Stiffening) wybrano podejście z wykorzystaniem resztkowej wytrzymałości betonu na rozciąganie (Quast | Beton).

W obszarze rozciągania definiuje się parabolę-prostokąt wykresu. Przed pojawieniem się pęknięć krzywa przyjmuje postać paraboliczną, gdzie beton działa w pełni. Przyjmuje się, że teoretyczna wytrzymałość betonu na rozciąganie fct,R przy pierwszych pęknięciach wynosi \( f_{ct,R} = k \cdot f_{ct} = 0,6 \cdot 2.200 = 1.320~\text{N/mm}^2 \) (przy założonym odkształceniu pęknięcia εcr,R wynoszącym 0,1‰). Po przekroczeniu tego teoretycznego odkształcenia pęknięcia wytrzymałość betonu na rozciąganie maleje, a krzywa naprężenie-odkształcenie się spłaszcza.

Wytrzymałość betonu na rozciąganie fct,R nie jest wielkością stałą, lecz zależy od odkształcenia włókna stali w elemencie. Maleje liniowo po przekroczeniu odkształcenia pęknięcia εcr,R i całkowicie zmniejsza się do zera po osiągnięciu odkształcenia plastycznego εs stali zbrojeniowej.

Ta zależność między wytrzymałością betonu na rozciąganie a odkształceniem stali jest opisana współczynnikiem VMB. Dla obszaru ε > εcr,R linię naprężenie-odkształcenie w obszarze rozciągania można opisać równaniem: \( \sigma_c = VMB \cdot f_{ct,R} \)

Przed pęknięciem (εs < εcr) współczynnik redukcji VMB wynosi 1,0, co oznacza, że beton zachowuje swoją pełną rolę w obszarze rozciągania i wytrzymałość na rozciąganie nie jest zredukowana. Nie występuje jeszcze redukcja udziału, ponieważ beton nie ma jeszcze pęknięć. Po osiągnięciu odkształcenia pęknięcia (εcr) beton zaczyna tracić swoje usztywnienie na rozciąganie. Współczynnik redukcji VMB maleje. W zależności od wykładnika przebiegu nvmb redukcja przebiega różnie:
nvmb = 1,0: Redukcja liniowa.
nvmb = 2,0: Szybsza, bardziej stroma redukcja.
Po osiągnięciu granicy plastyczności stali zbrojeniowej, zbrojenie przejmuje całkowite naprężenia rozciągające, a beton nie przyczynia się już do usztywniania na rozciąganie. Współczynnik redukcji VMB osiąga 0.

Wskazówka

Szczegółowy opis usztywnienia na rozciąganie oraz teoretyczne podstawy nieliniowego wymiarowania można znaleźć w betonie podręcznik online.

  • Stal zbrojeniowa B500S(A)

Dla stali zbrojeniowej również można ustawić typ wykresu w specyficznej zakładce. W tym przykładzie używany jest standardowy typ wykresu.

  • Pełzanie i skurcz:

Pełzanie jest na początku aktywowane w materiale betonowym w zakładce Cechy zależne od czasu. Specyficzne ustawienia dla pełzania są następnie zapisane w zakładce Zaawansowane właściwości czasowe betonu:

Skurcz nie jest szczegółowo badany: Z powodu prawie symetrycznego zbrojenia w polu 1 i jedynie małej różnicy w zbrojeniu w polu 2, krzywizny skurczowe przyczyniają się nieznacznie do całkowitego przemieszczenia. Skurcz jest więc wyłączony.

Ustawienia analizy statycznej

Do nieliniowego obliczenia przemieszczeń używane są następujące ustawienia:

  • Typ analizy: Pełzanie jest odwzorowane liniowo przez zmodyfikowaną linię naprężenie-odkształcenie. Wartości odkształceń betonu są mnożone przez współczynnik (1 + φef). Używany jest typ analizy „Analiza statyczna | Pełzanie i skurcz (liniowo)”
  • Modyfikacja struktury: Aby uwzględnić sztywność zbrojenia już w analizie, należy aktywować zbrojenie prętów przez modyfikację struktury dla betonu zbrojonego.
  • Czasy obciążenia pełzaniem: W sekcji "Czas" definiowane są czasy obciążenia.

Ustawienia siatki FE

Długość elementów skończonych została ustawiona na 100 mm. Ponadto siatka FE przekroju dla analizy nieliniowej jest wyposażona w współczynnik przesunięcia wynoszący 0,50, co powoduje powstanie dokładniejszej siatki FE w przekroju, umożliwiającej dokładniejsze obliczenie stanu naprężenia.

2. Wyniki

Przemieszczenie z nieliniowego obliczenia z uwzględnieniem wpływu pełzania daje w polu 1 w pozycji x=2,20m ugięcie 18,2 mm.


Reprezentacja naprężeń podstawowych σx wzdłuż pręta uwidacznia, że naprężenie rozciągające w polu 1 i w obszarze podporowym osiąga maksymalną wartość 1,247 N/mm2.

Rozkład naprężeń w przekroju w pozycji x=2,20m ilustruje przekrój:

Porównanie z wynikami dodatku do wymiarowania betonu

Obliczenie przemieszczenia za pomocą dodatku do wymiarowania betonu daje w miejscu x = 2,20 m ugięcie 25,6 mm.

Wskazówka

Wyjaśnienie podejścia obliczeniowego dla obliczenia przemieszczenia w dodatku do wymiarowania betonu można znaleźć w tym artykule bazy wiedzy.

Dokładniejsze zbadanie obliczeń w dodatku pokazuje, że do określenia uszkodzenia przez współczynnik rozkładu ζ istotne są naprężenia z krótkotrwałego obciążenia (bez wpływu pełzania):

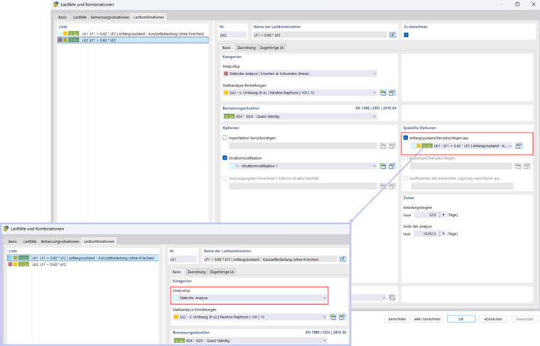
Aby także uwzględnić skutki krótkotrwałego obciążenia w obliczeniu nieliniowym, można użyć funkcji „Uwzględnij stan początkowy”. Najpierw tworzona jest kombinacja obciążeń, która nie uwzględnia pełzania. Ta kombinacja obciążeń jest następnie przejmowana jako stan początkowy do głównej kombinacji obciążeń:

Z tymi ustawieniami osiągane jest ugięcie 22,3 mm.

  • Obliczenie przemieszczenia dla quasi-stałej sytuacji projektowej wraz z rysującym się stanem na podstawie przypisanych obciążeń sytuacji projektowej GZG

Dla obliczenia przemieszczenia w quasi-stałej sytuacji projektowej można uwzględnić istotny stan rysowania wynikający z przypisanych kombinacji obciążeń (quasi-stałe LK, często występujące LK) (więcej informacji można znaleźć w poniższym artykule bazy wiedzy).

Tak jest na przykład, gdy na początku okresu użytkowania tymczasowo istotna jest kombinacja obciążeń często występująca lub charakterystyczna i w dalszym przebiegu aż do końca okresu użytkowania działa quasi-stały wpływ.

Można to łatwo ustawić w dodatku do wymiarowania betonu przez aktywację odpowiedniej opcji w konfiguracji użytkowania.

W tym przykładzie, uszkodzenie z quasi-stałej kombinacji obciążeń jest istotne dla obliczenia przemieszczenia w charakterystycznej kombinacji obciążeń. Maksymalne ugięcie charakterystycznej kombinacji obciążeń w dodatku betonowym wynosi 30,6 mm:

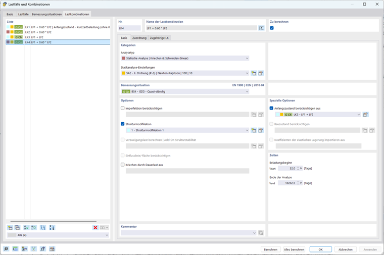
Opcja ‚Uwzględnij stan początkowy’ z innej kombinacji obciążeń jest ponownie używana, aby uwzględnić uszkodzenie charakterystycznej kombinacji obciążeń:

Osiąga się ugięcie 25,6 mm:

3. Porównanie wyników

Sytuacja obciążeniowa Analiza nieliniowa (NL) Dodatek do wymiarowania betonu Współczynnik (NL / Dodatek)
Uwzględnienie uszkodzenia z krótkotrwałego obciążenia 22,3 25,6 0,87
Uwzględnienie uszkodzenia z charakterystycznego oddziaływania 25,6 30,6 0,84

Różnica między analizą nieliniową a podejściem z zastępczymi sztywnościami w dodatku do wymiarowania betonu można wyjaśnić następująco: Dodatek używa materiału liniowego-elastycznego i przeprowadza obliczenia analitycznie przez cały przekrój. Uszkodzenie jest uwzględniane za pomocą globalnego współczynnika rozkładu, co powoduje, że wyniki są tendencjonalnie konserwatywne. Z kolei obliczenia nieliniowe opierają się na modelu FE z nieliniowym modelem materiałowym dla betonu. Uszkodzenie jest tutaj określane indywidualnie dla każdego elementu przekroju, a efekty takie jak usztywnienie na rozciąganie mogą być lokalizowane. Dzięki temu pękanie i rozkład naprężeń są przedstawiane znacznie bardziej realistycznie.

4. Uwagi końcowe

Nieliniowe obliczenia przemieszczeń dwuprzęsłowej belki żelbetowej z uwzględnieniem pełzania wyraźnie pokazują różnice w stosunku do klasycznych liniowych podejść w dodatku do wymiarowania betonu. Analiza nieliniowa umożliwia realistyczne odwzorowanie rozkładu naprężeń w przekroju, w szczególności w obszarze rozciągania po pęknięciu, oraz uwzględnia wpływ usztywnienia na rozciąganie lokalnie dla każdego elementu w przekroju. Równocześnie dodatek do wymiarowania betonu oferuje niezawodne, proste i bardzo wygodne podejście: Umożliwia uwzględnienie efektów krótkotrwałych obciążeń oraz efektów długotrwałych obciążeń w charakterystycznych (a także często występujących) sytuacjach projektowych.


Autor

Pan Boukraa zajmuje się rozwojem i zapewnieniem jakości w dziedzinie żelbetu.



;