354x
001999
2025-12-01

Analisi di deformazione non lineare di una trave in calcestruzzo armato a due campate considerando la viscosità

Questo articolo esamina il calcolo delle deformazioni non lineari di una trave in cemento armato a due campate considerando il creep e la fessurazione. Utilizzando un modello agli elementi finiti con materiale in calcestruzzo non lineare, si determinano realisticamente le flessioni, le distribuzioni di tensione e l'effetto del Tension Stiffening. In confronto, il componente aggiuntivo di progettazione del calcestruzzo mostra le differenze tra il metodo analitico della rigidezza sostitutiva e l'analisi dettagliata agli elementi finiti. L'articolo spiega la considerazione dei carichi a breve e a lungo termine e gli effetti sulla situazione di progetto caratteristica.

1. Dati di input

Geometria

  • Il sistema statico:

Sistema: Trave a due campate Luce campata 1: l1 = 5.0 m Luce campata 2: l2 = 4.0 m

  • Dimensioni della sezione trasversale:

Larghezza: b = 1000 mm Altezza: h = 160 mm

  • Proprietà di progetto:
    • Copriferro nominale cnom = 22.0 mm
    • Armatura longitudinale esistente: L'armatura è disposta simmetricamente nella sezione trasversale sopra e sotto. Nella posizione superiore e inferiore ci sono rispettivamente 22 barre con un diametro di 6.0 mm (As,lato = 6.22 cm2).

Carico

Le due campate sono caricate con un carico costante, e ogni campata è inoltre sottoposta a un carico variabile:

  • LC1: Caso di carico peso proprio: gk = 1.6 kN/m
  • LC2: Caso di carico veicolare in campata 1: q1,k = 5.0 kN/m
  • LC3. Caso di carico veicolare in campata 2: q2,k = 5.0 kN/m

Per il calcolo delle deformazioni è rilevante solo la situazione di progetto quasi permanente. Da ciò derivano le seguenti tre combinazioni di carico:

  • CK1 = LC1 + 0.60 × LC2
  • CK2 = LC1 + 0.60 × LC2 + 0.60 × LC2
  • CK3 = LC1 + 0.60 × LC3

Materiali

Dalla libreria dei materiali sono inizialmente presi calcestruzzo della classe C20/25 e acciaio per cemento armato della classe B500S(A). Per il tipo di materiale Calcestruzzo, il modello di materiale non lineare Anisotropo | Danno è ben adatto per il calcolo delle deformazioni. Per il tipo di materiale Acciaio per cemento armato, dovrebbe essere selezionato il modello di materiale non lineare Isotropo | Plastico.

  • Calcestruzzo C20/25

Una volta impostato il modello di materiale, viene visualizzata la scheda specifica "Anisotropo | Danno": Definizione del diagramma: Nell'ambito di questo esempio, dovrà essere eseguito un calcolo delle deformazioni, quindi può essere utilizzato il diagramma „GZG | (Valori medi) per Flessione“.

Area a compressione: Per l'analisi non lineare, l'area a compressione è rappresentata con il tipo di diagramma „Parabola“ (secondo 3.1.5) e la resistenza a compressione fcm.

Indurimento di trazione: Per l'indurimento di trazione (Tension Stiffening) è scelta l'approccio tramite la resistenza residua a trazione del calcestruzzo (Quast | Calcestruzzo).

Nell'area a trazione, viene definita una curva a diagramma parabola-rettangolo. Prima della formazione delle fessure, la curva segue una forma parabolica, in cui il calcestruzzo partecipa completamente. La resistenza a trazione computazionale del calcestruzzo fct,R alla formazione della prima fessura è considerata come \( f_{ct,R} = k \cdot f_{ct} = 0,6 \cdot 2.200 = 1.320~\text{N/mm}^2 \) (con una deformazione di fessurazione computazionale εcr,R di 0.1‰). Una volta superata questa deformazione di fessurazione computazionale, la resistenza a trazione del calcestruzzo diminuisce, e la curva tensione-deformazione si appiattisce.

La resistenza a trazione del calcestruzzo fct,R non è una grandezza costante, ma dipende dalla deformazione della fibra di acciaio predominante nel componente. Diminuisce linearmente quando la deformazione di fessurazione εcr,R viene superata e si riduce completamente a zero una volta raggiunta la deformazione di snervamento εs dell'acciaio di armatura.

Questa dipendenza tra la resistenza a trazione del calcestruzzo e la deformazione dell'acciaio è descritta dal fattore VMB. Per l'area ε > εcr,R, la linea tensione-deformazione nell'area a trazione può essere descritta dalla seguente equazione: \( \sigma_c = VMB \cdot f_{ct,R} \)

Prima della formazione delle fessure (εs < εcr), il fattore di attenuazione VMB rimane a 1,0, il che significa che il calcestruzzo mantiene la sua piena partecipazione nell'area a trazione e la resistenza a trazione non viene ridotta. Non c'è ancora attenuazione della partecipazione, poiché il calcestruzzo non è ancora fessurato. Dopo aver raggiunto la deformazione di fessurazione (εcr), il calcestruzzo inizia a perdere il suo indurimento di trazione. Il fattore di attenuazione VMB diminuisce. A seconda dell'esponente della curva nvmb, la riduzione avviene in modo diverso: nvmb = 1,0: Riduzione lineare. nvmb = 2,0: Riduzione più rapida e ripida. Dopo aver raggiunto il limite di snervamento dell'acciaio di armatura, l'armatura si fa carico dell'intera tensione di trazione, e il calcestruzzo non contribuisce più all'indurimento di trazione. Il fattore di attenuazione VMB raggiunge 0.

  1. banner.tip@Una descrizione più dettagliata dell'indurimento di trazione nonché le basi teoriche per il calcolo non lineare si trovano nel dimensionamento del calcestruzzo Manuale online.#

/#

  • Acciaio per cemento armato B500S(A)

Per l'acciaio per cemento armato è possibile impostare anche nella scheda specifica il tipo di diagramma. In questo esempio viene utilizzato il tipo di diagramma standard.

  • Scorrimento e Ritiro:

Lo scorrimento viene inizialmente attivato nel materiale calcestruzzo nella scheda Caratteristiche dipendenti dal tempo del calcestruzzo. Le impostazioni specifiche per lo scorrimento sono quindi memorizzate nella scheda Caratteristiche avanzate dipendenti dal tempo del calcestruzzo:

Il ritiro non viene analizzato in dettaglio: A causa dell'armatura quasi simmetrica in campata 1 e della piccola differenza di armatura in campata 2, le curvature di ritiro contribuiscono solo in minima parte alla deformazione totale. Il ritiro è quindi disattivato.

Impostazioni analisi statica

Per il calcolo non lineare delle deformazioni, vengono utilizzate le seguenti impostazioni:

  • Tipo di analisi: Lo scorrimento è rappresentato linearmente tramite una linea modificata di tensione-deformazione. I valori di deformazione del calcestruzzo vengono moltiplicati per il fattore (1 + φef). Il tipo di analisi da utilizzare è "Analisi statica | Scorrimento e Ritiro (lineare)"
  • Modifica della struttura: Per considerare la rigidità dell'armatura già nell'analisi, deve essere attivata l'armatura della barra tramite una modifica della struttura per cemento armato.
  • Tempi di carico per lo scorrimento: Nella sezione "Tempi" avviene la definizione dei tempi di carico.

Impostazioni rete FE

La lunghezza dell'elemento degli elementi finiti è stata impostata a 100 mm. Inoltre, la rete FE della sezione trasversale per l'analisi non lineare è dotata di un fattore di offset di 0,50, in modo che nella sezione trasversale si crei una rete FE più fitta, che consente un calcolo più preciso dello stato tensionale.

2. Risultati

La deformazione risultante dal calcolo non lineare, considerando l'influenza dello scorrimento, produce nella campata 1 in posizione x=2.20m una flessione di 18.2 mm.

La rappresentazione delle tensioni principali σx lungo l'asta evidenzia che la tensione di trazione nella campata 1 e nell'area della colonna raggiunge un valore massimo di 1.247 N/mm2. La distribuzione delle tensioni nella sezione trasversale in posizione x=2,20m viene illustrata da una sezione:

Confronto con i risultati del componente aggiuntivo di dimensionamento del calcestruzzo

Un calcolo della deformazione con il componente aggiuntivo di dimensionamento del calcestruzzo produce in posizione x = 2.20 m una flessione di 25.6 mm.

  1. banner.tip@Una spiegazione dell'approccio di calcolo della deformazione nel componente aggiuntivo di dimensionamento del calcestruzzo è disponibile in questo articolo di Knowledge Base.#

/#

Un esame più dettagliato del calcolo nel componente aggiuntivo mostra che per la determinazione del danno tramite il coefficiente di distribuzione ζ le tensioni dalla pressione a breve termine (senza influenza dello scorrimento) sono decisive:

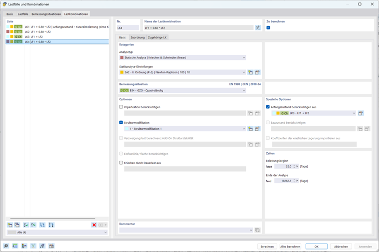
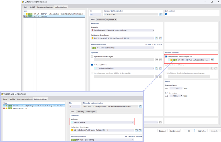
Per considerare gli effetti della pressione a breve termine anche nel calcolo non lineare, è possibile utilizzare la funzione "Considerare le condizioni iniziali". Prima viene creata una combinazione di carico che non considera lo scorrimento. Questa combinazione di carico viene quindi integrata come stato iniziale nella combinazione di carico principale:

Con queste impostazioni si ottiene una flessione di 22.3 mm.

  • Calcolo della deformazione per la situazione di progetto quasi permanente con stato fessurato basato sui carichi relativi alla situazione di progetto GZG

Per il calcolo della deformazione nella situazione di progetto quasi permanente, è possibile considerare lo stato di fessurazione prevalente dalle combinazioni di carico relative (quasi-permanenti CK, frequenti CK) (ulteriori informazioni si trovano nel seguente articolo di Knowledge Base).

Questo è il caso, ad esempio, quando all'inizio del periodo di utilizzo la combinazione di carico frequente o caratteristica è dominante e in seguito fino alla fine del periodo di utilizzo la combinazione di carico quasi permanente è applicata.

Questo può essere facilmente impostato nel componente aggiuntivo di dimensionamento del calcestruzzo, attivando l'opzione corrispondente nella configurazione di usabilità.

In questo esempio il danno dalla combinazione di carico quasi permanente determina il calcolo della deformazione nella combinazione di carico caratteristica. La flessione massima della combinazione di carico caratteristica nel componente aggiuntivo di calcestruzzo è di 30,6 mm:

L'opzione 'Considerare le condizioni iniziali' da una combinazione di carico differente viene nuovamente utilizzata per considerare il danno della combinazione di carico caratteristica:

Si ottiene una flessione di 25.6 mm:

3. Confronto dei risultati

Situazione di carico Analisi non lineare (NL) Componente aggiuntivo di dimensionamento del calcestruzzo Ratio (NL / Add-on)
Considerazione del danno da carico a breve termine 22,3 25,6 0,87
Considerazione del danno da azione caratteristica 25,6 30,6 0,84
La differenza tra l'analisi non lineare e l'approccio della rigidità equivalente nel componente aggiuntivo di dimensionamento del calcestruzzo può essere spiegata come segue: Il componente aggiuntivo utilizza un materiale lineare-elastico e effettua il calcolo analiticamente su tutta la sezione trasversale. Il danno viene considerato tramite un coefficiente di ripartizione globale, il che rende i risultati tendenzialmente conservativi. Al contrario, il calcolo non lineare si basa su un modello FE con un modello di materiale di calcestruzzo non lineare. Il danno viene determinato individualmente per ogni elemento della sezione trasversale ed effetti come l'indurimento di trazione possono essere considerati localmente. In questo modo, la formazione di fessure e la distribuzione delle tensioni sono rappresentate in modo più realistico.

4. Note finali

Il calcolo delle deformazioni non lineare di una trave a campate continue in cemento armato considerando lo scorrimento mostra chiaramente le differenze rispetto agli approcci classici lineari nel componente aggiuntivo di dimensionamento del calcestruzzo. L'analisi non lineare consente una rappresentazione realistica della distribuzione delle tensioni nella sezione trasversale, in particolare nell'area a trazione dopo la formazione di fessure, e considera l'influenza dell'indurimento di trazione localmente per ogni elemento nella sezione trasversale. Parallelamente, il componente aggiuntivo di dimensionamento del calcestruzzo offre un approccio affidabile, semplice e particolarmente comodo: Consente di considerare gli effetti dei carichi a breve termine e gli effetti dei carichi permanenti nelle situazioni di progetto caratteristiche (e anche frequenti).


Autore

Il signor Boukraa è incaricato dello sviluppo e dell'assicurazione della qualità nel settore del calcestruzzo armato.



;