1541x
003605
2023-12-05

Secção e material

Como já explicado no capítulo Processo de Form-Finding, o processo de form-finding é, em princípio, totalmente independente da rigidez dos materiais utilizados. Ou seja, uma superfície de concreto ou aço encontra a mesma forma sob condições de contorno e pré-esforço iguais. No entanto, deve-se notar que a rigidez do sistema pode ter, em geral, uma influência na forma.

A forma de uma construção flexível ao dobramento é determinada de forma precisa pelas condições de contorno estabelecidas e pelo pré-esforço de equilíbrio ou é determinada pelas condições de contorno e pelo sistema de equilíbrio entre pré-esforço e cargas (sobrecarga, peso próprio).

Cabos

Um "cabo" representa, no RFEM, uma barra do tipo Barra de Cabo. Os cabos são submetidos apenas à tração. Isso permite modelar cadeias de cabos através de um cálculo iterativo segundo a teoria da III. Ordem, considerando forças longitudinais e transversais. Os cabos são adequados para modelos onde grandes deformações com correspondentes alterações das forças internas podem ocorrer.

Seção Transversal

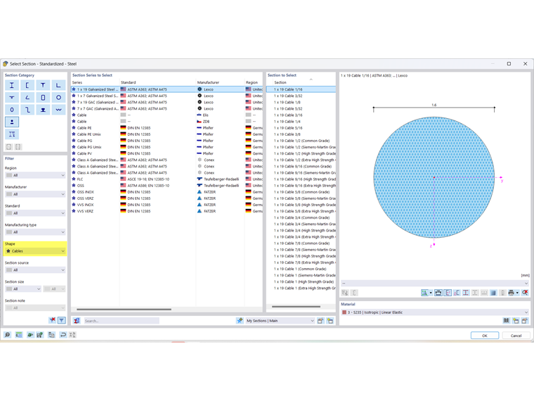
Muitas seções transversais estão armazenadas em nosso banco de dados. Para seções transversais de cabos, também existem seções predefinidas na Biblioteca de Seções Transversais, que você pode exibir melhor usando o filtro Forma → Cabo.

Material do Cabo

As propriedades de muitos materiais estão armazenadas em um banco de dados extenso. Para cabos, também existem propriedades de materiais predefinidas na Biblioteca de Materiais, que você pode exibir melhor usando o filtro Subtipo do Material → Cabo.

As propriedades de cada material podem ser controladas como de costume. Apenas as propriedades básicas dos cabos são conhecidas. Resistências não estão armazenadas nesses materiais.

O dimensionamento pode ser realizado através do Add-On Cálculo de Tensão-Deformação. Dicas para o dimensionamento podem ser encontradas em um Artigo Técnico.

Membranas

Para estruturas leves de superfície, existe um grande número de membranas técnicas.

  • Tecido de poliéster (PES) revestido com policloreto de vinila (PVC) → chamado PES/PVC
  • Reforço de poliéster (PES) revestido com policloreto de vinila (PVC)
  • Tecido de vidro revestido com politetrafluoretileno (PTFE) → chamado Vidro/PTFE
  • Tecido de poliéster (PES) revestido com poliolefina
  • Tecido de poliéster (PES) revestido com fluoroplástico
  • Tecido de vidro revestido com silicone
  • Tecidos de grade abertos e fechados
  • Tecidos não revestidos e naturais
  • Filmes de etileno-tetrafluoretileno → chamados ETFE

Estes materiais devem ser selecionados conforme a tarefa de construção específica, dependendo de diversas propriedades para o projeto em questão. No que diz respeito ao cálculo estrutural, todos os produtos apresentam diferentes propriedades de carga, que podem variar parcialmente com cada lote de fabricação.

Espessura

Espessuras são necessárias para a definição de superfícies. As propriedades da espessura são integradas na rigidez da superfície. Se você estiver trabalhando com materiais têxteis, a espessura constante será normalizada para uma espessura de referência tref = 1 mm. Esta espessura de referência está armazenada nas propriedades do material.

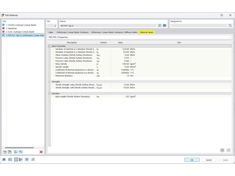
Material de Membrana

As propriedades de muitos materiais estão armazenadas em um banco de dados extenso. Para membranas, também existem propriedades de materiais predefinidas na Biblioteca de Materiais, que você pode exibir melhor usando o filtro Tipo de Material → Tecido.

As propriedades de cada material podem ser controladas como de costume. As propriedades básicas de membranas são conhecidas. Resistências para o fio de cadeia e trama estão armazenadas.

Informação

A criação de um tecido personalizado é descrita em um FAQ.

O dimensionamento pode ser realizado através do Add-On Cálculo de Tensão-Deformação. Dicas para o dimensionamento podem ser encontradas em um Artigo Técnico.

Capítulo principal