1541x
003605
2023-12-05

Przekrój i materiał

Jak już wyjaśniono w rozdziale Formfindungsprozess, proces kształtowania formy jest zasadniczo całkowicie niezależny od sztywności używanych materiałów. Oznacza to, że powierzchnia wykonana z betonu lub stali znajdzie pod takich samych warunkach brzegowych i takim samym napięciu wstępnym ten sam kształt. Należy jednak pamiętać, że sztywność systemu może mieć zasadniczo wpływ na formę.

Kształt konstrukcji podatnej na zginanie wynika jednoznacznie z ustalonych warunków brzegowych i równowagi napięcia wstępnego, a raczej jest określany przez warunki brzegowe oraz system równowagi napięcia wstępnego i obciążeń (nadciśnienie, ciężar własny).

Liny

"Lina" w RFEM to pręt typu Seilstab. Liny są poddawane wyłącznie naprężeniom rozciągającym. Dzięki temu można uwzględnić łańcuchy linowe w drodze iteracyjnego obliczania zgodnie z teorią III. rzędu z uwzględnieniem sił wzdłużnych i poprzecznych. Liny nadają się do modeli, w których mogą występować duże odkształcenia z odpowiednimi zmianami wartości przekrojowych.

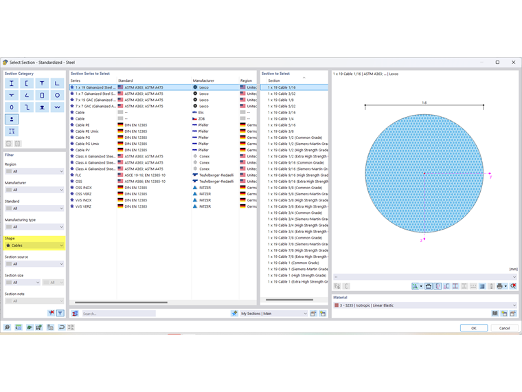
Przekrój

W naszej bazie danych znajduje się wiele przekrojów. Dla przekrojów lin są w Querschnittsbibliothek dostępne również predefiniowane przekroje, które najlepiej wyświetlić za pomocą filtra Form → Seile.

Materiał liny

Właściwości wielu materiałów są zapisane w obszernej bazie danych. Dla lin dostępne są także predefiniowane właściwości materiałów w Materialbibliothek, które najlepiej wyświetlić za pomocą filtra Material-Untertyp → Seil.

Właściwości danego materiału mogą być kontrolowane w standardowy sposób. Znane są jedynie podstawowe właściwości lin. Wytrzymałość nie jest wpisana w te materiały.

Projektowanie może być wykonane za pomocą dodatku Spannungs-Dehnungs-Berechnung. Wskazówki dotyczące projektowania można znaleźć w Fachbeitrag.

Membrany

Istnieje duża liczba technicznych membran dla lekkich konstrukcji powłokowych.

  • Tkanina poliestrowa powlekana polichlorkiem winylu (PVC) → nazwana PES/ PVC
  • Tkanina poliestrowa powlekana polichlorkiem winylu (PVC)
  • Tkanina szklana powlekana politetrafluoroetylenem (PTFE) → nazwana Glas/ PTFE
  • Tkanina poliestrowa powlekana poliolefiną (PES)
  • Tkanina poliestrowa powlekana tworzywem fluorowym (PES)
  • Tkanina szklana powlekana silikonem
  • Siatki otwarte i zamknięte
  • Tkaniny niepowlekane i naturalne
  • Folie z fluorowanych polietylenów → nazwane ETFE

Wybór tych materiałów zależy od zastosowania budowlanego i ich różnych właściwości dla danego projektu. Pod względem obliczeń statycznych, wszystkie te produkty różnią się właściwościami nośnymi, które mogą się różnić w każdej partii produkcyjnej.

Grubość

Dicken są potrzebne do definicji powierzchni. Właściwości grubości wpływają na sztywność powierzchni. Kiedy pracujesz z materiałami tkanymi, stała grubość jest normowana do grubości odniesienia tref = 1 mm. Ta grubość odniesienia jest zapisana w właściwościach materiałowych.

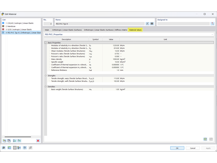
Materiał membranowy

Właściwości wielu materiałów są zapisane w obszernej bazie danych. Dla membran dostępne są również predefiniowane właściwości materiałów w Materialbibliothek, które najlepiej wyświetlić za pomocą filtra Materiatyp → Gewebe.

Właściwości danego materiału mogą być kontrolowane w standardowy sposób. Znane są podstawowe właściwości membran. Wytrzymałości są zapisane dla włókien wątku i osnowy.

Informacje

Tworzenie niestandardowej tkaniny zostało opisane w FAQ.

Projektowanie może być wykonane za pomocą dodatku Spannungs-Dehnungs-Berechnung. Wskazówki dotyczące projektowania można znaleźć w Fachbeitrag.

Rozdział nadrzędny