1596x
003605
2023-12-05

截面和材料

正如在章节Formfindungsprozess中所阐述的,形状找寻过程原则上与所使用材料的刚度完全无关。也就是说,在相同的边界条件和相同的预应力下,混凝土或钢制成的表面会找到相同的形状。然而,需要注意的是,系统刚度通常可能对形状产生影响。

一个柔性结构的形状明确由规定的边界条件和平衡预应力决定,或者它由边界条件及预应力与荷载(超压,自重)的平衡系统所决定。

缆索

在RFEM中,“缆索”表示为Seilstab类型的杆件。缆索只能承受拉力。因此,可以通过考虑纵向和横向力的III阶理论的迭代计算来捕捉缆索链。缆索适用于可能出现大变形且伴随相应内力变化的模型。

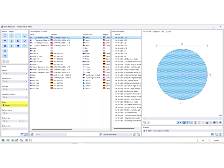
截面

我们的数据库中存储了许多截面。对于缆索截面,在Querschnittsbibliothek中也有预定义的截面,您可以通过筛选器“Form”→“Seile”来显示这些截面。

缆索材料

许多材料的特性已存储在一个大型数据库中。对于缆索,在Materialbibliothek中也有预定义的材料特性,您可以通过筛选器“Material-Untertyp”→“Seil”来显示这些特性。

每种材料的特性可以像往常一样进行控制。这里只记录了基本的缆索特性。这些材料中未记录强度。

可以使用Spannungs-Dehnungs-Berechnung插件进行设计。有关设计的提示请参见Fachbeitrag

膜结构

对于轻型表面结构,有大量技术膜材料可用。

  • 外涂聚氯乙烯(PVC)的聚酯织物(PES)→ 称为PES/ PVC
  • 外涂聚氯乙烯(PVC)的聚酯布(PES)
  • 外涂聚四氟乙烯(PTFE)的玻璃纤维织物 → 称为Glass/PTFE
  • 外涂聚烯烃的聚酯织物(PES)
  • 外涂氟塑料的聚酯织物(PES)
  • 外涂硅胶的玻璃纤维织物
  • 开放和闭合的网格织物
  • 未涂布和天然织物
  • 乙烯-四氟乙烯薄膜 → 称为ETFE

这些材料应根据各自项目的不同属性按每个建筑任务进行选择。在静态计算方面,所有产品都有不同的承载特性,这些特性可能会随每一批次的生产而变化。

厚度

Dicken用于定义表面。厚度的特性会反映在表面的刚度中。当使用织物材料时,恒定厚度会被标准化为参考厚度tref = 1 mm。该参考厚度已在材料特性中录入。

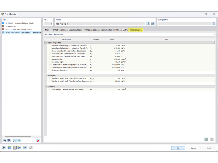
膜材料

许多材料的特性已存储在一个大型数据库中。对于膜材料,在Materialbibliothek中也有预定义的材料特性,您可以通过筛选器“Materiatyp”→“Gewebe”来显示这些特性。

每种材料的特性可以像往常一样进行控制。已知基本的膜材料特性。经纱和纬纱的强度已记录。

信息

创建自定义织物在FAQ中有描述。

可以使用Spannungs-Dehnungs-Berechnung插件进行设计。有关设计的提示请参见Fachbeitrag

上级章节