1379x
003605
2023-12-05

Sezione trasversale e materiale

Come già spiegato nel capitolo Processo di ricerca della forma , il processo di ricerca della forma è in linea di principio completamente indipendente dalla rigidità dei materiali utilizzati. Ciò significa che una superficie in calcestruzzo o acciaio trova la stessa forma nelle stesse condizioni al contorno e nella stessa precompressione. Tuttavia, va notato che la rigidezza del sistema può in linea di principio avere un'influenza sulla forma.

La forma di una struttura flessibile risulta chiaramente dalle condizioni al contorno definite e dalla precompressione di equilibrio, oppure è determinata dalle condizioni al contorno e dal sistema di equilibrio di precompressione e carichi (sovrapressione, peso proprio).

funi

Un è un tipo di asta in RFEM. I cavi assorbono solo forze di trazione. Pertanto, qualsiasi catena di cavi può essere determinata mediante un calcolo iterativo secondo l'analisi della grande deformazione considerando le forze longitudinali e trasversali. I cavi sono adatti per modelli in cui possono verificarsi grandi deformazioni con le corrispondenti modifiche delle forze e dei momenti interni.

sezione

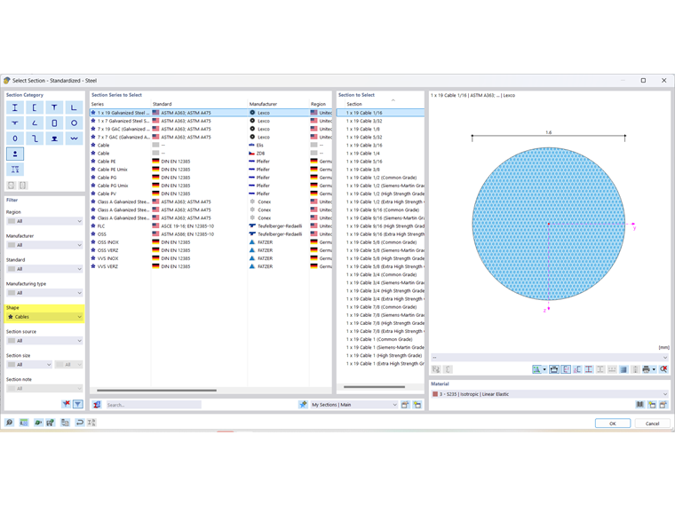
Ci sono molte sezioni trasversali memorizzate nel nostro database. La Cross-Section Library include anche sezioni trasversali predefinite per cavo, che può essere visualizzato utilizzando il filtro Forma → Cavi.

Materiale del cavo

Esistono proprietà di molti materiali archiviate in un ampio database. Per i cavi, ci sono anche proprietà dei materiali predefinite nella Libreria dei materiali, che può essere visualizzato utilizzando il filtro Sottotipo materiale → Cavo.

Le proprietà del rispettivo materiale possono essere controllate come al solito. Sono note solo le proprietà di base del cavo. I punti di forza non sono memorizzati per questi materiali.

La verifica può essere eseguita utilizzando il analysis add-on Analisi tensione-deformazione. Puoi trovare suggerimenti utili per la progettazione in questo articolo tecnico.

Membrana

Per le strutture a piastre leggere, ci sono molte membrane tecniche.

  • Tessuto in poliestere (PES) rivestito con cloruro di polivinile (PVC) → PES/PVC
  • Rivestimento in poliestere ricoperto di cloruro di polivinile (PVC)
  • Tessuto di vetro rivestito con politetrafluoroetilene (PTFE) → vetro/PTFE
  • Tessuto in poliestere (PES) rivestito con poliolefina
  • Tessuto in poliestere (PES) rivestito con fluoroplastico
  • Tessuto di vetro rivestito di silicone
  • Tessuti a rete aperta e chiusa
  • Tessuti naturali e non patinati
  • Lamine di etilene-tetrafluoroetilene → ETFE

A seconda delle varie proprietà per il rispettivo progetto, questi materiali possono essere selezionati per ogni attività strutturale. Per quanto riguarda l'analisi strutturale, tutti i prodotti hanno diverse proprietà portanti, alcune delle quali possono variare con ogni lotto di produzione.

spessore

Gli spessori sono necessari per definire le superfici. Le proprietà dello spessore sono incluse nella rigidezza della superficie. Quando si lavora con materiali in tessuto, lo spessore costante è standardizzato su uno spessore di riferimento tref = 1 mm. Questo spessore di riferimento è inserito nelle proprietà del materiale.

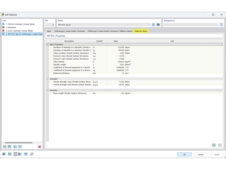
Materiale della membrana

Esistono proprietà di molti materiali archiviate in un ampio database. Esistono anche proprietà dei materiali predefinite per le membrane nella Libreria dei materiali, che può essere visualizzato utilizzando il filtro Tipo di materiale → Tessuto.

Le proprietà del rispettivo materiale possono essere controllate come al solito. Le proprietà di base della membrana sono note. Le resistenze sono memorizzate per orditi e trame.

Informazione

This FAQ descrive come creare una struttura definita dall'utente.

La verifica può essere eseguita utilizzando il analysis add-on Analisi tensione-deformazione. Puoi trovare suggerimenti utili per la progettazione in questo articolo tecnico.

Capitolo principale