1381x
003605
05-12-2023

Sección y material

Como ya se explicó en el capítulo Proceso de búsqueda de forma , el proceso de búsqueda de forma es, en principio, completamente independiente de la rigidez de los materiales utilizados. Esto significa que una superficie hecha de hormigón o acero encuentra la misma forma bajo las mismas condiciones de contorno y el mismo pretensado. Sin embargo, se debe tener en cuenta que la rigidez del sistema puede, en principio, influir en la forma.

La forma de una estructura flexible resulta o bien obviamente de las condiciones de contorno definidas y del pretensado de equilibrio, o la que la determinan son las condiciones de contorno y el sistema de equilibrio de pretensado y cargas (sobrepresión, peso propio).

cable

el cable es un tipo de barra en RFEM. Los cables solo absorben esfuerzos de tracción. Por lo tanto, cualquier cadena de cables se puede determinar mediante un cálculo iterativo de acuerdo con el análisis de grandes deformaciones considerando los esfuerzos longitudinales y transversales. Los cables son adecuados para modelos en los que pueden producirse grandes deformaciones con los correspondientes cambios de esfuerzos internos y momentos.

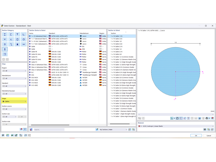
sección

En nuestra base de datos se almacenan muchas secciones. Para las secciones de cable, también hay secciones predefinidas en la Biblioteca de secciones que puede visualizar utilizando el filtro Forma → Cables.

Material del cable

Las propiedades de muchos materiales se almacenan en una amplia base de datos. Para los cables, también hay propiedades de material predefinidas en la Biblioteca de materiales que puede visualizar utilizando el filtro Subtipo de material → Cables.

Las propiedades del material respectivo se pueden comprobar como de costumbre. Solo se conocen las propiedades básicas del cable. Las resistencias no se almacenan en estos materiales.

El cálculo se puede realizar con la ayuda del complemento Análisis de tensión-deformación. Puede encontrar consejos útiles para el cálculo en este artículo técnico.

membrane

Para las estructuras de chapas ligeras, hay un gran número de membranas técnicas.

  • Tejido de poliéster (PES) recubierto con cloruro de polivinilo (PVC) → PES/PVC
  • Capa de poliéster recubierta con cloruro de polivinilo (PVC)
  • Tejido de vidrio recubierto con politetrafluoroetileno (PTFE) → vidrio/PTFE
  • Tejido de poliéster (PES) recubierto con poliolefina
  • Tejido de poliéster (PES) recubierto con flouroplástico
  • Tejido de vidrio recubierto con silicona
  • Tejidos de mallas abiertas y cerradas
  • Tejidos naturales y sin cubrir
  • Láminas de etileno-tetrafluoroetileno → ETFE

Dependiendo de las diversas propiedades para el proyecto respectivo, es posible seleccionar estos materiales para cada tarea estructural. Con respecto al análisis estructural, todos los productos tienen diferentes características y capacidades de carga, algunas de las cuales pueden variar con cada lote de producción.

Espesor

Los espesores se requieren para definir superficies. Las propiedades del espesor están integradas en la rigidez de la superficie. Cuando se trabaja con materiales textiles, el espesor constante se normaliza a un espesor de referencia tref = 1 mm. Este espesor de referencia se almacena en las propiedades del material.

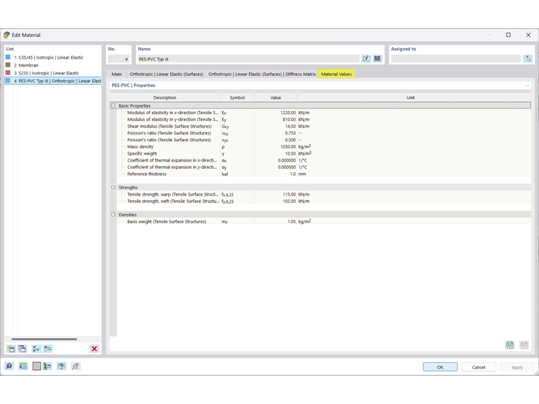
Material de la membrana

Las propiedades de muchos materiales se almacenan en una amplia base de datos. También hay propiedades de material predefinidas para las membranas en la biblioteca de materiales que se pueden visualizar utilizando el filtro Tipo de material → Tejido.

Las propiedades del material respectivo se pueden comprobar como de costumbre. Se conocen las propiedades básicas de la membrana. Las resistencias se almacenan para urdimbres y tramas.

Información

This FAQ describe cómo crear una estructura definida por el usuario.

El cálculo se puede realizar con la ayuda del complemento Análisis de tensión-deformación. Puede encontrar consejos útiles para el cálculo en este artículo técnico.

Capítulo principal