1374x
003605
05.12.2023

Section et matériau

Comme nous l'avons déjà expliqué au chapitre Processus de recherche de forme, le processus de recherche de forme est totalement indépendant de la rigidité des matériaux utilisés. Cela signifie qu’une surface en béton ou en acier trouve la même forme dans les mêmes conditions limites et la même précontrainte. Cependant, il convient de noter que la rigidité du système peut en principe avoir une influence sur la forme.

La forme d’une structure flexible peut résulter des conditions aux limites définies et de la prétension en équilibre. Elle peut également être définie par les conditions aux limites ou par le système en équilibre de la précontrainte et des charges (surpression et poids propre).

Câble

Un câble est un Type de barre dans RFEM. Les câbles absorbent uniquement les efforts de traction. Ainsi, les chaînes de câbles peuvent être déterminées par un calcul itératif selon l’analyse des grandes déformations en considérant les efforts longitudinaux et transversaux. Les câbles sont adaptés aux modèles où de grandes déformations peuvent se produire avec les changements correspondants des efforts internes.

Section

De nombreuses sections sont enregistrées dans notre base de données. La bibliothèque de sections inclut également des sections prédéfinies pour les câbles, qui peuvent être affichées à l'aide du filtre Forme → Câbles.

Matériau du câble

Les propriétés de nombreux matériaux sont stockées dans une vaste base de données. La bibliothèque de matériaux contient également des propriétés de matériau prédéfinies pour les câbles. Ils peuvent être affichés à l’aide du filtre Sous-type de matériau → Câble.

Les propriétés du matériau concerné peuvent être vérifiées comme d’habitude. Seules les propriétés de base du câble sont connues. Les résistances ne sont pas stockées dans ces matériaux.

La vérification peut être effectuée à l'aide du module complémentaire Analyse contrainte-déformation. Vous trouverez des conseils pratiques pour la vérification dans cet article technique.

Membrane

Il existe de nombreuses membranes techniques pour les structures planes légères.

  • Polyester (PES) enduit de polychlorure de vinyle (PVC) → PES/PVC
  • Revêtement polyester recouvert de polychlorure de vinyle (PVC)
  • Textile verre enduit de polytétrafluoroéthylène (PTFE) → Verre/PTFE
  • Textile polyester (PES) enduit de polyoléfine
  • Textile polyester (PES) enduit de fluoroplastique
  • Textile verre enduit de silicone
  • Textile à mailles ouvertes et fermées
  • Textile non-enduits et naturels
  • Films d'éthylène-tétrafluoroéthylène → ETFE

Ces matériaux peuvent être sélectionnés pour chaque tâche structurelle en fonction des différentes propriétés du projet. En matière de calcul de structure, tous les produits présentent des résistances différentes. Certaines peuvent même varier selon le lot de production.

Épaisseur

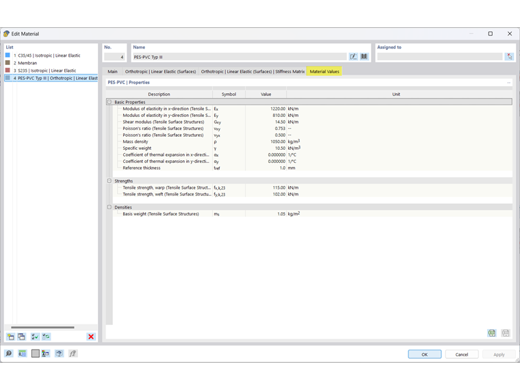
Les épaisseurs sont requises pour définir des surfaces. Les propriétés de l'épaisseur sont intégrées dans la rigidité de la surface. Lorsque vous travaillez avec des matériaux en tissu, l'épaisseur constante est normalisée à une épaisseur de référence tref = 1 mm. Cette épaisseur de référence est enregistrée dans les propriétés du matériau.

Matériau de la membrane

Les propriétés de nombreux matériaux sont stockées dans une vaste base de données. Vous trouverez également des propriétés de matériau prédéfinies pour les membranes dans la bibliothèque de matériaux, qui peuvent s'afficher à l'aide du filtre Type de matériau → Textile.

Les propriétés du matériau concerné peuvent être vérifiées comme d’habitude. Les propriétés de base de la membrane sont connues. Les résistances sont enregistrées pour les chaînes et les trames.

Informations

La création d'un textile défini par l’utilisateur est expliquée dans cette FAQ.

La vérification peut être effectuée à l'aide du module complémentaire Analyse contrainte-déformation. Vous trouverez des conseils pratiques pour la vérification dans cet article technique.

Chapitre parent